Definition Type: ComplexType
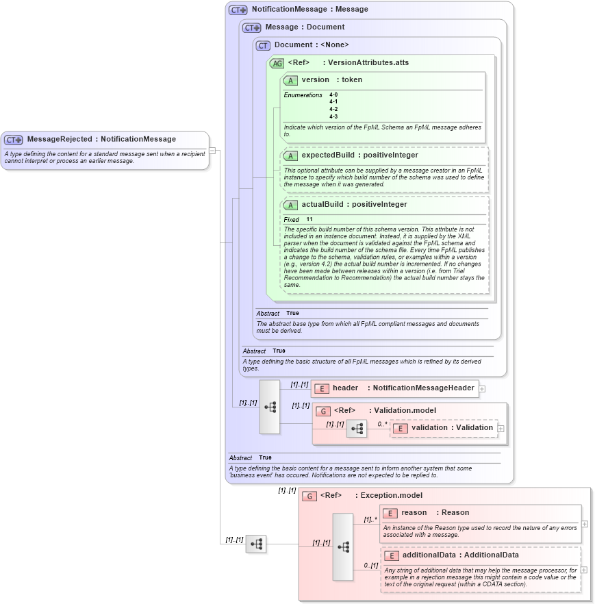
Name: MessageRejected
Namespace: http://www.fpml.org/2007/FpML-4-3
Type: fpml:NotificationMessage
Containing Schema: fpml-msg-4-3.xsd
Abstract
Documentation:
A type defining the content for a standard message sent when a recipient cannot interpret or process an earlier message.
Collapse XSD Schema Diagram:
Drilldown into additionalData in schema fpml-msg-4-3_xsd Drilldown into reason in schema fpml-msg-4-3_xsd Drilldown into Exception.model in schema fpml-msg-4-3_xsd Drilldown into validation in schema fpml-doc-4-3_xsd Drilldown into Validation.model in schema fpml-doc-4-3_xsd Drilldown into header in schema fpml-msg-4-3_xsd Drilldown into actualBuild in schema fpml-doc-4-3_xsd Drilldown into expectedBuild in schema fpml-doc-4-3_xsd Drilldown into version in schema fpml-doc-4-3_xsd Drilldown into VersionAttributes.atts in schema fpml-doc-4-3_xsd Drilldown into Document in schema fpml-doc-4-3_xsd Drilldown into Message in schema fpml-msg-4-3_xsd Drilldown into NotificationMessage in schema fpml-msg-4-3_xsdXSD Diagram of MessageRejected in schema fpml-msg-4-3_xsd (Financial products Markup Language (FpML®))
Collapse XSD Schema Code:
<xsd:complexType name="MessageRejected">
    <xsd:annotation>
        <xsd:documentation xml:lang="en">A type defining the content for a standard message sent when a recipient cannot interpret or process an earlier message.</xsd:documentation>
    </xsd:annotation>
    <xsd:complexContent>
        <xsd:extension base="NotificationMessage">
            <xsd:sequence>
                <xsd:group ref="Exception.model" />
            </xsd:sequence>
        </xsd:extension>
    </xsd:complexContent>
</xsd:complexType>
Collapse Child Elements:
Name Type Min Occurs Max Occurs
header fpml:header (1) (1)
validation fpml:validation 0 unbounded
reason fpml:reason (1) unbounded
additionalData fpml:additionalData 0 (1)
<xs:group> fpml:Validation.model (1) (1)
<xs:group> fpml:Exception.model (1) (1)
Collapse Child Attributes:
Name Type Default Value Use
version fpml:version Required
expectedBuild fpml:expectedBuild (Optional)
actualBuild fpml:actualBuild (Optional)
Collapse Derivation Tree: