Definition Type: Element
Name: newContract
Namespace: http://www.fpml.org/2007/FpML-4-3
Type: fpml:Contract
Containing Schema: fpml-doc-4-3.xsd
MinOccurs (1)
MaxOccurs (1)
Abstract
Collapse XSD Schema Diagram:
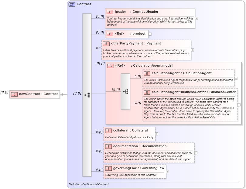
Drilldown into governingLaw in schema fpml-doc-4-3_xsd Drilldown into documentation in schema fpml-doc-4-3_xsd Drilldown into collateral in schema fpml-doc-4-3_xsd Drilldown into calculationAgentBusinessCenter in schema fpml-doc-4-3_xsd Drilldown into calculationAgent in schema fpml-doc-4-3_xsd Drilldown into CalculationAgent.model in schema fpml-doc-4-3_xsd Drilldown into otherPartyPayment in schema fpml-doc-4-3_xsd Drilldown into product in schema fpml-shared-4-3_xsd Drilldown into header in schema fpml-doc-4-3_xsd Drilldown into Contract in schema fpml-doc-4-3_xsdXSD Diagram of newContract in schema fpml-doc-4-3_xsd (Financial products Markup Language (FpML®))
Collapse XSD Schema Code:
<xsd:element name="newContract" type="Contract" />
Collapse Child Elements:
Name Type Min Occurs Max Occurs
header fpml:header (1) (1)
product fpml:product (1) (1)
otherPartyPayment fpml:otherPartyPayment 0 unbounded
calculationAgent fpml:calculationAgent 0 (1)
calculationAgentBusinessCenter fpml:calculationAgentBusinessCenter 0 (1)
collateral fpml:collateral 0 (1)
documentation fpml:documentation 0 (1)
governingLaw fpml:governingLaw 0 (1)
<xs:group> fpml:CalculationAgent.model (1) (1)
Collapse Derivation Tree: