Definition Type: ComplexType
Name: PeriodicPayment
Namespace: http://www.fpml.org/2007/FpML-4-3
Containing Schema: fpml-cd-4-3.xsd
Abstract
Collapse XSD Schema Diagram:
Drilldown into adjustedPaymentDates in schema fpml-cd-4-3_xsd Drilldown into fixedAmountCalculation in schema fpml-cd-4-3_xsd Drilldown into fixedAmount in schema fpml-cd-4-3_xsd Drilldown into rollConvention in schema fpml-cd-4-3_xsd Drilldown into lastRegularPaymentDate in schema fpml-cd-4-3_xsd Drilldown into firstPaymentDate in schema fpml-cd-4-3_xsd Drilldown into firstPeriodStartDate in schema fpml-cd-4-3_xsd Drilldown into paymentFrequency in schema fpml-cd-4-3_xsdXSD Diagram of PeriodicPayment in schema fpml-cd-4-3_xsd (Financial products Markup Language (FpML®))
Collapse XSD Schema Code:
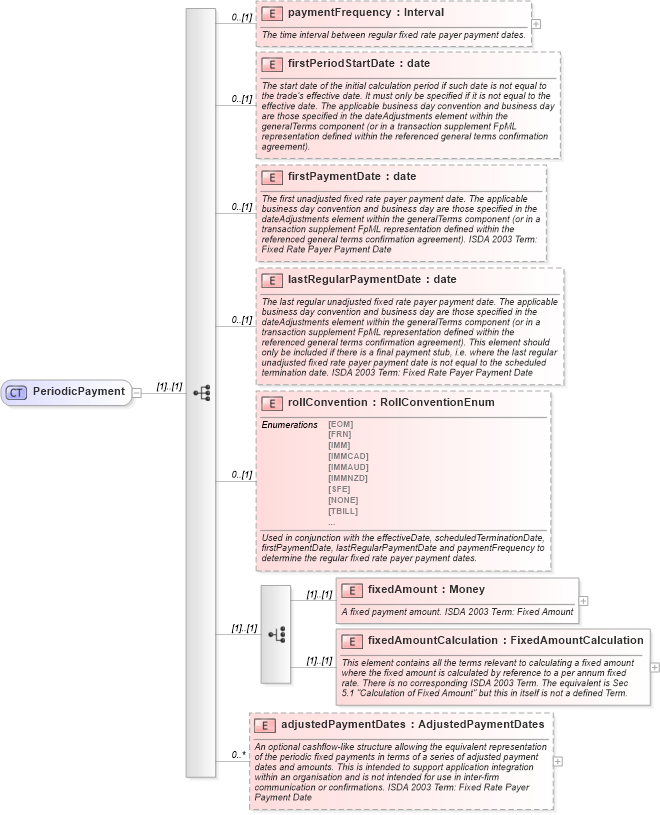
<xsd:complexType name="PeriodicPayment">
    <xsd:sequence>
        <xsd:element name="paymentFrequency" type="Interval" minOccurs="0">
            <xsd:annotation>
                <xsd:documentation xml:lang="en">The time interval between regular fixed rate payer payment dates.</xsd:documentation>
            </xsd:annotation>
        </xsd:element>
        <xsd:element name="firstPeriodStartDate" type="xsd:date" minOccurs="0">
            <xsd:annotation>
                <xsd:documentation xml:lang="en">The start date of the initial calculation period if such date is not equal to the trade’s effective date. It must only be specified if it is not equal to the effective date. The applicable business day convention and business day are those specified in the dateAdjustments element within the generalTerms component (or in a transaction supplement FpML representation defined within the referenced general terms confirmation agreement).</xsd:documentation>
            </xsd:annotation>
        </xsd:element>
        <xsd:element name="firstPaymentDate" type="xsd:date" minOccurs="0">
            <xsd:annotation>
                <xsd:documentation xml:lang="en">The first unadjusted fixed rate payer payment date. The applicable business day convention and business day are those specified in the dateAdjustments element within the generalTerms component (or in a transaction supplement FpML representation defined within the referenced general terms confirmation agreement). ISDA 2003 Term: Fixed Rate Payer Payment Date</xsd:documentation>
            </xsd:annotation>
        </xsd:element>
        <xsd:element name="lastRegularPaymentDate" type="xsd:date" minOccurs="0">
            <xsd:annotation>
                <xsd:documentation xml:lang="en">The last regular unadjusted fixed rate payer payment date. The applicable business day convention and business day are those specified in the dateAdjustments element within the generalTerms component (or in a transaction supplement FpML representation defined within the referenced general terms confirmation agreement). This element should only be included if there is a final payment stub, i.e. where the last regular unadjusted fixed rate payer payment date is not equal to the scheduled termination date. ISDA 2003 Term: Fixed Rate Payer Payment Date</xsd:documentation>
            </xsd:annotation>
        </xsd:element>
        <xsd:element name="rollConvention" type="RollConventionEnum" minOccurs="0">
            <xsd:annotation>
                <xsd:documentation xml:lang="en">Used in conjunction with the effectiveDate, scheduledTerminationDate, firstPaymentDate, lastRegularPaymentDate and paymentFrequency to determine the regular fixed rate payer payment dates.</xsd:documentation>
            </xsd:annotation>
        </xsd:element>
        <xsd:choice>
            <xsd:element name="fixedAmount" type="Money">
                <xsd:annotation>
                    <xsd:documentation xml:lang="en">A fixed payment amount. ISDA 2003 Term: Fixed Amount</xsd:documentation>
                </xsd:annotation>
            </xsd:element>
            <xsd:element name="fixedAmountCalculation" type="FixedAmountCalculation">
                <xsd:annotation>
                    <xsd:documentation xml:lang="en">This element contains all the terms relevant to calculating a fixed amount where the fixed amount is calculated by reference to a per annum fixed rate. There is no corresponding ISDA 2003 Term. The equivalent is Sec 5.1 "Calculation of Fixed Amount" but this in itself is not a defined Term.</xsd:documentation>
                </xsd:annotation>
            </xsd:element>
        </xsd:choice>
        <xsd:element name="adjustedPaymentDates" type="AdjustedPaymentDates" minOccurs="0" maxOccurs="unbounded">
            <xsd:annotation>
                <xsd:documentation xml:lang="en">An optional cashflow-like structure allowing the equivalent representation of the periodic fixed payments in terms of a series of adjusted payment dates and amounts. This is intended to support application integration within an organisation and is not intended for use in inter-firm communication or confirmations. ISDA 2003 Term: Fixed Rate Payer Payment Date</xsd:documentation>
            </xsd:annotation>
        </xsd:element>
    </xsd:sequence>
</xsd:complexType>
Collapse Child Elements:
Name Type Min Occurs Max Occurs
paymentFrequency fpml:paymentFrequency 0 (1)
firstPeriodStartDate fpml:firstPeriodStartDate 0 (1)
firstPaymentDate fpml:firstPaymentDate 0 (1)
lastRegularPaymentDate fpml:lastRegularPaymentDate 0 (1)
rollConvention fpml:rollConvention 0 (1)
fixedAmount fpml:fixedAmount (1) (1)
fixedAmountCalculation fpml:fixedAmountCalculation (1) (1)
adjustedPaymentDates fpml:adjustedPaymentDates 0 unbounded
Collapse Derivation Tree:
Collapse References:
fpml:periodicPayment