Definition Type: ComplexType
Name: RelativeDateOffset
Namespace: http://www.fpml.org/2007/FpML-4-3
Type: fpml:Offset
Containing Schema: fpml-shared-4-3.xsd
Abstract
Documentation:
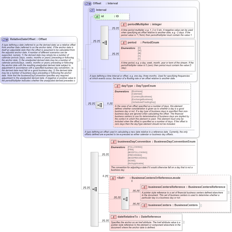
A type defining a date (referred to as the derived date) as a relative offset from another date (referred to as the anchor date). If the anchor date is itself an adjustable date then the offset is assumed to be calculated from the adjusted anchor date. A number of different scenarios can be supported, namely; 1) the derived date may simply be a number of calendar periods (days, weeks, months or years) preceding or following the anchor date; 2) the unadjusted derived date may be a number of calendar periods(days, weeks, months or years) preceding or following the anchor date with the resulting unadjusted derived date subject to adjustment in accordance with a specified business day convention, i.e. the derived date must fall on a good business day; 3) the derived date may be a number of business days preceding or following the anchor date. Note that the businessDayConvention specifies any required adjustment to the unadjusted derived date. A negative or positive value in the periodMultiplier indicates whether the unadjusted derived precedes or follows the anchor date. The businessDayConvention should contain a value NONE if the day type element contains a value of Business (since specifying a negative or positive business days offset would already guarantee that the derived date would fall on a good business day in the specified business centers).
Collapse XSD Schema Diagram:
Drilldown into dateRelativeTo in schema fpml-shared-4-3_xsd Drilldown into businessCenters in schema fpml-shared-4-3_xsd Drilldown into businessCentersReference in schema fpml-shared-4-3_xsd Drilldown into BusinessCentersOrReference.model in schema fpml-shared-4-3_xsd Drilldown into businessDayConvention in schema fpml-shared-4-3_xsd Drilldown into dayType in schema fpml-shared-4-3_xsd Drilldown into period in schema fpml-shared-4-3_xsd Drilldown into periodMultiplier in schema fpml-shared-4-3_xsd Drilldown into id in schema fpml-shared-4-3_xsd Drilldown into Interval in schema fpml-shared-4-3_xsd Drilldown into Offset in schema fpml-shared-4-3_xsdXSD Diagram of RelativeDateOffset in schema fpml-shared-4-3_xsd (Financial products Markup Language (FpML®))
Collapse XSD Schema Code:
<xsd:complexType name="RelativeDateOffset">
    <xsd:annotation>
        <xsd:documentation xml:lang="en">A type defining a date (referred to as the derived date) as a relative offset from another date (referred to as the anchor date). If the anchor date is itself an adjustable date then the offset is assumed to be calculated from the adjusted anchor date. A number of different scenarios can be supported, namely; 1) the derived date may simply be a number of calendar periods (days, weeks, months or years) preceding or following the anchor date; 2) the unadjusted derived date may be a number of calendar periods(days, weeks, months or years) preceding or following the anchor date with the resulting unadjusted derived date subject to adjustment in accordance with a specified business day convention, i.e. the derived date must fall on a good business day; 3) the derived date may be a number of business days preceding or following the anchor date. Note that the businessDayConvention specifies any required adjustment to the unadjusted derived date. A negative or positive value in the periodMultiplier indicates whether the unadjusted derived precedes or follows the anchor date. The businessDayConvention should contain a value NONE if the day type element contains a value of Business (since specifying a negative or positive business days offset would already guarantee that the derived date would fall on a good business day in the specified business centers).</xsd:documentation>
    </xsd:annotation>
    <xsd:complexContent>
        <xsd:extension base="Offset">
            <xsd:sequence>
                <xsd:element name="businessDayConvention" type="BusinessDayConventionEnum">
                    <xsd:annotation>
                        <xsd:documentation xml:lang="en">The convention for adjusting a date if it would otherwise fall on a day that is not a business day.</xsd:documentation>
                    </xsd:annotation>
                </xsd:element>
                <xsd:group ref="BusinessCentersOrReference.model" minOccurs="0" />
                <xsd:element name="dateRelativeTo" type="DateReference">
                    <xsd:annotation>
                        <xsd:documentation xml:lang="en">Specifies the anchor as an href attribute. The href attribute value is a pointer style reference to the element or component elsewhere in the document where the anchor date is defined.</xsd:documentation>
                    </xsd:annotation>
                </xsd:element>
            </xsd:sequence>
        </xsd:extension>
    </xsd:complexContent>
</xsd:complexType>
Collapse Child Elements:
Name Type Min Occurs Max Occurs
periodMultiplier fpml:periodMultiplier (1) (1)
period fpml:period (1) (1)
dayType fpml:dayType 0 (1)
businessDayConvention fpml:businessDayConvention (1) (1)
businessCentersReference fpml:businessCentersReference (1) (1)
businessCenters fpml:businessCenters (1) (1)
dateRelativeTo fpml:dateRelativeTo (1) (1)
<xs:group> fpml:BusinessCentersOrReference.model 0 (1)
Collapse Child Attributes:
Name Type Default Value Use
id fpml:id (Optional)
Collapse Derivation Tree:
Collapse References:
fpml:AdjustedRelativeDateOffset, fpml:cashSettlementValuationDate, fpml:feePaymentDate, fpml:feePaymentDate, fpml:fixingDateOffset, fpml:fixingDates, fpml:initialFixingDate, fpml:initialFixingDate, fpml:paymentDate, fpml:relativeDate, fpml:relativeDate, fpml:relativeDate, fpml:relativeDate, fpml:RelativeDatesfpml:relativeTerminationDate, fpml:varyingNotionalFixingDates, fpml:varyingNotionalInterimExchangePaymentDates,