Definition Type: ComplexType
Name: RequestPortfolio
Namespace: http://www.fpml.org/2007/FpML-4-3
Type: fpml:RequestMessage
Containing Schema: fpml-reconciliation-4-3.xsd
Abstract
Documentation:
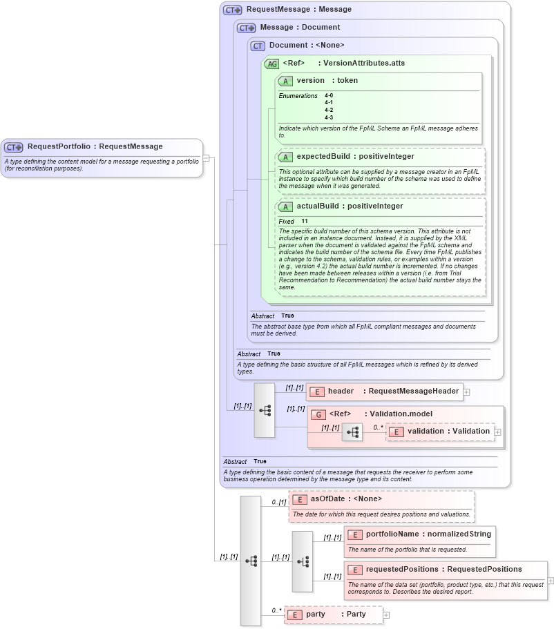
A type defining the content model for a message requesting a portfolio (for reconciliation purposes).
Collapse XSD Schema Diagram:
Drilldown into party in schema fpml-reconciliation-4-3_xsd Drilldown into requestedPositions in schema fpml-reconciliation-4-3_xsd Drilldown into portfolioName in schema fpml-reconciliation-4-3_xsd Drilldown into asOfDate in schema fpml-reconciliation-4-3_xsd Drilldown into validation in schema fpml-doc-4-3_xsd Drilldown into Validation.model in schema fpml-doc-4-3_xsd Drilldown into header in schema fpml-msg-4-3_xsd Drilldown into actualBuild in schema fpml-doc-4-3_xsd Drilldown into expectedBuild in schema fpml-doc-4-3_xsd Drilldown into version in schema fpml-doc-4-3_xsd Drilldown into VersionAttributes.atts in schema fpml-doc-4-3_xsd Drilldown into Document in schema fpml-doc-4-3_xsd Drilldown into Message in schema fpml-msg-4-3_xsd Drilldown into RequestMessage in schema fpml-msg-4-3_xsdXSD Diagram of RequestPortfolio in schema fpml-reconciliation-4-3_xsd (Financial products Markup Language (FpML®))
Collapse XSD Schema Code:
<xsd:complexType name="RequestPortfolio">
    <xsd:annotation>
        <xsd:documentation xml:lang="en">A type defining the content model for a message requesting a portfolio (for reconciliation purposes).</xsd:documentation>
    </xsd:annotation>
    <xsd:complexContent>
        <xsd:extension base="RequestMessage">
            <xsd:sequence>
                <xsd:element name="asOfDate" minOccurs="0">
                    <xsd:annotation>
                        <xsd:documentation xml:lang="en">The date for which this request desires positions and valuations.</xsd:documentation>
                    </xsd:annotation>
                </xsd:element>
                <xsd:choice>
                    <xsd:element name="portfolioName" type="xsd:normalizedString">
                        <xsd:annotation>
                            <xsd:documentation xml:lang="en">The name of the portfolio that is requested.</xsd:documentation>
                        </xsd:annotation>
                    </xsd:element>
                    <xsd:element name="requestedPositions" type="RequestedPositions">
                        <xsd:annotation>
                            <xsd:documentation xml:lang="en">The name of the data set (portfolio, product type, etc.) that this request corresponds to. Describes the desired report.</xsd:documentation>
                        </xsd:annotation>
                    </xsd:element>
                </xsd:choice>
                <xsd:element name="party" type="Party" minOccurs="0" maxOccurs="unbounded" />
            </xsd:sequence>
        </xsd:extension>
    </xsd:complexContent>
</xsd:complexType>
Collapse Child Elements:
Name Type Min Occurs Max Occurs
header fpml:header (1) (1)
validation fpml:validation 0 unbounded
asOfDate fpml:asOfDate 0 (1)
portfolioName fpml:portfolioName (1) (1)
requestedPositions fpml:requestedPositions (1) (1)
party fpml:party 0 unbounded
<xs:group> fpml:Validation.model (1) (1)
Collapse Child Attributes:
Name Type Default Value Use
version fpml:version Required
expectedBuild fpml:expectedBuild (Optional)
actualBuild fpml:actualBuild (Optional)
Collapse Derivation Tree: