Definition Type: ComplexType
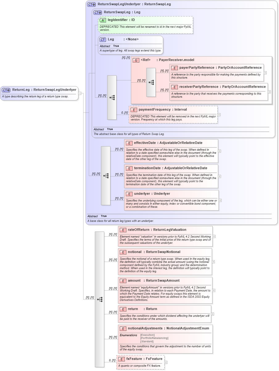
Name: ReturnLeg
Namespace: http://www.fpml.org/2007/FpML-4-3
Type: fpml:ReturnSwapLegUnderlyer
Containing Schema: fpml-eq-shared-4-3.xsd
Abstract
Documentation:
A type describing the return leg of a return type swap.
Collapse XSD Schema Diagram:
Drilldown into fxFeature in schema fpml-eq-shared-4-3_xsd Drilldown into notionalAdjustments in schema fpml-eq-shared-4-3_xsd Drilldown into return in schema fpml-eq-shared-4-3_xsd Drilldown into amount in schema fpml-eq-shared-4-3_xsd Drilldown into notional in schema fpml-eq-shared-4-3_xsd Drilldown into rateOfReturn in schema fpml-eq-shared-4-3_xsd Drilldown into underlyer in schema fpml-eq-shared-4-3_xsd Drilldown into terminationDate in schema fpml-eq-shared-4-3_xsd Drilldown into effectiveDate in schema fpml-eq-shared-4-3_xsd Drilldown into paymentFrequency in schema fpml-eq-shared-4-3_xsd Drilldown into receiverPartyReference in schema fpml-shared-4-3_xsd Drilldown into payerPartyReference in schema fpml-shared-4-3_xsd Drilldown into PayerReceiver.model in schema fpml-shared-4-3_xsd Drilldown into Leg in schema fpml-shared-4-3_xsd Drilldown into legIdentifier in schema fpml-eq-shared-4-3_xsd Drilldown into ReturnSwapLeg in schema fpml-eq-shared-4-3_xsd Drilldown into ReturnSwapLegUnderlyer in schema fpml-eq-shared-4-3_xsdXSD Diagram of ReturnLeg in schema fpml-eq-shared-4-3_xsd (Financial products Markup Language (FpML®))
Collapse XSD Schema Code:
<xsd:complexType name="ReturnLeg">
    <xsd:annotation>
        <xsd:documentation xml:lang="en">A type describing the return leg of a return type swap.</xsd:documentation>
    </xsd:annotation>
    <xsd:complexContent>
        <xsd:extension base="ReturnSwapLegUnderlyer">
            <xsd:sequence>
                <xsd:element name="rateOfReturn" type="ReturnLegValuation">
                    <xsd:annotation>
                        <xsd:documentation xml:lang="en">Element named "valuation" in versions prior to FpML 4.2 Second Working Draft. Specifies the terms of the initial price of the return type swap and of the subsequent valuations of the underlyer.</xsd:documentation>
                    </xsd:annotation>
                </xsd:element>
                <xsd:element name="notional" type="ReturnSwapNotional">
                    <xsd:annotation>
                        <xsd:documentation xml:lang="en">Specifies the notional of a return type swap. When used in the equity leg, the definition will typically combine the actual amount (using the notional component defined by the FpML industry group) and the determination method. When used in the interest leg, the definition will typically point to the definition of the equity leg.</xsd:documentation>
                    </xsd:annotation>
                </xsd:element>
                <xsd:element name="amount" type="ReturnSwapAmount">
                    <xsd:annotation>
                        <xsd:documentation xml:lang="en">Element named "equityAmount" in versions prior to FpML 4.2 Second Working Draft. Specifies, in relation to each Payment Date, the amount to which the Payment Date relates. For equity swaps this element is equivalent to the Equity Amount term as defined in the ISDA 2002 Equity Derivatives Definitions.</xsd:documentation>
                    </xsd:annotation>
                </xsd:element>
                <xsd:element name="return" type="Return">
                    <xsd:annotation>
                        <xsd:documentation xml:lang="en">Specifies the conditions under which dividend affecting the underlyer will be paid to the receiver of the amounts.</xsd:documentation>
                    </xsd:annotation>
                </xsd:element>
                <xsd:element name="notionalAdjustments" type="NotionalAdjustmentEnum">
                    <xsd:annotation>
                        <xsd:documentation xml:lang="en">Specifies the conditions that govern the adjustment to the number of units of the equity swap.</xsd:documentation>
                    </xsd:annotation>
                </xsd:element>
                <xsd:element name="fxFeature" type="FxFeature" minOccurs="0">
                    <xsd:annotation>
                        <xsd:documentation xml:lang="en">A quanto or composite FX feature.</xsd:documentation>
                    </xsd:annotation>
                </xsd:element>
            </xsd:sequence>
        </xsd:extension>
    </xsd:complexContent>
</xsd:complexType>
Collapse Child Elements:
Name Type Min Occurs Max Occurs
payerPartyReference fpml:payerPartyReference (1) (1)
receiverPartyReference fpml:receiverPartyReference (1) (1)
paymentFrequency fpml:paymentFrequency 0 (1)
effectiveDate fpml:effectiveDate (1) (1)
terminationDate fpml:terminationDate (1) (1)
underlyer fpml:underlyer (1) (1)
rateOfReturn fpml:rateOfReturn (1) (1)
notional fpml:notional (1) (1)
amount fpml:amount (1) (1)
return fpml:return (1) (1)
notionalAdjustments fpml:notionalAdjustments (1) (1)
fxFeature fpml:fxFeature 0 (1)
<xs:group> fpml:PayerReceiver.model (1) (1)
Collapse Child Attributes:
Name Type Default Value Use
legIdentifier fpml:legIdentifier (Optional)
Collapse Derivation Tree:
Collapse References:
fpml:returnLeg