Definition Type: ComplexType
Name: ReturnSwapBase
Namespace: http://www.fpml.org/2007/FpML-4-3
Type: fpml:Product
Containing Schema: fpml-eq-shared-4-3.xsd
Abstract True
Documentation:
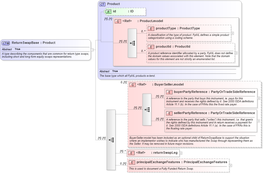
A type describing the components that are common for return type swaps, including short and long form equity swaps representations.
Collapse XSD Schema Diagram:
Drilldown into principalExchangeFeatures in schema fpml-eq-shared-4-3_xsd Drilldown into returnSwapLeg in schema fpml-eq-shared-4-3_xsd Drilldown into sellerPartyReference in schema fpml-shared-4-3_xsd Drilldown into buyerPartyReference in schema fpml-shared-4-3_xsd Drilldown into BuyerSeller.model in schema fpml-shared-4-3_xsd Drilldown into productId in schema fpml-shared-4-3_xsd Drilldown into productType in schema fpml-shared-4-3_xsd Drilldown into Product.model in schema fpml-shared-4-3_xsd Drilldown into id in schema fpml-shared-4-3_xsd Drilldown into Product in schema fpml-shared-4-3_xsdXSD Diagram of ReturnSwapBase in schema fpml-eq-shared-4-3_xsd (Financial products Markup Language (FpML®))
Collapse XSD Schema Code:
<xsd:complexType name="ReturnSwapBase" abstract="true">
    <xsd:annotation>
        <xsd:documentation xml:lang="en">A type describing the components that are common for return type swaps, including short and long form equity swaps representations.</xsd:documentation>
    </xsd:annotation>
    <xsd:complexContent>
        <xsd:extension base="Product">
            <xsd:sequence>
                <xsd:group ref="BuyerSeller.model" minOccurs="0">
                    <xsd:annotation>
                        <xsd:documentation xml:lang="en">BuyerSeller.model has been included as an optional child of ReturnSwapBase to support the situation where an implementor wishes to indicate who has manufactured the Swap through representing them as the Seller. It may be removed in future major revisions.</xsd:documentation>
                    </xsd:annotation>
                </xsd:group>
                <xsd:element ref="returnSwapLeg" maxOccurs="unbounded" />
                <xsd:element name="principalExchangeFeatures" type="PrincipalExchangeFeatures" minOccurs="0">
                    <xsd:annotation>
                        <xsd:documentation xml:lang="en">This is used to document a Fully Funded Return Swap.</xsd:documentation>
                    </xsd:annotation>
                </xsd:element>
            </xsd:sequence>
        </xsd:extension>
    </xsd:complexContent>
</xsd:complexType>
Collapse Child Elements:
Name Type Min Occurs Max Occurs
productType fpml:productType 0 unbounded
productId fpml:productId 0 unbounded
buyerPartyReference fpml:buyerPartyReference (1) (1)
sellerPartyReference fpml:sellerPartyReference (1) (1)
returnSwapLeg fpml:returnSwapLeg (1) unbounded
principalExchangeFeatures fpml:principalExchangeFeatures 0 (1)
<xs:group> fpml:BuyerSeller.model 0 (1)
Collapse Child Attributes:
Name Type Default Value Use
id fpml:id (Optional)
Collapse Derivation Tree:
Collapse References:
fpml:EquitySwapTransactionSupplementfpml:ReturnSwap,