Definition Type: Element
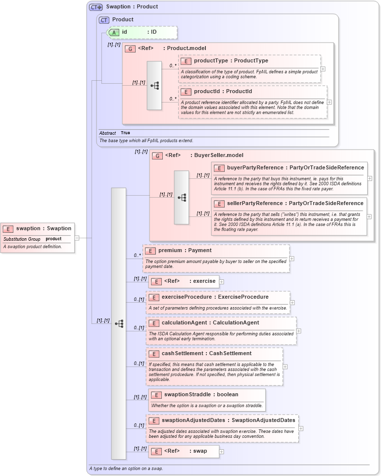
Name: swaption
Namespace: http://www.fpml.org/2007/FpML-4-3
Type: fpml:Swaption
Containing Schema: fpml-ird-4-3.xsd
Abstract
Documentation:
A swaption product definition.
Collapse XSD Schema Diagram:
Drilldown into swap in schema fpml-ird-4-3_xsd Drilldown into swaptionAdjustedDates in schema fpml-ird-4-3_xsd Drilldown into swaptionStraddle in schema fpml-ird-4-3_xsd Drilldown into cashSettlement in schema fpml-ird-4-3_xsd Drilldown into calculationAgent in schema fpml-ird-4-3_xsd Drilldown into exerciseProcedure in schema fpml-ird-4-3_xsd Drilldown into exercise in schema fpml-shared-4-3_xsd Drilldown into premium in schema fpml-ird-4-3_xsd Drilldown into sellerPartyReference in schema fpml-shared-4-3_xsd Drilldown into buyerPartyReference in schema fpml-shared-4-3_xsd Drilldown into BuyerSeller.model in schema fpml-shared-4-3_xsd Drilldown into productId in schema fpml-shared-4-3_xsd Drilldown into productType in schema fpml-shared-4-3_xsd Drilldown into Product.model in schema fpml-shared-4-3_xsd Drilldown into id in schema fpml-shared-4-3_xsd Drilldown into Product in schema fpml-shared-4-3_xsd Drilldown into Swaption in schema fpml-ird-4-3_xsdXSD Diagram of swaption in schema fpml-ird-4-3_xsd (Financial products Markup Language (FpML®))
Collapse XSD Schema Code:
<xsd:element name="swaption" type="Swaption" substitutionGroup="product">
    <xsd:annotation>
        <xsd:documentation xml:lang="en">A swaption product definition.</xsd:documentation>
    </xsd:annotation>
</xsd:element>
Collapse Child Elements:
Name Type Min Occurs Max Occurs
productType fpml:productType 0 unbounded
productId fpml:productId 0 unbounded
buyerPartyReference fpml:buyerPartyReference (1) (1)
sellerPartyReference fpml:sellerPartyReference (1) (1)
premium fpml:premium 0 unbounded
exercise fpml:exercise (1) (1)
exerciseProcedure fpml:exerciseProcedure 0 (1)
calculationAgent fpml:calculationAgent 0 (1)
cashSettlement fpml:cashSettlement 0 (1)
swaptionStraddle fpml:swaptionStraddle (1) (1)
swaptionAdjustedDates fpml:swaptionAdjustedDates 0 (1)
swap fpml:swap (1) (1)
<xs:group> fpml:BuyerSeller.model (1) (1)
Collapse Child Attributes:
Name Type Default Value Use
id fpml:id (Optional)
Collapse Derivation Tree:
Collapse References:
fpml:product