Definition Type: ComplexType
Name: TermDeposit
Namespace: http://www.fpml.org/2007/FpML-4-3
Type: fpml:Product
Containing Schema: fpml-fx-4-3.xsd
Abstract
Documentation:
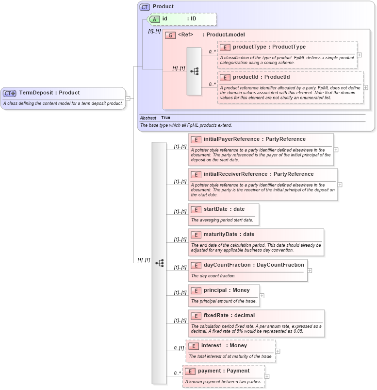
A class defining the content model for a term deposit product.
Collapse XSD Schema Diagram:
Drilldown into payment in schema fpml-fx-4-3_xsd Drilldown into interest in schema fpml-fx-4-3_xsd Drilldown into fixedRate in schema fpml-fx-4-3_xsd Drilldown into principal in schema fpml-fx-4-3_xsd Drilldown into dayCountFraction in schema fpml-fx-4-3_xsd Drilldown into maturityDate in schema fpml-fx-4-3_xsd Drilldown into startDate in schema fpml-fx-4-3_xsd Drilldown into initialReceiverReference in schema fpml-fx-4-3_xsd Drilldown into initialPayerReference in schema fpml-fx-4-3_xsd Drilldown into productId in schema fpml-shared-4-3_xsd Drilldown into productType in schema fpml-shared-4-3_xsd Drilldown into Product.model in schema fpml-shared-4-3_xsd Drilldown into id in schema fpml-shared-4-3_xsd Drilldown into Product in schema fpml-shared-4-3_xsdXSD Diagram of TermDeposit in schema fpml-fx-4-3_xsd (Financial products Markup Language (FpML®))
Collapse XSD Schema Code:
<xsd:complexType name="TermDeposit">
    <xsd:annotation>
        <xsd:documentation xml:lang="en">A class defining the content model for a term deposit product.</xsd:documentation>
    </xsd:annotation>
    <xsd:complexContent>
        <xsd:extension base="Product">
            <xsd:sequence>
                <xsd:element name="initialPayerReference" type="PartyReference">
                    <xsd:annotation>
                        <xsd:documentation xml:lang="en">A pointer style reference to a party identifier defined elsewhere in the document. The party referenced is the payer of the initial principal of the deposit on the start date.</xsd:documentation>
                    </xsd:annotation>
                </xsd:element>
                <xsd:element name="initialReceiverReference" type="PartyReference">
                    <xsd:annotation>
                        <xsd:documentation xml:lang="en">A pointer style reference to a party identifier defined elsewhere in the document. The party is the receiver of the initial principal of the deposit on the start date.</xsd:documentation>
                    </xsd:annotation>
                </xsd:element>
                <xsd:element name="startDate" type="xsd:date">
                    <xsd:annotation>
                        <xsd:documentation xml:lang="en">The averaging period start date.</xsd:documentation>
                    </xsd:annotation>
                </xsd:element>
                <xsd:element name="maturityDate" type="xsd:date">
                    <xsd:annotation>
                        <xsd:documentation xml:lang="en">The end date of the calculation period. This date should already be adjusted for any applicable business day convention.</xsd:documentation>
                    </xsd:annotation>
                </xsd:element>
                <xsd:element name="dayCountFraction" type="DayCountFraction">
                    <xsd:annotation>
                        <xsd:documentation xml:lang="en">The day count fraction.</xsd:documentation>
                    </xsd:annotation>
                </xsd:element>
                <xsd:element name="principal" type="Money">
                    <xsd:annotation>
                        <xsd:documentation xml:lang="en">The principal amount of the trade.</xsd:documentation>
                    </xsd:annotation>
                </xsd:element>
                <xsd:element name="fixedRate" type="xsd:decimal">
                    <xsd:annotation>
                        <xsd:documentation xml:lang="en">The calculation period fixed rate. A per annum rate, expressed as a decimal. A fixed rate of 5% would be represented as 0.05.</xsd:documentation>
                    </xsd:annotation>
                </xsd:element>
                <xsd:element name="interest" type="Money" minOccurs="0">
                    <xsd:annotation>
                        <xsd:documentation xml:lang="en">The total interest of at maturity of the trade.</xsd:documentation>
                    </xsd:annotation>
                </xsd:element>
                <xsd:element name="payment" type="Payment" minOccurs="0" maxOccurs="unbounded">
                    <xsd:annotation>
                        <xsd:documentation xml:lang="en">A known payment between two parties.</xsd:documentation>
                    </xsd:annotation>
                </xsd:element>
            </xsd:sequence>
        </xsd:extension>
    </xsd:complexContent>
</xsd:complexType>
Collapse Child Elements:
Name Type Min Occurs Max Occurs
productType fpml:productType 0 unbounded
productId fpml:productId 0 unbounded
initialPayerReference fpml:initialPayerReference (1) (1)
initialReceiverReference fpml:initialReceiverReference (1) (1)
startDate fpml:startDate (1) (1)
maturityDate fpml:maturityDate (1) (1)
dayCountFraction fpml:dayCountFraction (1) (1)
principal fpml:principal (1) (1)
fixedRate fpml:fixedRate (1) (1)
interest fpml:interest 0 (1)
payment fpml:payment 0 unbounded
Collapse Child Attributes:
Name Type Default Value Use
id fpml:id (Optional)
Collapse Derivation Tree:
Collapse References:
fpml:termDeposit