Definition Type: ComplexType
Name: Termination
Namespace: http://www.fpml.org/2007/FpML-4-3
Type: fpml:Event
Containing Schema: fpml-posttrade-4-3.xsd
Abstract
Documentation:
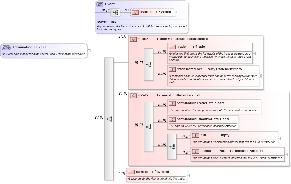
An event type that defines the content of a Termination transaction.
Collapse XSD Schema Diagram:
Drilldown into payment in schema fpml-posttrade-4-3_xsd Drilldown into partial in schema fpml-posttrade-4-3_xsd Drilldown into full in schema fpml-posttrade-4-3_xsd Drilldown into terminationEffectiveDate in schema fpml-posttrade-4-3_xsd Drilldown into terminationTradeDate in schema fpml-posttrade-4-3_xsd Drilldown into TerminationDetails.model in schema fpml-posttrade-4-3_xsd Drilldown into tradeReference in schema fpml-doc-4-3_xsd Drilldown into trade in schema fpml-doc-4-3_xsd Drilldown into TradeOrTradeReference.model in schema fpml-doc-4-3_xsd Drilldown into eventId in schema fpml-doc-4-3_xsd Drilldown into Event in schema fpml-doc-4-3_xsdXSD Diagram of Termination in schema fpml-posttrade-4-3_xsd (Financial products Markup Language (FpML®))
Collapse XSD Schema Code:
<xsd:complexType name="Termination">
    <xsd:annotation>
        <xsd:documentation xml:lang="en">An event type that defines the content of a Termination transaction.</xsd:documentation>
    </xsd:annotation>
    <xsd:complexContent>
        <xsd:extension base="Event">
            <xsd:sequence>
                <xsd:group ref="TradeOrTradeReference.model" />
                <xsd:group ref="TerminationDetails.model" />
                <xsd:element name="payment" type="Payment" minOccurs="0">
                    <xsd:annotation>
                        <xsd:documentation xml:lang="en">A payment for the right to terminate the trade.</xsd:documentation>
                    </xsd:annotation>
                </xsd:element>
            </xsd:sequence>
        </xsd:extension>
    </xsd:complexContent>
</xsd:complexType>
Collapse Child Elements:
Name Type Min Occurs Max Occurs
eventId fpml:eventId 0 unbounded
trade fpml:trade (1) (1)
tradeReference fpml:tradeReference (1) (1)
terminationTradeDate fpml:terminationTradeDate (1) (1)
terminationEffectiveDate fpml:terminationEffectiveDate (1) (1)
full fpml:full (1) (1)
partial fpml:partial (1) (1)
payment fpml:payment 0 (1)
<xs:group> fpml:TradeOrTradeReference.model (1) (1)
<xs:group> fpml:TerminationDetails.model (1) (1)
Collapse Derivation Tree:
Collapse References:
fpml:termination, fpml:termination, fpml:termination, fpml:termination