Definition Type: ComplexType
Name: TradeAmendmentResponse
Namespace: http://www.fpml.org/2007/FpML-4-3
Type: fpml:ResponseMessage
Containing Schema: fpml-posttrade-negotiation-4-3.xsd
Abstract
Documentation:
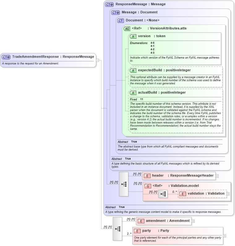
A response to the request for an Amendment.
Collapse XSD Schema Diagram:
Drilldown into party in schema fpml-posttrade-negotiation-4-3_xsd Drilldown into amendment in schema fpml-posttrade-negotiation-4-3_xsd Drilldown into validation in schema fpml-doc-4-3_xsd Drilldown into Validation.model in schema fpml-doc-4-3_xsd Drilldown into header in schema fpml-msg-4-3_xsd Drilldown into actualBuild in schema fpml-doc-4-3_xsd Drilldown into expectedBuild in schema fpml-doc-4-3_xsd Drilldown into version in schema fpml-doc-4-3_xsd Drilldown into VersionAttributes.atts in schema fpml-doc-4-3_xsd Drilldown into Document in schema fpml-doc-4-3_xsd Drilldown into Message in schema fpml-msg-4-3_xsd Drilldown into ResponseMessage in schema fpml-msg-4-3_xsdXSD Diagram of TradeAmendmentResponse in schema fpml-posttrade-negotiation-4-3_xsd (Financial products Markup Language (FpML®))
Collapse XSD Schema Code:
<xsd:complexType name="TradeAmendmentResponse">
    <xsd:annotation>
        <xsd:documentation xml:lang="en">A response to the request for an Amendment.</xsd:documentation>
    </xsd:annotation>
    <xsd:complexContent>
        <xsd:extension base="ResponseMessage">
            <xsd:sequence>
                <xsd:element name="amendment" type="Amendment" />
                <xsd:element name="party" type="Party" minOccurs="2" maxOccurs="unbounded">
                    <xsd:annotation>
                        <xsd:documentation xml:lang="en">One party element for each of the principal parties and any other party that is referenced.</xsd:documentation>
                    </xsd:annotation>
                </xsd:element>
            </xsd:sequence>
        </xsd:extension>
    </xsd:complexContent>
</xsd:complexType>
Collapse Child Elements:
Name Type Min Occurs Max Occurs
header fpml:header (1) (1)
validation fpml:validation 0 unbounded
amendment fpml:amendment (1) (1)
party fpml:party 2 unbounded
<xs:group> fpml:Validation.model (1) (1)
Collapse Child Attributes:
Name Type Default Value Use
version fpml:version Required
expectedBuild fpml:expectedBuild (Optional)
actualBuild fpml:actualBuild (Optional)
Collapse Derivation Tree: