Definition Type: ComplexType
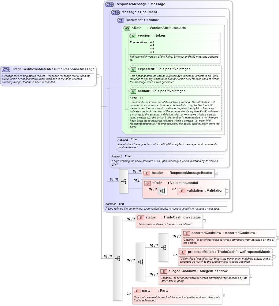
Name: TradeCashflowsMatchResult
Namespace: http://www.fpml.org/2007/FpML-4-3
Type: fpml:ResponseMessage
Containing Schema: fpml-reconciliation-4-3.xsd
Abstract
Documentation:
Message for sending match results. Response message that returns the status of the set of cashflows (more than one in the case of cross-currency swaps) that have been reconciled.
Collapse XSD Schema Diagram:
Drilldown into party in schema fpml-reconciliation-4-3_xsd Drilldown into allegedCashflow in schema fpml-reconciliation-4-3_xsd Drilldown into proposedMatch in schema fpml-reconciliation-4-3_xsd Drilldown into assertedCashflow in schema fpml-reconciliation-4-3_xsd Drilldown into status in schema fpml-reconciliation-4-3_xsd Drilldown into validation in schema fpml-doc-4-3_xsd Drilldown into Validation.model in schema fpml-doc-4-3_xsd Drilldown into header in schema fpml-msg-4-3_xsd Drilldown into actualBuild in schema fpml-doc-4-3_xsd Drilldown into expectedBuild in schema fpml-doc-4-3_xsd Drilldown into version in schema fpml-doc-4-3_xsd Drilldown into VersionAttributes.atts in schema fpml-doc-4-3_xsd Drilldown into Document in schema fpml-doc-4-3_xsd Drilldown into Message in schema fpml-msg-4-3_xsd Drilldown into ResponseMessage in schema fpml-msg-4-3_xsdXSD Diagram of TradeCashflowsMatchResult in schema fpml-reconciliation-4-3_xsd (Financial products Markup Language (FpML®))
Collapse XSD Schema Code:
<xsd:complexType name="TradeCashflowsMatchResult">
    <xsd:annotation>
        <xsd:documentation xml:lang="en">Message for sending match results. Response message that returns the status of the set of cashflows (more than one in the case of cross-currency swaps) that have been reconciled.</xsd:documentation>
    </xsd:annotation>
    <xsd:complexContent>
        <xsd:extension base="ResponseMessage">
            <xsd:sequence>
                <xsd:element name="status" type="TradeCashflowsStatus">
                    <xsd:annotation>
                        <xsd:documentation xml:lang="en">Reconciliation status of the set of cashflows.</xsd:documentation>
                    </xsd:annotation>
                </xsd:element>
                <xsd:choice>
                    <xsd:sequence>
                        <xsd:element name="assertedCashflow" type="AssertedCashflow">
                            <xsd:annotation>
                                <xsd:documentation xml:lang="en">Cashflow (or set of cashflows for cross-currency swap) asserted by one of the parties.</xsd:documentation>
                            </xsd:annotation>
                        </xsd:element>
                        <xsd:element name="proposedMatch" type="TradeCashflowsProposedMatch" minOccurs="0" maxOccurs="unbounded">
                            <xsd:annotation>
                                <xsd:documentation xml:lang="en">"Other side's" cashflow that meets the minimimum matching criteria and is proposed as match to the cashflow that is being asserted.</xsd:documentation>
                            </xsd:annotation>
                        </xsd:element>
                    </xsd:sequence>
                    <xsd:element name="allegedCashflow" type="AllegedCashflow">
                        <xsd:annotation>
                            <xsd:documentation xml:lang="en">Cashflow (or set of cashflows for cross-currency swap) asserted by the "other side's" party.</xsd:documentation>
                        </xsd:annotation>
                    </xsd:element>
                </xsd:choice>
                <xsd:element name="party" type="Party" minOccurs="2" maxOccurs="unbounded">
                    <xsd:annotation>
                        <xsd:documentation xml:lang="en">One party element for each of the principal parties and any other party that is referenced.</xsd:documentation>
                    </xsd:annotation>
                </xsd:element>
            </xsd:sequence>
        </xsd:extension>
    </xsd:complexContent>
</xsd:complexType>
Collapse Child Elements:
Name Type Min Occurs Max Occurs
header fpml:header (1) (1)
validation fpml:validation 0 unbounded
status fpml:status (1) (1)
assertedCashflow fpml:assertedCashflow (1) (1)
proposedMatch fpml:proposedMatch 0 unbounded
allegedCashflow fpml:allegedCashflow (1) (1)
party fpml:party 2 unbounded
<xs:group> fpml:Validation.model (1) (1)
Collapse Child Attributes:
Name Type Default Value Use
version fpml:version Required
expectedBuild fpml:expectedBuild (Optional)
actualBuild fpml:actualBuild (Optional)
Collapse Derivation Tree: