Definition Type: ComplexType
Name: AbstractLoanTrade
Namespace: http://www.fpml.org/FpML-5/confirmation
Type: nsA:AbstractLoanTradeSummary
Containing Schema: fpml-loan-5-10.xsd
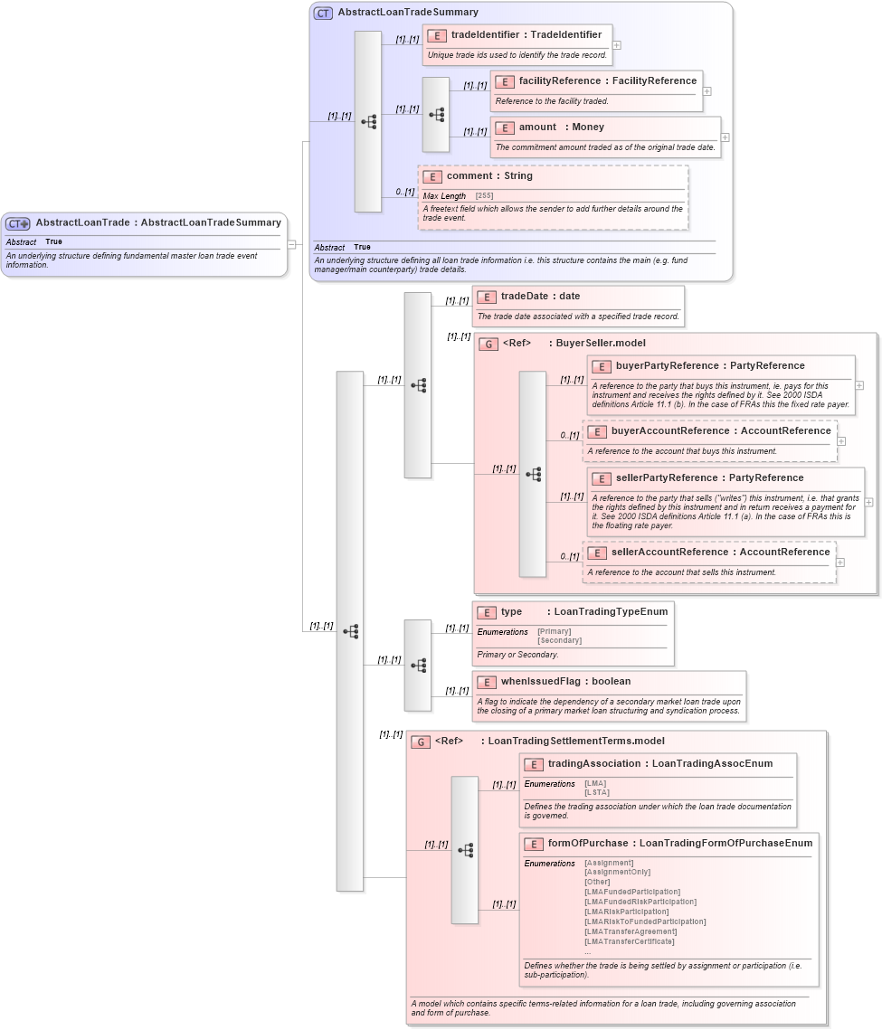
Abstract True
Documentation:
An underlying structure defining fundamental master loan trade event information.
Collapse XSD Schema Diagram:
Drilldown into formOfPurchase in schema fpml-loan-5-10_xsd Drilldown into tradingAssociation in schema fpml-loan-5-10_xsd Drilldown into LoanTradingSettlementTerms.model in schema fpml-loan-5-10_xsd Drilldown into whenIssuedFlag in schema fpml-loan-5-10_xsd Drilldown into type in schema fpml-loan-5-10_xsd Drilldown into sellerAccountReference in schema fpml-shared-5-10_xsd Drilldown into sellerPartyReference in schema fpml-shared-5-10_xsd Drilldown into buyerAccountReference in schema fpml-shared-5-10_xsd Drilldown into buyerPartyReference in schema fpml-shared-5-10_xsd Drilldown into BuyerSeller.model in schema fpml-shared-5-10_xsd Drilldown into tradeDate in schema fpml-loan-5-10_xsd Drilldown into comment in schema fpml-loan-5-10_xsd Drilldown into amount in schema fpml-loan-5-10_xsd Drilldown into facilityReference in schema fpml-loan-5-10_xsd Drilldown into tradeIdentifier in schema fpml-loan-5-10_xsd Drilldown into AbstractLoanTradeSummary in schema fpml-loan-5-10_xsdXSD Diagram of AbstractLoanTrade in schema fpml-loan-5-10_xsd (Financial products Markup Language (FpML®))
Collapse XSD Schema Code:
<xsd:complexType name="AbstractLoanTrade" abstract="true">
    <xsd:annotation>
        <xsd:documentation xml:lang="en">An underlying structure defining fundamental master loan trade event information.</xsd:documentation>
    </xsd:annotation>
    <xsd:complexContent>
        <xsd:extension base="AbstractLoanTradeSummary">
            <xsd:sequence>
                <xsd:sequence>
                    <xsd:element name="tradeDate" type="xsd:date">
                        <xsd:annotation>
                            <xsd:documentation xml:lang="en">The trade date associated with a specified trade record.</xsd:documentation>
                        </xsd:annotation>
                    </xsd:element>
                    <xsd:group ref="BuyerSeller.model">
                        <xsd:annotation>
                            <xsd:documentation xml:lang="en" />
                        </xsd:annotation>
                    </xsd:group>
                </xsd:sequence>
                <xsd:sequence>
                    <xsd:element name="type" type="LoanTradingTypeEnum">
                        <xsd:annotation>
                            <xsd:documentation xml:lang="en">Primary or Secondary.</xsd:documentation>
                        </xsd:annotation>
                    </xsd:element>
                    <xsd:element name="whenIssuedFlag" type="xsd:boolean">
                        <xsd:annotation>
                            <xsd:documentation xml:lang="en">A flag to indicate the dependency of a secondary market loan trade upon the closing of a primary market loan structuring and syndication process.</xsd:documentation>
                        </xsd:annotation>
                    </xsd:element>
                </xsd:sequence>
                <xsd:group ref="LoanTradingSettlementTerms.model">
                    <xsd:annotation>
                        <xsd:documentation>A model which contains specific terms-related information for a loan trade, including governing association and form of purchase.</xsd:documentation>
                    </xsd:annotation>
                </xsd:group>
            </xsd:sequence>
        </xsd:extension>
    </xsd:complexContent>
</xsd:complexType>
Collapse Child Elements:
Name Type Min Occurs Max Occurs
tradeIdentifier nsA:tradeIdentifier (1) (1)
facilityReference nsA:facilityReference (1) (1)
amount nsA:amount (1) (1)
comment nsA:comment 0 (1)
tradeDate nsA:tradeDate (1) (1)
buyerPartyReference nsA:buyerPartyReference (1) (1)
buyerAccountReference nsA:buyerAccountReference 0 (1)
sellerPartyReference nsA:sellerPartyReference (1) (1)
sellerAccountReference nsA:sellerAccountReference 0 (1)
type nsA:type (1) (1)
whenIssuedFlag nsA:whenIssuedFlag (1) (1)
tradingAssociation nsA:tradingAssociation (1) (1)
formOfPurchase nsA:formOfPurchase (1) (1)
<xs:group> nsA:BuyerSeller.model (1) (1)
<xs:group> nsA:LoanTradingSettlementTerms.model (1) (1)
Collapse Derivation Tree:
Collapse References:
nsA:LoanTrade, nsA:LoanTransfer