Definition Type: ComplexType
Name: AdditionalDisruptionEvents
Namespace: http://www.fpml.org/FpML-5/recordkeeping
Containing Schema: fpml-eq-shared-5-10.xsd
Abstract
Documentation:
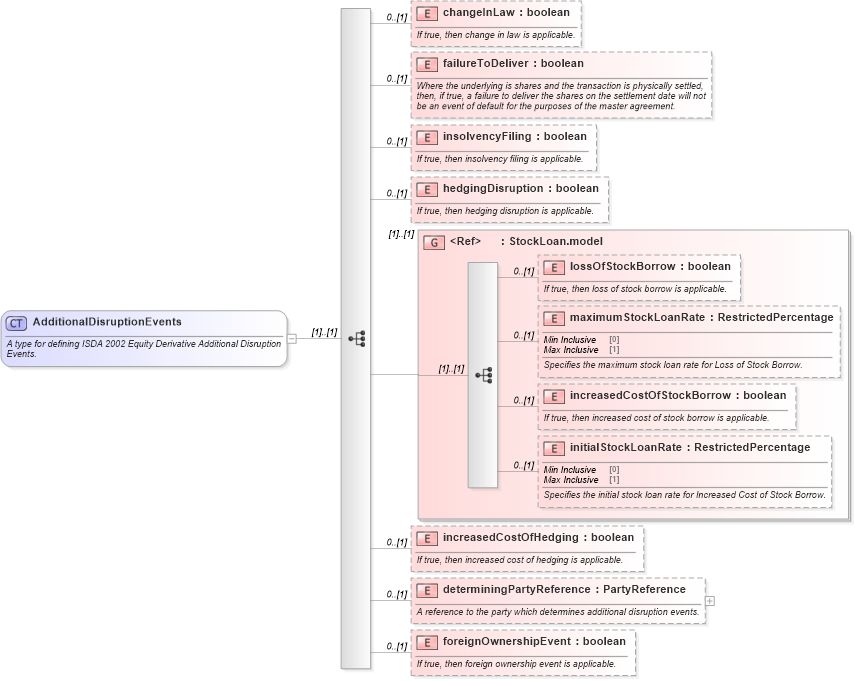
A type for defining ISDA 2002 Equity Derivative Additional Disruption Events.
Collapse XSD Schema Diagram:
Drilldown into foreignOwnershipEvent in schema fpml-eq-shared-5-10_xsd1 Drilldown into determiningPartyReference in schema fpml-eq-shared-5-10_xsd1 Drilldown into increasedCostOfHedging in schema fpml-eq-shared-5-10_xsd1 Drilldown into initialStockLoanRate in schema fpml-shared-5-10_xsd3 Drilldown into increasedCostOfStockBorrow in schema fpml-shared-5-10_xsd3 Drilldown into maximumStockLoanRate in schema fpml-shared-5-10_xsd3 Drilldown into lossOfStockBorrow in schema fpml-shared-5-10_xsd3 Drilldown into StockLoan.model in schema fpml-shared-5-10_xsd3 Drilldown into hedgingDisruption in schema fpml-eq-shared-5-10_xsd1 Drilldown into insolvencyFiling in schema fpml-eq-shared-5-10_xsd1 Drilldown into failureToDeliver in schema fpml-eq-shared-5-10_xsd1 Drilldown into changeInLaw in schema fpml-eq-shared-5-10_xsd1XSD Diagram of AdditionalDisruptionEvents in schema fpml-eq-shared-5-10_xsd1 (Financial products Markup Language (FpML®))
Collapse XSD Schema Code:
<xsd:complexType name="AdditionalDisruptionEvents">
    <xsd:annotation>
        <xsd:documentation xml:lang="en">A type for defining ISDA 2002 Equity Derivative Additional Disruption Events.</xsd:documentation>
    </xsd:annotation>
    <xsd:sequence>
        <xsd:element name="changeInLaw" type="xsd:boolean" minOccurs="0">
            <xsd:annotation>
                <xsd:documentation xml:lang="en">If true, then change in law is applicable.</xsd:documentation>
            </xsd:annotation>
        </xsd:element>
        <xsd:element name="failureToDeliver" type="xsd:boolean" minOccurs="0">
            <xsd:annotation>
                <xsd:documentation xml:lang="en">Where the underlying is shares and the transaction is physically settled, then, if true, a failure to deliver the shares on the settlement date will not be an event of default for the purposes of the master agreement.</xsd:documentation>
            </xsd:annotation>
        </xsd:element>
        <xsd:element name="insolvencyFiling" type="xsd:boolean" minOccurs="0">
            <xsd:annotation>
                <xsd:documentation xml:lang="en">If true, then insolvency filing is applicable.</xsd:documentation>
            </xsd:annotation>
        </xsd:element>
        <xsd:element name="hedgingDisruption" type="xsd:boolean" minOccurs="0">
            <xsd:annotation>
                <xsd:documentation xml:lang="en">If true, then hedging disruption is applicable.</xsd:documentation>
            </xsd:annotation>
        </xsd:element>
        <xsd:group ref="StockLoan.model" />
        <xsd:element name="increasedCostOfHedging" type="xsd:boolean" minOccurs="0">
            <xsd:annotation>
                <xsd:documentation xml:lang="en">If true, then increased cost of hedging is applicable.</xsd:documentation>
            </xsd:annotation>
        </xsd:element>
        <xsd:element name="determiningPartyReference" type="PartyReference" minOccurs="0">
            <xsd:annotation>
                <xsd:documentation xml:lang="en">A reference to the party which determines additional disruption events.</xsd:documentation>
            </xsd:annotation>
        </xsd:element>
        <xsd:element name="foreignOwnershipEvent" type="xsd:boolean" minOccurs="0">
            <xsd:annotation>
                <xsd:documentation xml:lang="en">If true, then foreign ownership event is applicable.</xsd:documentation>
            </xsd:annotation>
        </xsd:element>
    </xsd:sequence>
</xsd:complexType>
Collapse Child Elements:
Name Type Min Occurs Max Occurs
changeInLaw nsD:changeInLaw 0 (1)
failureToDeliver nsD:failureToDeliver 0 (1)
insolvencyFiling nsD:insolvencyFiling 0 (1)
hedgingDisruption nsD:hedgingDisruption 0 (1)
lossOfStockBorrow nsD:lossOfStockBorrow 0 (1)
maximumStockLoanRate nsD:maximumStockLoanRate 0 (1)
increasedCostOfStockBorrow nsD:increasedCostOfStockBorrow 0 (1)
initialStockLoanRate nsD:initialStockLoanRate 0 (1)
increasedCostOfHedging nsD:increasedCostOfHedging 0 (1)
determiningPartyReference nsD:determiningPartyReference 0 (1)
foreignOwnershipEvent nsD:foreignOwnershipEvent 0 (1)
<xs:group> nsD:StockLoan.model (1) (1)
Collapse Derivation Tree:
Collapse References:
nsD:additionalDisruptionEvents