Definition Type: ComplexType
Name: AdjustableOffset
Namespace: http://www.fpml.org/FpML-5/recordkeeping
Type: nsD:Offset
Containing Schema: fpml-repo-5-10.xsd
Abstract
Documentation:
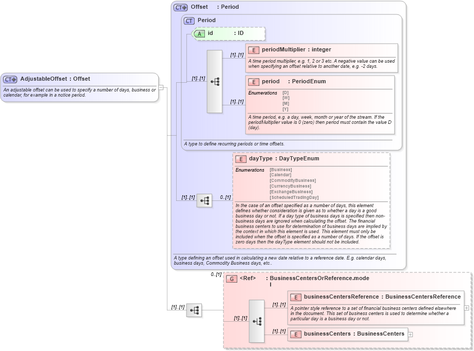
An adjustable offset can be used to specify a number of days, business or calendar, for example in a notice period.
Collapse XSD Schema Diagram:
Drilldown into businessCenters in schema fpml-shared-5-10_xsd3 Drilldown into businessCentersReference in schema fpml-shared-5-10_xsd3 Drilldown into BusinessCentersOrReference.model in schema fpml-shared-5-10_xsd3 Drilldown into dayType in schema fpml-shared-5-10_xsd3 Drilldown into period in schema fpml-shared-5-10_xsd3 Drilldown into periodMultiplier in schema fpml-shared-5-10_xsd3 Drilldown into id in schema fpml-shared-5-10_xsd3 Drilldown into Period in schema fpml-shared-5-10_xsd3 Drilldown into Offset in schema fpml-shared-5-10_xsd3XSD Diagram of AdjustableOffset in schema fpml-repo-5-10_xsd1 (Financial products Markup Language (FpML®))
Collapse XSD Schema Code:
<xsd:complexType name="AdjustableOffset">
    <xsd:annotation>
        <xsd:documentation xml:lang="en">An adjustable offset can be used to specify a number of days, business or calendar, for example in a notice period.</xsd:documentation>
    </xsd:annotation>
    <xsd:complexContent>
        <xsd:extension base="Offset">
            <xsd:sequence>
                <xsd:group ref="BusinessCentersOrReference.model" minOccurs="0" />
            </xsd:sequence>
        </xsd:extension>
    </xsd:complexContent>
</xsd:complexType>
Collapse Child Elements:
Name Type Min Occurs Max Occurs
periodMultiplier nsD:periodMultiplier (1) (1)
period nsD:period (1) (1)
dayType nsD:dayType 0 (1)
businessCentersReference nsD:businessCentersReference (1) (1)
businessCenters nsD:businessCenters (1) (1)
<xs:group> nsD:BusinessCentersOrReference.model 0 (1)
Collapse Child Attributes:
Name Type Default Value Use
id nsD:id (Optional)
Collapse Derivation Tree:
Collapse References:
nsD:noticePeriod, nsD:noticePeriod