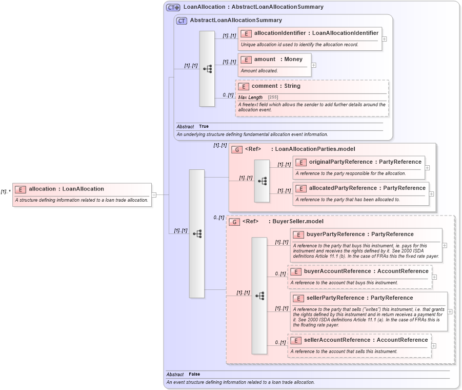
Definition Type: Element
Name: allocation
Namespace: http://www.fpml.org/FpML-5/confirmation
Type: nsA:LoanAllocation
Containing Schema: fpml-loan-5-10.xsd
MinOccurs (1)
MaxOccurs unbounded
Abstract
Documentation:
A structure defining information related to a loan trade allocation.
Collapse XSD Schema Diagram:
Drilldown into sellerAccountReference in schema fpml-shared-5-10_xsd Drilldown into sellerPartyReference in schema fpml-shared-5-10_xsd Drilldown into buyerAccountReference in schema fpml-shared-5-10_xsd Drilldown into buyerPartyReference in schema fpml-shared-5-10_xsd Drilldown into BuyerSeller.model in schema fpml-shared-5-10_xsd Drilldown into allocatedPartyReference in schema fpml-loan-5-10_xsd Drilldown into originalPartyReference in schema fpml-loan-5-10_xsd Drilldown into LoanAllocationParties.model in schema fpml-loan-5-10_xsd Drilldown into comment in schema fpml-loan-5-10_xsd Drilldown into amount in schema fpml-loan-5-10_xsd Drilldown into allocationIdentifier in schema fpml-loan-5-10_xsd Drilldown into AbstractLoanAllocationSummary in schema fpml-loan-5-10_xsd Drilldown into LoanAllocation in schema fpml-loan-5-10_xsdXSD Diagram of allocation in schema fpml-loan-5-10_xsd (Financial products Markup Language (FpML®))
Collapse XSD Schema Code:
<xsd:element name="allocation" type="LoanAllocation" maxOccurs="unbounded">
    <xsd:annotation>
        <xsd:documentation>A structure defining information related to a loan trade allocation.</xsd:documentation>
    </xsd:annotation>
</xsd:element>
Collapse Child Elements:
Name Type Min Occurs Max Occurs
allocationIdentifier nsA:allocationIdentifier (1) (1)
amount nsA:amount (1) (1)
comment nsA:comment 0 (1)
originalPartyReference nsA:originalPartyReference (1) (1)
allocatedPartyReference nsA:allocatedPartyReference (1) (1)
buyerPartyReference nsA:buyerPartyReference (1) (1)
buyerAccountReference nsA:buyerAccountReference 0 (1)
sellerPartyReference nsA:sellerPartyReference (1) (1)
sellerAccountReference nsA:sellerAccountReference 0 (1)
<xs:group> nsA:LoanAllocationParties.model (1) (1)
<xs:group> nsA:BuyerSeller.model 0 (1)
Collapse Derivation Tree: