Definition Type: Element
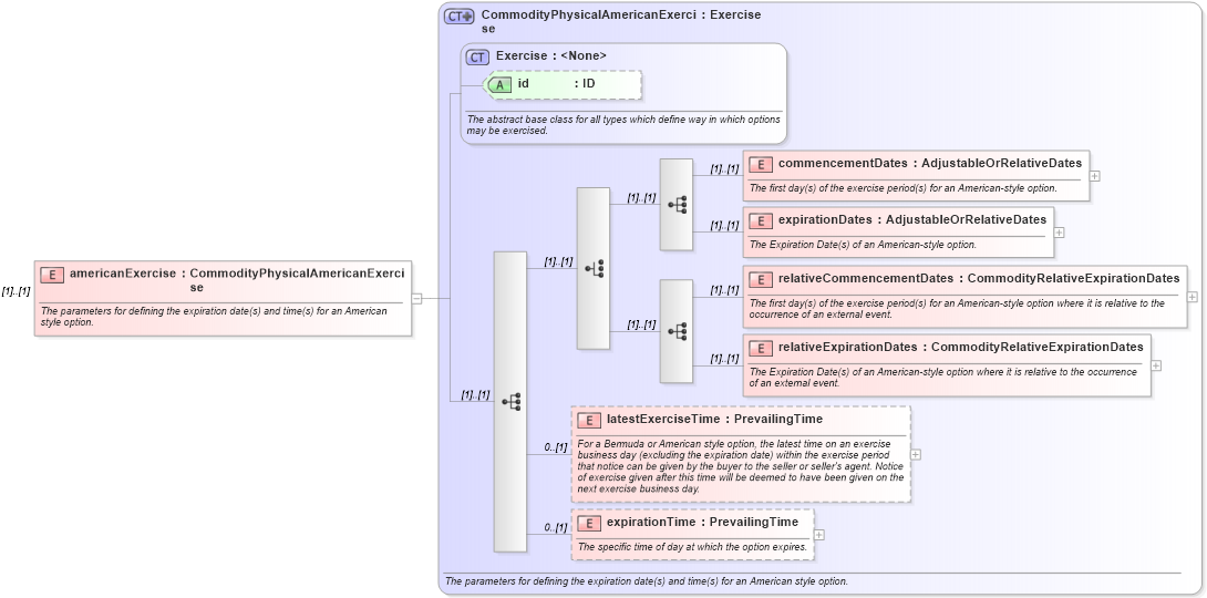
Name: americanExercise
Namespace: http://www.fpml.org/FpML-5/confirmation
Type: nsA:CommodityPhysicalAmericanExercise
Containing Schema: fpml-com-5-10.xsd
MinOccurs (1)
MaxOccurs (1)
Abstract
Documentation:
The parameters for defining the expiration date(s) and time(s) for an American style option.
Collapse XSD Schema Diagram:
Drilldown into expirationTime in schema fpml-com-5-10_xsd Drilldown into latestExerciseTime in schema fpml-com-5-10_xsd Drilldown into relativeExpirationDates in schema fpml-com-5-10_xsd Drilldown into relativeCommencementDates in schema fpml-com-5-10_xsd Drilldown into expirationDates in schema fpml-com-5-10_xsd Drilldown into commencementDates in schema fpml-com-5-10_xsd Drilldown into id in schema fpml-shared-5-10_xsd Drilldown into Exercise in schema fpml-shared-5-10_xsd Drilldown into CommodityPhysicalAmericanExercise in schema fpml-com-5-10_xsdXSD Diagram of americanExercise in schema fpml-com-5-10_xsd (Financial products Markup Language (FpML®))
Collapse XSD Schema Code:
<xsd:element name="americanExercise" type="CommodityPhysicalAmericanExercise">
    <xsd:annotation>
        <xsd:documentation xml:lang="en">The parameters for defining the expiration date(s) and time(s) for an American style option.</xsd:documentation>
    </xsd:annotation>
</xsd:element>
Collapse Child Elements:
Name Type Min Occurs Max Occurs
commencementDates nsA:commencementDates (1) (1)
expirationDates nsA:expirationDates (1) (1)
relativeCommencementDates nsA:relativeCommencementDates (1) (1)
relativeExpirationDates nsA:relativeExpirationDates (1) (1)
latestExerciseTime nsA:latestExerciseTime 0 (1)
expirationTime nsA:expirationTime 0 (1)
Collapse Child Attributes:
Name Type Default Value Use
id nsA:id (Optional)
Collapse Derivation Tree: