Definition Type: Element
Name: amount
Namespace: http://www.fpml.org/FpML-5/recordkeeping
Type: nsD:ReturnSwapAmount
Containing Schema: fpml-eq-shared-5-10.xsd
MinOccurs (1)
MaxOccurs (1)
Abstract
Documentation:
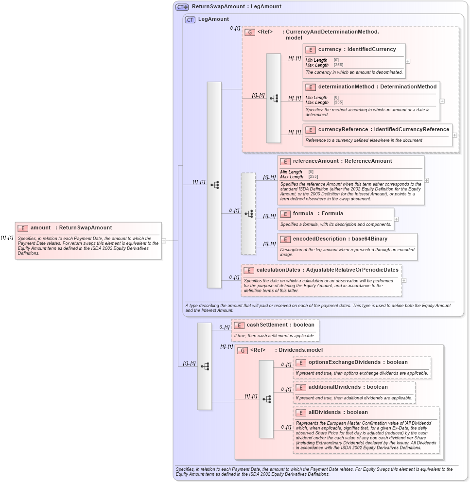
Specifies, in relation to each Payment Date, the amount to which the Payment Date relates. For return swaps this element is equivalent to the Equity Amount term as defined in the ISDA 2002 Equity Derivatives Definitions.
Collapse XSD Schema Diagram:
Drilldown into allDividends in schema fpml-eq-shared-5-10_xsd1 Drilldown into additionalDividends in schema fpml-eq-shared-5-10_xsd1 Drilldown into optionsExchangeDividends in schema fpml-eq-shared-5-10_xsd1 Drilldown into Dividends.model in schema fpml-eq-shared-5-10_xsd1 Drilldown into cashSettlement in schema fpml-eq-shared-5-10_xsd1 Drilldown into calculationDates in schema fpml-eq-shared-5-10_xsd1 Drilldown into encodedDescription in schema fpml-eq-shared-5-10_xsd1 Drilldown into formula in schema fpml-eq-shared-5-10_xsd1 Drilldown into referenceAmount in schema fpml-eq-shared-5-10_xsd1 Drilldown into currencyReference in schema fpml-eq-shared-5-10_xsd1 Drilldown into determinationMethod in schema fpml-eq-shared-5-10_xsd1 Drilldown into currency in schema fpml-eq-shared-5-10_xsd1 Drilldown into CurrencyAndDeterminationMethod.model in schema fpml-eq-shared-5-10_xsd1 Drilldown into LegAmount in schema fpml-eq-shared-5-10_xsd1 Drilldown into ReturnSwapAmount in schema fpml-eq-shared-5-10_xsd1XSD Diagram of amount in schema fpml-eq-shared-5-10_xsd1 (Financial products Markup Language (FpML®))
Collapse XSD Schema Code:
<xsd:element name="amount" type="ReturnSwapAmount">
    <xsd:annotation>
        <xsd:documentation xml:lang="en">Specifies, in relation to each Payment Date, the amount to which the Payment Date relates. For return swaps this element is equivalent to the Equity Amount term as defined in the ISDA 2002 Equity Derivatives Definitions.</xsd:documentation>
    </xsd:annotation>
</xsd:element>
Collapse Child Elements:
Name Type Min Occurs Max Occurs
currency nsD:currency (1) (1)
determinationMethod nsD:determinationMethod (1) (1)
currencyReference nsD:currencyReference (1) (1)
referenceAmount nsD:referenceAmount (1) (1)
formula nsD:formula (1) (1)
encodedDescription nsD:encodedDescription (1) (1)
calculationDates nsD:calculationDates 0 (1)
cashSettlement nsD:cashSettlement 0 (1)
optionsExchangeDividends nsD:optionsExchangeDividends 0 (1)
additionalDividends nsD:additionalDividends 0 (1)
allDividends nsD:allDividends 0 (1)
<xs:group> nsD:CurrencyAndDeterminationMethod.model 0 (1)
<xs:group> nsD:Dividends.model (1) (1)
Collapse Derivation Tree: