Definition Type: Element
Name: asian
Namespace: http://www.fpml.org/FpML-5/recordkeeping
Type: nsD:FxAsianFeature
Containing Schema: fpml-fx-5-10.xsd
MinOccurs (1)
MaxOccurs (1)
Abstract
Collapse XSD Schema Diagram:
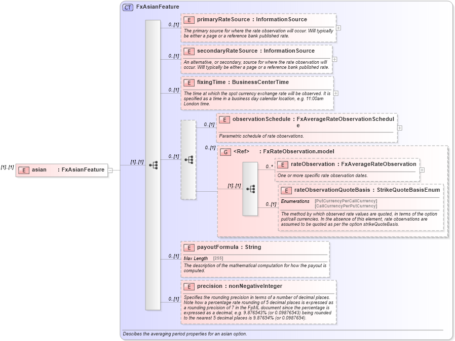
Drilldown into precision in schema fpml-fx-5-10_xsd2 Drilldown into payoutFormula in schema fpml-fx-5-10_xsd2 Drilldown into rateObservationQuoteBasis in schema fpml-fx-5-10_xsd2 Drilldown into rateObservation in schema fpml-fx-5-10_xsd2 Drilldown into FxRateObservation.model in schema fpml-fx-5-10_xsd2 Drilldown into observationSchedule in schema fpml-fx-5-10_xsd2 Drilldown into fixingTime in schema fpml-fx-5-10_xsd2 Drilldown into secondaryRateSource in schema fpml-fx-5-10_xsd2 Drilldown into primaryRateSource in schema fpml-fx-5-10_xsd2 Drilldown into FxAsianFeature in schema fpml-fx-5-10_xsd2XSD Diagram of asian in schema fpml-fx-5-10_xsd2 (Financial products Markup Language (FpML®))
Collapse XSD Schema Code:
<xsd:element name="asian" type="FxAsianFeature" />
Collapse Child Elements:
Name Type Min Occurs Max Occurs
primaryRateSource nsD:primaryRateSource 0 (1)
secondaryRateSource nsD:secondaryRateSource 0 (1)
fixingTime nsD:fixingTime 0 (1)
observationSchedule nsD:observationSchedule 0 (1)
rateObservation nsD:rateObservation 0 unbounded
rateObservationQuoteBasis nsD:rateObservationQuoteBasis 0 (1)
payoutFormula nsD:payoutFormula 0 (1)
precision nsD:precision 0 (1)
<xs:group> nsD:FxRateObservation.model 0 (1)
Collapse Derivation Tree: