Definition Type: Element
Name: basketReferenceInformation
Namespace: http://www.fpml.org/FpML-5/confirmation
Type: nsA:BasketReferenceInformation
Containing Schema: fpml-cd-5-10.xsd
MinOccurs (1)
MaxOccurs (1)
Abstract
Documentation:
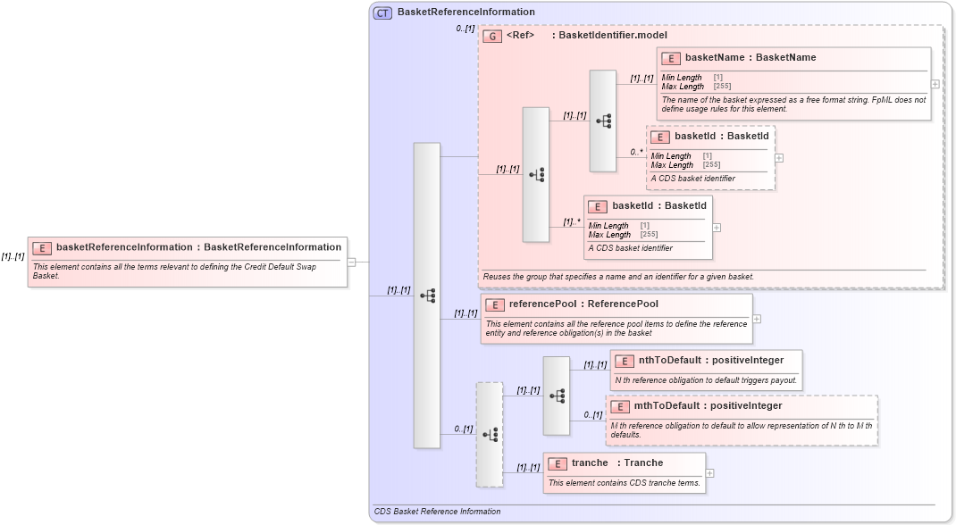
This element contains all the terms relevant to defining the Credit Default Swap Basket.
Collapse XSD Schema Diagram:
Drilldown into tranche in schema fpml-cd-5-10_xsd Drilldown into mthToDefault in schema fpml-cd-5-10_xsd Drilldown into nthToDefault in schema fpml-cd-5-10_xsd Drilldown into referencePool in schema fpml-cd-5-10_xsd Drilldown into basketId in schema fpml-asset-5-10_xsd Drilldown into basketId in schema fpml-asset-5-10_xsd Drilldown into basketName in schema fpml-asset-5-10_xsd Drilldown into BasketIdentifier.model in schema fpml-asset-5-10_xsd Drilldown into BasketReferenceInformation in schema fpml-cd-5-10_xsdXSD Diagram of basketReferenceInformation in schema fpml-cd-5-10_xsd (Financial products Markup Language (FpML®))
Collapse XSD Schema Code:
<xsd:element name="basketReferenceInformation" type="BasketReferenceInformation">
    <xsd:annotation>
        <xsd:documentation xml:lang="en">This element contains all the terms relevant to defining the Credit Default Swap Basket.</xsd:documentation>
    </xsd:annotation>
</xsd:element>
Collapse Child Elements:
Name Type Min Occurs Max Occurs
basketName nsA:basketName (1) (1)
basketId nsA:basketId 0 unbounded
basketId nsA:basketId (1) unbounded
referencePool nsA:referencePool (1) (1)
nthToDefault nsA:nthToDefault (1) (1)
mthToDefault nsA:mthToDefault 0 (1)
tranche nsA:tranche (1) (1)
<xs:group> nsA:BasketIdentifier.model 0 (1)
Collapse Derivation Tree: