Definition Type: Group
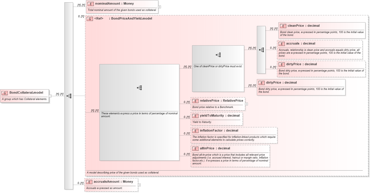
Name: BondCollateral.model
Namespace: http://www.fpml.org/FpML-5/recordkeeping
Containing Schema: fpml-repo-5-10.xsd
Documentation:
A group which has Collateral elements.
Collapse XSD Schema Diagram:
Drilldown into accrualsAmount in schema fpml-repo-5-10_xsd1 Drilldown into allInPrice in schema fpml-repo-5-10_xsd1 Drilldown into inflationFactor in schema fpml-repo-5-10_xsd1 Drilldown into yieldToMaturity in schema fpml-repo-5-10_xsd1 Drilldown into relativePrice in schema fpml-repo-5-10_xsd1 Drilldown into dirtyPrice in schema fpml-repo-5-10_xsd1 Drilldown into dirtyPrice in schema fpml-repo-5-10_xsd1 Drilldown into accruals in schema fpml-repo-5-10_xsd1 Drilldown into cleanPrice in schema fpml-repo-5-10_xsd1 Drilldown into BondPriceAndYield.model in schema fpml-repo-5-10_xsd1 Drilldown into nominalAmount in schema fpml-repo-5-10_xsd1XSD Diagram of BondCollateral.model in schema fpml-repo-5-10_xsd1 (Financial products Markup Language (FpML®))
Collapse XSD Schema Code:
<xsd:group name="BondCollateral.model">
    <xsd:annotation>
        <xsd:documentation xml:lang="en">A group which has Collateral elements.</xsd:documentation>
    </xsd:annotation>
    <xsd:sequence>
        <xsd:element name="nominalAmount" type="Money">
            <xsd:annotation>
                <xsd:documentation xml:lang="en">Total nominal amount of the given bonds used as collateral.</xsd:documentation>
            </xsd:annotation>
        </xsd:element>
        <xsd:group ref="BondPriceAndYield.model" minOccurs="0">
            <xsd:annotation>
                <xsd:documentation xml:lang="en">A model describing price of the given bonds used as collateral.</xsd:documentation>
            </xsd:annotation>
        </xsd:group>
        <xsd:element name="accrualsAmount" type="Money" minOccurs="0">
            <xsd:annotation>
                <xsd:documentation xml:lang="en">Accruals expressed as amount.</xsd:documentation>
            </xsd:annotation>
        </xsd:element>
    </xsd:sequence>
</xsd:group>
Collapse Child Elements:
Name Type Min Occurs Max Occurs
nominalAmount nsD:nominalAmount (1) (1)
cleanPrice nsD:cleanPrice (1) (1)
accruals nsD:accruals 0 (1)
dirtyPrice nsD:dirtyPrice 0 (1)
dirtyPrice nsD:dirtyPrice (1) (1)
relativePrice nsD:relativePrice 0 (1)
yieldToMaturity nsD:yieldToMaturity 0 (1)
inflationFactor nsD:inflationFactor 0 (1)
allInPrice nsD:allInPrice 0 (1)
accrualsAmount nsD:accrualsAmount 0 (1)
<xs:group> nsD:BondPriceAndYield.model 0 (1)