Definition Type: Element
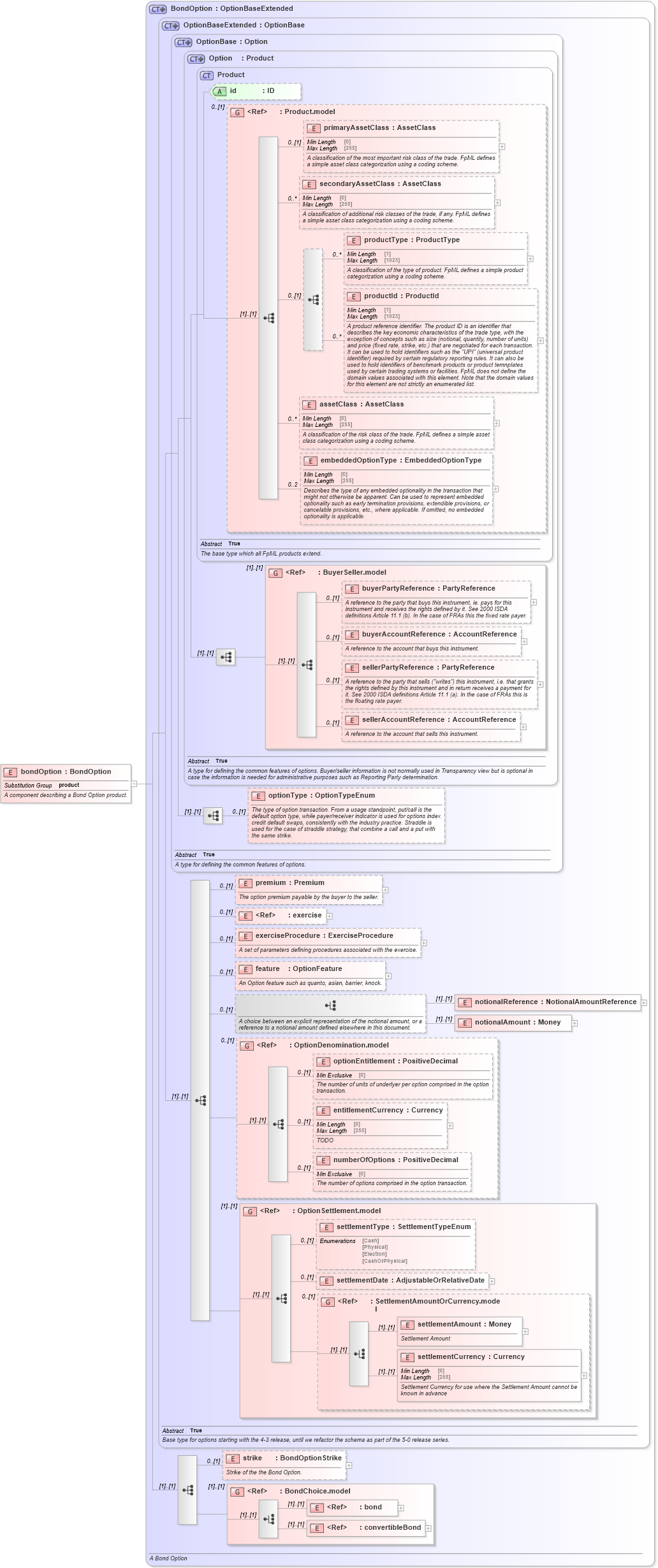
Name: bondOption
Namespace: http://www.fpml.org/FpML-5/reporting
Type: nsE:BondOption
Containing Schema: fpml-bond-option-5-10.xsd
Abstract
Documentation:
A component describing a Bond Option product.
Collapse XSD Schema Diagram:
Drilldown into convertibleBond in schema fpml-asset-5-10_xsd4 Drilldown into bond in schema fpml-asset-5-10_xsd4 Drilldown into BondChoice.model in schema fpml-asset-5-10_xsd4 Drilldown into strike in schema fpml-bond-option-5-10_xsd2 Drilldown into settlementCurrency in schema fpml-shared-5-10_xsd4 Drilldown into settlementAmount in schema fpml-shared-5-10_xsd4 Drilldown into SettlementAmountOrCurrency.model in schema fpml-shared-5-10_xsd4 Drilldown into settlementDate in schema fpml-option-shared-5-10_xsd3 Drilldown into settlementType in schema fpml-option-shared-5-10_xsd3 Drilldown into OptionSettlement.model in schema fpml-option-shared-5-10_xsd3 Drilldown into numberOfOptions in schema fpml-option-shared-5-10_xsd3 Drilldown into entitlementCurrency in schema fpml-option-shared-5-10_xsd3 Drilldown into optionEntitlement in schema fpml-option-shared-5-10_xsd3 Drilldown into OptionDenomination.model in schema fpml-option-shared-5-10_xsd3 Drilldown into notionalAmount in schema fpml-option-shared-5-10_xsd3 Drilldown into notionalReference in schema fpml-option-shared-5-10_xsd3 Drilldown into feature in schema fpml-option-shared-5-10_xsd3 Drilldown into exerciseProcedure in schema fpml-option-shared-5-10_xsd3 Drilldown into exercise in schema fpml-shared-5-10_xsd4 Drilldown into premium in schema fpml-option-shared-5-10_xsd3 Drilldown into optionType in schema fpml-option-shared-5-10_xsd3 Drilldown into sellerAccountReference in schema fpml-shared-5-10_xsd4 Drilldown into sellerPartyReference in schema fpml-shared-5-10_xsd4 Drilldown into buyerAccountReference in schema fpml-shared-5-10_xsd4 Drilldown into buyerPartyReference in schema fpml-shared-5-10_xsd4 Drilldown into BuyerSeller.model in schema fpml-shared-5-10_xsd4 Drilldown into embeddedOptionType in schema fpml-shared-5-10_xsd4 Drilldown into assetClass in schema fpml-shared-5-10_xsd4 Drilldown into productId in schema fpml-shared-5-10_xsd4 Drilldown into productType in schema fpml-shared-5-10_xsd4 Drilldown into secondaryAssetClass in schema fpml-shared-5-10_xsd4 Drilldown into primaryAssetClass in schema fpml-shared-5-10_xsd4 Drilldown into Product.model in schema fpml-shared-5-10_xsd4 Drilldown into id in schema fpml-shared-5-10_xsd4 Drilldown into Product in schema fpml-shared-5-10_xsd4 Drilldown into Option in schema fpml-option-shared-5-10_xsd3 Drilldown into OptionBase in schema fpml-option-shared-5-10_xsd3 Drilldown into OptionBaseExtended in schema fpml-option-shared-5-10_xsd3 Drilldown into BondOption in schema fpml-bond-option-5-10_xsd2XSD Diagram of bondOption in schema fpml-bond-option-5-10_xsd2 (Financial products Markup Language (FpML®))
Collapse XSD Schema Code:
<xsd:element name="bondOption" type="BondOption" substitutionGroup="product">
    <xsd:annotation>
        <xsd:documentation xml:lang="en">A component describing a Bond Option product.</xsd:documentation>
    </xsd:annotation>
</xsd:element>
Collapse Child Elements:
Name Type Min Occurs Max Occurs
primaryAssetClass nsE:primaryAssetClass 0 (1)
secondaryAssetClass nsE:secondaryAssetClass 0 unbounded
productType nsE:productType 0 unbounded
productId nsE:productId 0 unbounded
assetClass nsE:assetClass 0 unbounded
embeddedOptionType nsE:embeddedOptionType 0 2
buyerPartyReference nsE:buyerPartyReference 0 (1)
buyerAccountReference nsE:buyerAccountReference 0 (1)
sellerPartyReference nsE:sellerPartyReference 0 (1)
sellerAccountReference nsE:sellerAccountReference 0 (1)
optionType nsE:optionType 0 (1)
premium nsE:premium 0 (1)
exercise nsE:exercise 0 (1)
exerciseProcedure nsE:exerciseProcedure 0 (1)
feature nsE:feature 0 (1)
notionalReference nsE:notionalReference (1) (1)
notionalAmount nsE:notionalAmount (1) (1)
optionEntitlement nsE:optionEntitlement 0 (1)
entitlementCurrency nsE:entitlementCurrency 0 (1)
numberOfOptions nsE:numberOfOptions 0 (1)
settlementType nsE:settlementType 0 (1)
settlementDate nsE:settlementDate 0 (1)
settlementAmount nsE:settlementAmount (1) (1)
settlementCurrency nsE:settlementCurrency (1) (1)
strike nsE:strike 0 (1)
bond nsE:bond (1) (1)
convertibleBond nsE:convertibleBond (1) (1)
<xs:group> nsE:BuyerSeller.model (1) (1)
<xs:group> nsE:OptionDenomination.model 0 (1)
<xs:group> nsE:OptionSettlement.model (1) (1)
<xs:group> nsE:SettlementAmountOrCurrency.model 0 (1)
<xs:group> nsE:BondChoice.model (1) (1)
Collapse Child Attributes:
Name Type Default Value Use
id nsE:id (Optional)
Collapse Derivation Tree:
Collapse References:
nsE:product