Definition Type: Element
Name: businessDateRange
Namespace: http://www.fpml.org/FpML-5/confirmation
Type: nsA:BusinessDateRange
Containing Schema: fpml-ird-5-10.xsd
MinOccurs (1)
MaxOccurs (1)
Abstract
Documentation:
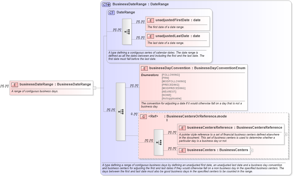
A range of contiguous business days.
Collapse XSD Schema Diagram:
Drilldown into businessCenters in schema fpml-shared-5-10_xsd Drilldown into businessCentersReference in schema fpml-shared-5-10_xsd Drilldown into BusinessCentersOrReference.model in schema fpml-shared-5-10_xsd Drilldown into businessDayConvention in schema fpml-shared-5-10_xsd Drilldown into unadjustedLastDate in schema fpml-shared-5-10_xsd Drilldown into unadjustedFirstDate in schema fpml-shared-5-10_xsd Drilldown into DateRange in schema fpml-shared-5-10_xsd Drilldown into BusinessDateRange in schema fpml-shared-5-10_xsdXSD Diagram of businessDateRange in schema fpml-ird-5-10_xsd (Financial products Markup Language (FpML®))
Collapse XSD Schema Code:
<xsd:element name="businessDateRange" type="BusinessDateRange">
    <xsd:annotation>
        <xsd:documentation xml:lang="en">A range of contiguous business days.</xsd:documentation>
    </xsd:annotation>
</xsd:element>
Collapse Child Elements:
Name Type Min Occurs Max Occurs
unadjustedFirstDate nsA:unadjustedFirstDate (1) (1)
unadjustedLastDate nsA:unadjustedLastDate (1) (1)
businessDayConvention nsA:businessDayConvention (1) (1)
businessCentersReference nsA:businessCentersReference (1) (1)
businessCenters nsA:businessCenters (1) (1)
<xs:group> nsA:BusinessCentersOrReference.model 0 (1)
Collapse Derivation Tree: