Definition Type: Element
Name: businessDateRange
Namespace: http://www.fpml.org/FpML-5/reporting
Type: nsE:BusinessDateRange
Containing Schema: fpml-ird-5-10.xsd
MinOccurs (1)
MaxOccurs (1)
Abstract
Documentation:
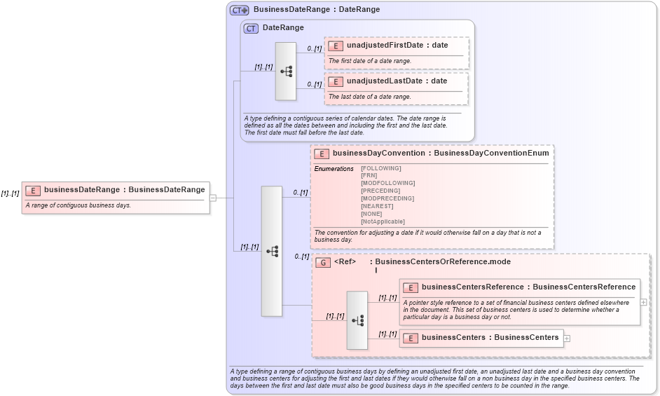
A range of contiguous business days.
Collapse XSD Schema Diagram:
Drilldown into businessCenters in schema fpml-shared-5-10_xsd4 Drilldown into businessCentersReference in schema fpml-shared-5-10_xsd4 Drilldown into BusinessCentersOrReference.model in schema fpml-shared-5-10_xsd4 Drilldown into businessDayConvention in schema fpml-shared-5-10_xsd4 Drilldown into unadjustedLastDate in schema fpml-shared-5-10_xsd4 Drilldown into unadjustedFirstDate in schema fpml-shared-5-10_xsd4 Drilldown into DateRange in schema fpml-shared-5-10_xsd4 Drilldown into BusinessDateRange in schema fpml-shared-5-10_xsd4XSD Diagram of businessDateRange in schema fpml-ird-5-10_xsd3 (Financial products Markup Language (FpML®))
Collapse XSD Schema Code:
<xsd:element name="businessDateRange" type="BusinessDateRange">
    <xsd:annotation>
        <xsd:documentation xml:lang="en">A range of contiguous business days.</xsd:documentation>
    </xsd:annotation>
</xsd:element>
Collapse Child Elements:
Name Type Min Occurs Max Occurs
unadjustedFirstDate nsE:unadjustedFirstDate 0 (1)
unadjustedLastDate nsE:unadjustedLastDate 0 (1)
businessDayConvention nsE:businessDayConvention 0 (1)
businessCentersReference nsE:businessCentersReference (1) (1)
businessCenters nsE:businessCenters (1) (1)
<xs:group> nsE:BusinessCentersOrReference.model 0 (1)
Collapse Derivation Tree: