Definition Type: Element
Name: calculation
Namespace: http://www.fpml.org/FpML-5/confirmation
Type: nsA:Calculation
Containing Schema: fpml-ird-5-10.xsd
MinOccurs (1)
MaxOccurs (1)
Abstract
Documentation:
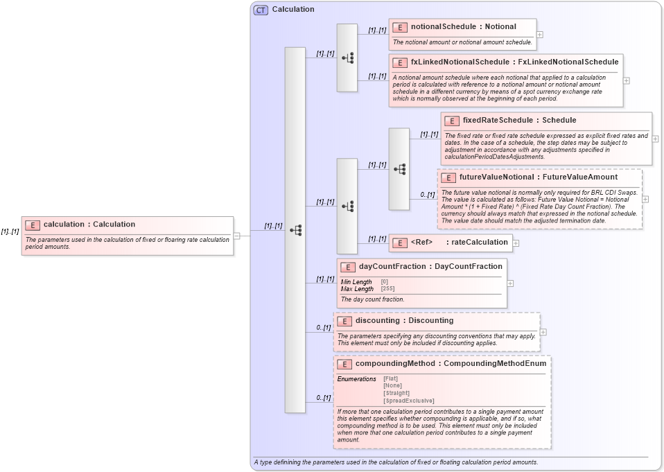
The parameters used in the calculation of fixed or floaring rate calculation period amounts.
Collapse XSD Schema Diagram:
Drilldown into compoundingMethod in schema fpml-ird-5-10_xsd Drilldown into discounting in schema fpml-ird-5-10_xsd Drilldown into dayCountFraction in schema fpml-ird-5-10_xsd Drilldown into rateCalculation in schema fpml-ird-5-10_xsd Drilldown into futureValueNotional in schema fpml-ird-5-10_xsd Drilldown into fixedRateSchedule in schema fpml-ird-5-10_xsd Drilldown into fxLinkedNotionalSchedule in schema fpml-ird-5-10_xsd Drilldown into notionalSchedule in schema fpml-ird-5-10_xsd Drilldown into Calculation in schema fpml-ird-5-10_xsdXSD Diagram of calculation in schema fpml-ird-5-10_xsd (Financial products Markup Language (FpML®))
Collapse XSD Schema Code:
<xsd:element name="calculation" type="Calculation">
    <xsd:annotation>
        <xsd:documentation xml:lang="en">The parameters used in the calculation of fixed or floaring rate calculation period amounts.</xsd:documentation>
    </xsd:annotation>
</xsd:element>
Collapse Child Elements:
Name Type Min Occurs Max Occurs
notionalSchedule nsA:notionalSchedule (1) (1)
fxLinkedNotionalSchedule nsA:fxLinkedNotionalSchedule (1) (1)
fixedRateSchedule nsA:fixedRateSchedule (1) (1)
futureValueNotional nsA:futureValueNotional 0 (1)
rateCalculation nsA:rateCalculation (1) (1)
dayCountFraction nsA:dayCountFraction (1) (1)
discounting nsA:discounting 0 (1)
compoundingMethod nsA:compoundingMethod 0 (1)
Collapse Derivation Tree: