Definition Type: ComplexType
Name: Calculation
Namespace: http://www.fpml.org/FpML-5/pretrade
Containing Schema: fpml-ird-5-10.xsd
Abstract
Documentation:
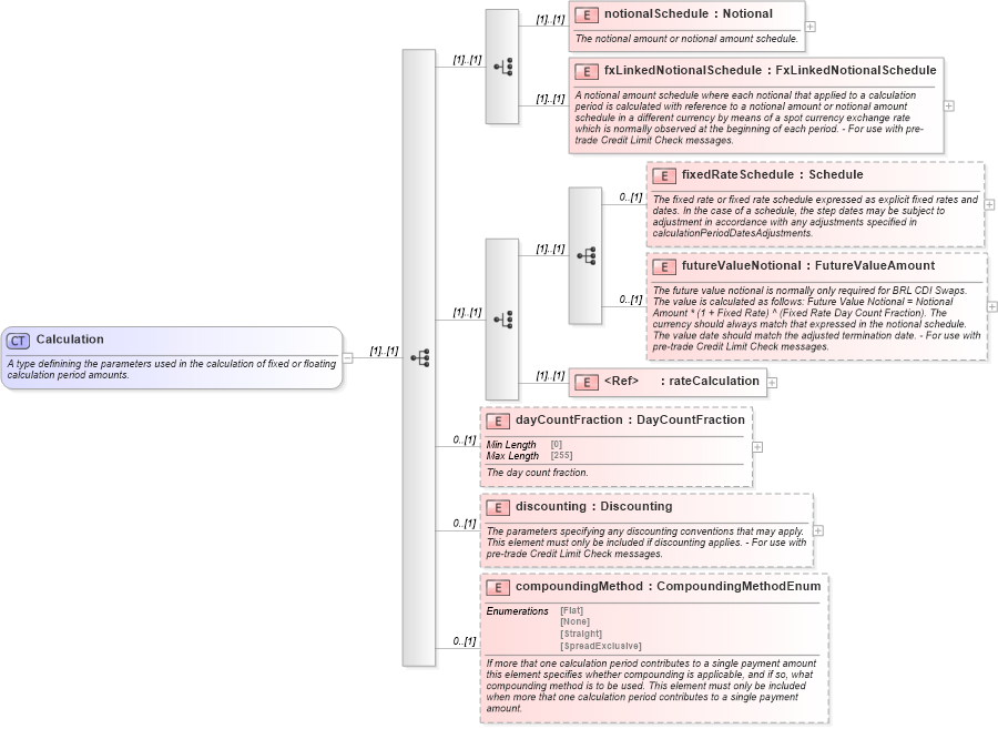
A type definining the parameters used in the calculation of fixed or floating calculation period amounts.
Collapse XSD Schema Diagram:
Drilldown into compoundingMethod in schema fpml-ird-5-10_xsd1 Drilldown into discounting in schema fpml-ird-5-10_xsd1 Drilldown into dayCountFraction in schema fpml-ird-5-10_xsd1 Drilldown into rateCalculation in schema fpml-ird-5-10_xsd1 Drilldown into futureValueNotional in schema fpml-ird-5-10_xsd1 Drilldown into fixedRateSchedule in schema fpml-ird-5-10_xsd1 Drilldown into fxLinkedNotionalSchedule in schema fpml-ird-5-10_xsd1 Drilldown into notionalSchedule in schema fpml-ird-5-10_xsd1XSD Diagram of Calculation in schema fpml-ird-5-10_xsd1 (Financial products Markup Language (FpML®))
Collapse XSD Schema Code:
<xsd:complexType name="Calculation">
    <xsd:annotation>
        <xsd:documentation xml:lang="en">A type definining the parameters used in the calculation of fixed or floating calculation period amounts.</xsd:documentation>
    </xsd:annotation>
    <xsd:sequence>
        <xsd:choice>
            <xsd:element name="notionalSchedule" type="Notional">
                <xsd:annotation>
                    <xsd:documentation xml:lang="en">The notional amount or notional amount schedule.</xsd:documentation>
                </xsd:annotation>
            </xsd:element>
            <xsd:element name="fxLinkedNotionalSchedule" type="FxLinkedNotionalSchedule">
                <xsd:annotation>
                    <xsd:documentation xml:lang="en">A notional amount schedule where each notional that applied to a calculation period is calculated with reference to a notional amount or notional amount schedule in a different currency by means of a spot currency exchange rate which is normally observed at the beginning of each period. - For use with pre-trade Credit Limit Check messages.</xsd:documentation>
                </xsd:annotation>
            </xsd:element>
        </xsd:choice>
        <xsd:choice>
            <xsd:sequence>
                <xsd:element name="fixedRateSchedule" type="Schedule" minOccurs="0">
                    <xsd:annotation>
                        <xsd:documentation xml:lang="en">The fixed rate or fixed rate schedule expressed as explicit fixed rates and dates. In the case of a schedule, the step dates may be subject to adjustment in accordance with any adjustments specified in calculationPeriodDatesAdjustments.</xsd:documentation>
                    </xsd:annotation>
                </xsd:element>
                <xsd:element name="futureValueNotional" type="FutureValueAmount" minOccurs="0">
                    <xsd:annotation>
                        <xsd:documentation xml:lang="en">The future value notional is normally only required for BRL CDI Swaps. The value is calculated as follows: Future Value Notional = Notional Amount * (1 + Fixed Rate) ^ (Fixed Rate Day Count Fraction). The currency should always match that expressed in the notional schedule. The value date should match the adjusted termination date. - For use with pre-trade Credit Limit Check messages.</xsd:documentation>
                    </xsd:annotation>
                </xsd:element>
            </xsd:sequence>
            <xsd:element ref="rateCalculation">
                <xsd:annotation>
                    <xsd:documentation xml:lang="en">This element is the head of a substitution group. It is substituted by the floatingRateCalculation element for standard Floating Rate legs, or the inflationRateCalculation element for inflation swaps.</xsd:documentation>
                </xsd:annotation>
            </xsd:element>
        </xsd:choice>
        <xsd:element name="dayCountFraction" type="DayCountFraction" minOccurs="0">
            <xsd:annotation>
                <xsd:documentation xml:lang="en">The day count fraction.</xsd:documentation>
            </xsd:annotation>
        </xsd:element>
        <xsd:element name="discounting" type="Discounting" minOccurs="0">
            <xsd:annotation>
                <xsd:documentation xml:lang="en">The parameters specifying any discounting conventions that may apply. This element must only be included if discounting applies. - For use with pre-trade Credit Limit Check messages.</xsd:documentation>
            </xsd:annotation>
        </xsd:element>
        <xsd:element name="compoundingMethod" type="CompoundingMethodEnum" minOccurs="0">
            <xsd:annotation>
                <xsd:documentation xml:lang="en">If more that one calculation period contributes to a single payment amount this element specifies whether compounding is applicable, and if so, what compounding method is to be used. This element must only be included when more that one calculation period contributes to a single payment amount.</xsd:documentation>
            </xsd:annotation>
        </xsd:element>
    </xsd:sequence>
</xsd:complexType>
Collapse Child Elements:
Name Type Min Occurs Max Occurs
notionalSchedule nsC:notionalSchedule (1) (1)
fxLinkedNotionalSchedule nsC:fxLinkedNotionalSchedule (1) (1)
fixedRateSchedule nsC:fixedRateSchedule 0 (1)
futureValueNotional nsC:futureValueNotional 0 (1)
rateCalculation nsC:rateCalculation (1) (1)
dayCountFraction nsC:dayCountFraction 0 (1)
discounting nsC:discounting 0 (1)
compoundingMethod nsC:compoundingMethod 0 (1)
Collapse Derivation Tree:
Collapse References:
nsC:calculation