Definition Type: ComplexType
Name: ClearingStatusItem
Namespace: http://www.fpml.org/FpML-5/confirmation
Containing Schema: fpml-business-events-5-10.xsd
Abstract
Documentation:
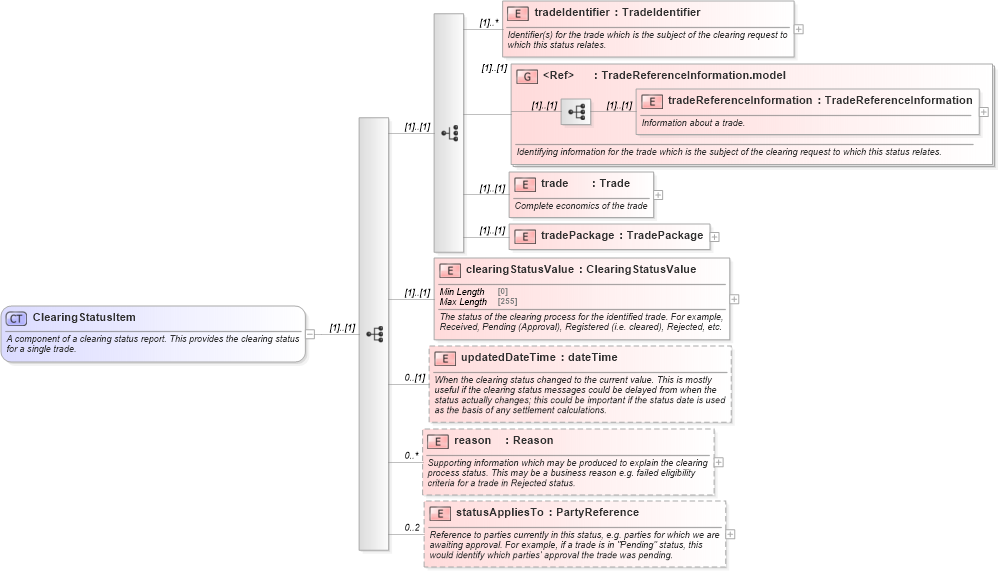
A component of a clearing status report. This provides the clearing status for a single trade.
Collapse XSD Schema Diagram:
Drilldown into statusAppliesTo in schema fpml-business-events-5-10_xsd Drilldown into reason in schema fpml-business-events-5-10_xsd Drilldown into updatedDateTime in schema fpml-business-events-5-10_xsd Drilldown into clearingStatusValue in schema fpml-business-events-5-10_xsd Drilldown into tradePackage in schema fpml-business-events-5-10_xsd Drilldown into trade in schema fpml-business-events-5-10_xsd Drilldown into tradeReferenceInformation in schema fpml-business-events-5-10_xsd Drilldown into TradeReferenceInformation.model in schema fpml-business-events-5-10_xsd Drilldown into tradeIdentifier in schema fpml-business-events-5-10_xsdXSD Diagram of ClearingStatusItem in schema fpml-business-events-5-10_xsd (Financial products Markup Language (FpML®))
Collapse XSD Schema Code:
<xsd:complexType name="ClearingStatusItem">
    <xsd:annotation>
        <xsd:documentation xml:lang="en">A component of a clearing status report. This provides the clearing status for a single trade.</xsd:documentation>
    </xsd:annotation>
    <xsd:sequence>
        <xsd:choice>
            <xsd:element name="tradeIdentifier" type="TradeIdentifier" maxOccurs="unbounded">
                <xsd:annotation>
                    <xsd:documentation xml:lang="en">Identifier(s) for the trade which is the subject of the clearing request to which this status relates.</xsd:documentation>
                </xsd:annotation>
            </xsd:element>
            <xsd:group ref="TradeReferenceInformation.model">
                <xsd:annotation>
                    <xsd:documentation xml:lang="en">Identifying information for the trade which is the subject of the clearing request to which this status relates.</xsd:documentation>
                </xsd:annotation>
            </xsd:group>
            <xsd:element name="trade" type="Trade">
                <xsd:annotation>
                    <xsd:documentation xml:lang="en">Complete economics of the trade</xsd:documentation>
                </xsd:annotation>
            </xsd:element>
            <xsd:element name="tradePackage" type="TradePackage" />
        </xsd:choice>
        <xsd:element name="clearingStatusValue" type="ClearingStatusValue">
            <xsd:annotation>
                <xsd:documentation xml:lang="en">The status of the clearing process for the identified trade. For example, Received, Pending (Approval), Registered (i.e. cleared), Rejected, etc.</xsd:documentation>
            </xsd:annotation>
        </xsd:element>
        <xsd:element name="updatedDateTime" type="xsd:dateTime" minOccurs="0">
            <xsd:annotation>
                <xsd:documentation xml:lang="en">When the clearing status changed to the current value. This is mostly useful if the clearing status messages could be delayed from when the status actually changes; this could be important if the status date is used as the basis of any settlement calculations.</xsd:documentation>
            </xsd:annotation>
        </xsd:element>
        <xsd:element name="reason" type="Reason" minOccurs="0" maxOccurs="unbounded">
            <xsd:annotation>
                <xsd:documentation xml:lang="en">Supporting information which may be produced to explain the clearing process status. This may be a business reason e.g. failed eligibility criteria for a trade in Rejected status.</xsd:documentation>
            </xsd:annotation>
        </xsd:element>
        <xsd:element name="statusAppliesTo" type="PartyReference" minOccurs="0" maxOccurs="2">
            <xsd:annotation>
                <xsd:documentation xml:lang="en">Reference to parties currently in this status, e.g. parties for which we are awaiting approval. For example, if a trade is in "Pending" status, this would identify which parties' approval the trade was pending.</xsd:documentation>
            </xsd:annotation>
        </xsd:element>
    </xsd:sequence>
</xsd:complexType>
Collapse Child Elements:
Name Type Min Occurs Max Occurs
tradeIdentifier nsA:tradeIdentifier (1) unbounded
tradeReferenceInformation nsA:tradeReferenceInformation (1) (1)
trade nsA:trade (1) (1)
tradePackage nsA:tradePackage (1) (1)
clearingStatusValue nsA:clearingStatusValue (1) (1)
updatedDateTime nsA:updatedDateTime 0 (1)
reason nsA:reason 0 unbounded
statusAppliesTo nsA:statusAppliesTo 0 2
<xs:group> nsA:TradeReferenceInformation.model (1) (1)
Collapse Derivation Tree:
Collapse References:
nsA:clearingStatusItem