Definition Type: Element
Name: coal
Namespace: http://www.fpml.org/FpML-5/confirmation
Type: nsA:CoalProduct
Containing Schema: fpml-com-5-10.xsd
MinOccurs (1)
MaxOccurs (1)
Abstract
Documentation:
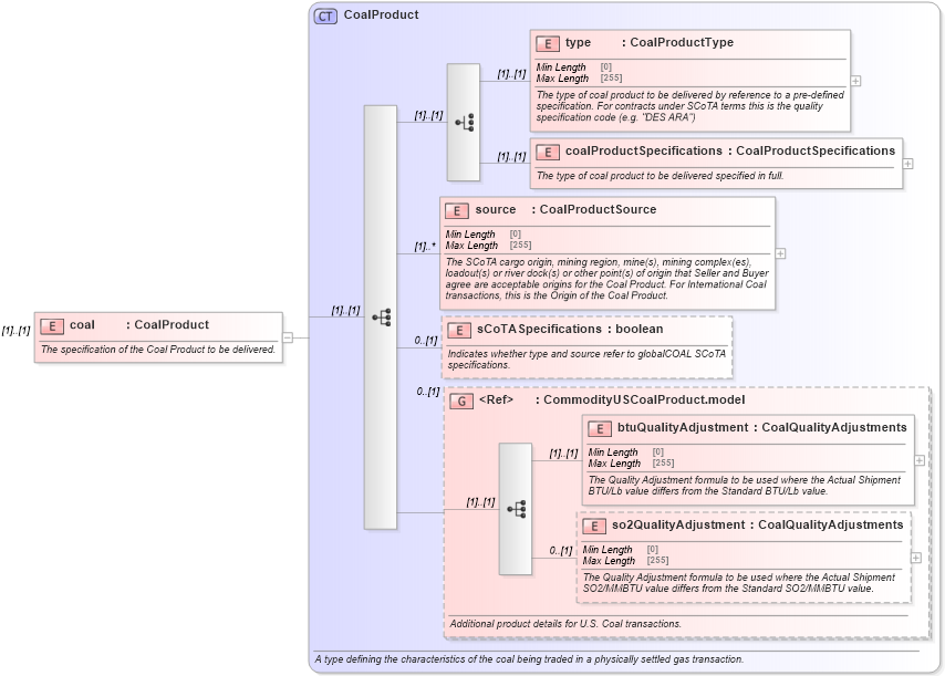
The specification of the Coal Product to be delivered.
Collapse XSD Schema Diagram:
Drilldown into so2QualityAdjustment in schema fpml-com-5-10_xsd Drilldown into btuQualityAdjustment in schema fpml-com-5-10_xsd Drilldown into CommodityUSCoalProduct.model in schema fpml-com-5-10_xsd Drilldown into sCoTASpecifications in schema fpml-com-5-10_xsd Drilldown into source in schema fpml-com-5-10_xsd Drilldown into coalProductSpecifications in schema fpml-com-5-10_xsd Drilldown into type in schema fpml-com-5-10_xsd Drilldown into CoalProduct in schema fpml-com-5-10_xsdXSD Diagram of coal in schema fpml-com-5-10_xsd (Financial products Markup Language (FpML®))
Collapse XSD Schema Code:
<xsd:element name="coal" type="CoalProduct">
    <xsd:annotation>
        <xsd:documentation xml:lang="en">The specification of the Coal Product to be delivered.</xsd:documentation>
    </xsd:annotation>
</xsd:element>
Collapse Child Elements:
Name Type Min Occurs Max Occurs
type nsA:type (1) (1)
coalProductSpecifications nsA:coalProductSpecifications (1) (1)
source nsA:source (1) unbounded
sCoTASpecifications nsA:sCoTASpecifications 0 (1)
btuQualityAdjustment nsA:btuQualityAdjustment (1) (1)
so2QualityAdjustment nsA:so2QualityAdjustment 0 (1)
<xs:group> nsA:CommodityUSCoalProduct.model 0 (1)
Collapse Derivation Tree: