Definition Type: Element
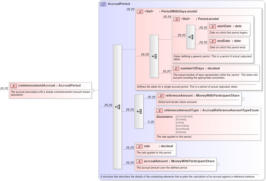
Name: commencementAccrual
Namespace: http://www.fpml.org/FpML-5/confirmation
Type: nsA:AccrualPeriod
Containing Schema: fpml-loan-5-10.xsd
MinOccurs (1)
MaxOccurs (1)
Abstract
Documentation:
The accrual associated with a simple commencement amount based calculation.
Collapse XSD Schema Diagram:
Drilldown into accrualAmount in schema fpml-loan-5-10_xsd Drilldown into rate in schema fpml-loan-5-10_xsd Drilldown into referenceAmountType in schema fpml-loan-5-10_xsd Drilldown into referenceAmount in schema fpml-loan-5-10_xsd Drilldown into numberOfDays in schema fpml-loan-5-10_xsd Drilldown into endDate in schema fpml-shared-5-10_xsd Drilldown into startDate in schema fpml-shared-5-10_xsd Drilldown into Period.model in schema fpml-shared-5-10_xsd Drilldown into PeriodWithDays.model in schema fpml-loan-5-10_xsd Drilldown into AccrualPeriod in schema fpml-loan-5-10_xsdXSD Diagram of commencementAccrual in schema fpml-loan-5-10_xsd (Financial products Markup Language (FpML®))
Collapse XSD Schema Code:
<xsd:element name="commencementAccrual" type="AccrualPeriod">
    <xsd:annotation>
        <xsd:documentation xml:lang="en">The accrual associated with a simple commencement amount based calculation.</xsd:documentation>
    </xsd:annotation>
</xsd:element>
Collapse Child Elements:
Name Type Min Occurs Max Occurs
startDate nsA:startDate (1) (1)
endDate nsA:endDate (1) (1)
numberOfDays nsA:numberOfDays (1) (1)
referenceAmount nsA:referenceAmount (1) (1)
referenceAmountType nsA:referenceAmountType 0 (1)
rate nsA:rate (1) (1)
accrualAmount nsA:accrualAmount (1) (1)
<xs:group> nsA:PeriodWithDays.model (1) (1)
<xs:group> nsA:Period.model (1) (1)
Collapse Derivation Tree: