Definition Type: Element
Name: commodity
Namespace: http://www.fpml.org/FpML-5/transparency
Type: nsF:Commodity
Containing Schema: fpml-com-5-10.xsd
MinOccurs (1)
MaxOccurs (1)
Abstract
Documentation:
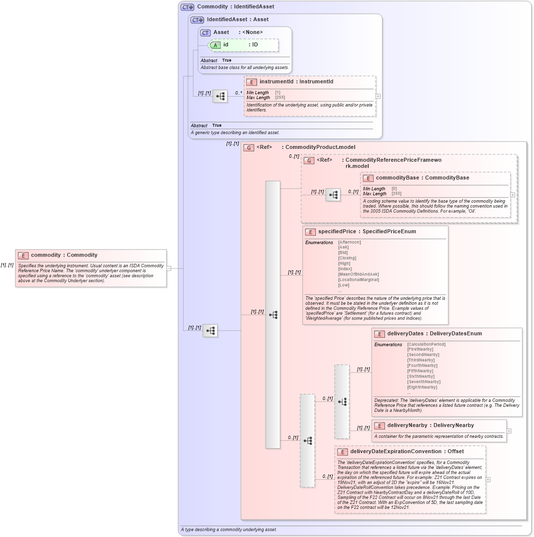
Specifies the underlying instrument. Usual content is an ISDA Commodity Reference Price Name. The 'commodity' underlyer component is specified using a reference to the 'commodity' asset (see description above at the Commodity Underlyer section).
Collapse XSD Schema Diagram:
Drilldown into deliveryDateExpirationConvention in schema fpml-asset-5-10_xsd5 Drilldown into deliveryNearby in schema fpml-asset-5-10_xsd5 Drilldown into deliveryDates in schema fpml-asset-5-10_xsd5 Drilldown into specifiedPrice in schema fpml-asset-5-10_xsd5 Drilldown into commodityBase in schema fpml-asset-5-10_xsd5 Drilldown into CommodityReferencePriceFramework.model in schema fpml-asset-5-10_xsd5 Drilldown into CommodityProduct.model in schema fpml-asset-5-10_xsd5 Drilldown into instrumentId in schema fpml-asset-5-10_xsd5 Drilldown into id in schema fpml-asset-5-10_xsd5 Drilldown into Asset in schema fpml-asset-5-10_xsd5 Drilldown into IdentifiedAsset in schema fpml-asset-5-10_xsd5 Drilldown into Commodity in schema fpml-asset-5-10_xsd5XSD Diagram of commodity in schema fpml-com-5-10_xsd3 (Financial products Markup Language (FpML®))
Collapse XSD Schema Code:
<xsd:element name="commodity" type="Commodity">
    <xsd:annotation>
        <xsd:documentation xml:lang="en">Specifies the underlying instrument. Usual content is an ISDA Commodity Reference Price Name. The 'commodity' underlyer component is specified using a reference to the 'commodity' asset (see description above at the Commodity Underlyer section).</xsd:documentation>
    </xsd:annotation>
</xsd:element>
Collapse Child Elements:
Name Type Min Occurs Max Occurs
instrumentId nsF:instrumentId 0 unbounded
commodityBase nsF:commodityBase 0 (1)
specifiedPrice nsF:specifiedPrice (1) (1)
deliveryDates nsF:deliveryDates (1) (1)
deliveryNearby nsF:deliveryNearby (1) (1)
deliveryDateExpirationConvention nsF:deliveryDateExpirationConvention 0 (1)
<xs:group> nsF:CommodityProduct.model (1) (1)
<xs:group> nsF:CommodityReferencePriceFramework.model 0 (1)
Collapse Child Attributes:
Name Type Default Value Use
id nsF:id (Optional)
Collapse Derivation Tree: