| Definition Type: | Element |
| Name: | commodity |
| Namespace: | http://www.fpml.org/FpML-5/transparency |
| Type: | nsF:Commodity |
| Containing Schema: | fpml-com-5-10.xsd |
| MinOccurs | (1) |
| MaxOccurs | (1) |
| Abstract | |
| Documentation: |
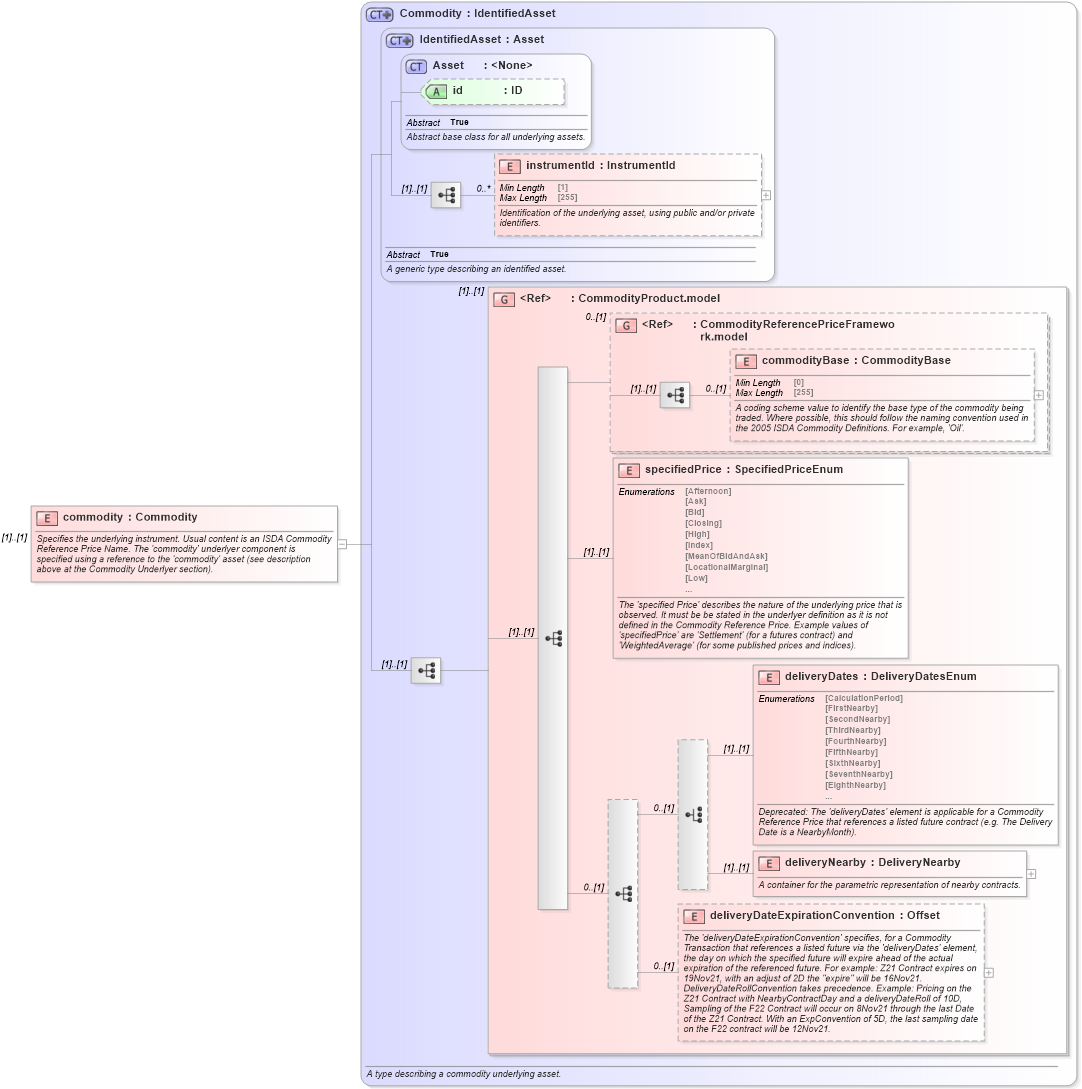
Specifies the underlying instrument. Usual content is an ISDA Commodity Reference
Price Name. The 'commodity' underlyer component is specified using a reference to
the 'commodity' asset (see description above at the Commodity Underlyer section).
|
![]() |
|
|
|||||||||||||||||||||||||||||||||||||
|
|||||||||