Definition Type: ComplexType
Name: CommodityBasketUnderlyingByNotional
Namespace: http://www.fpml.org/FpML-5/recordkeeping
Type: nsD:CommodityBasketUnderlyingBase
Containing Schema: fpml-com-5-10.xsd
Abstract
Collapse XSD Schema Diagram:
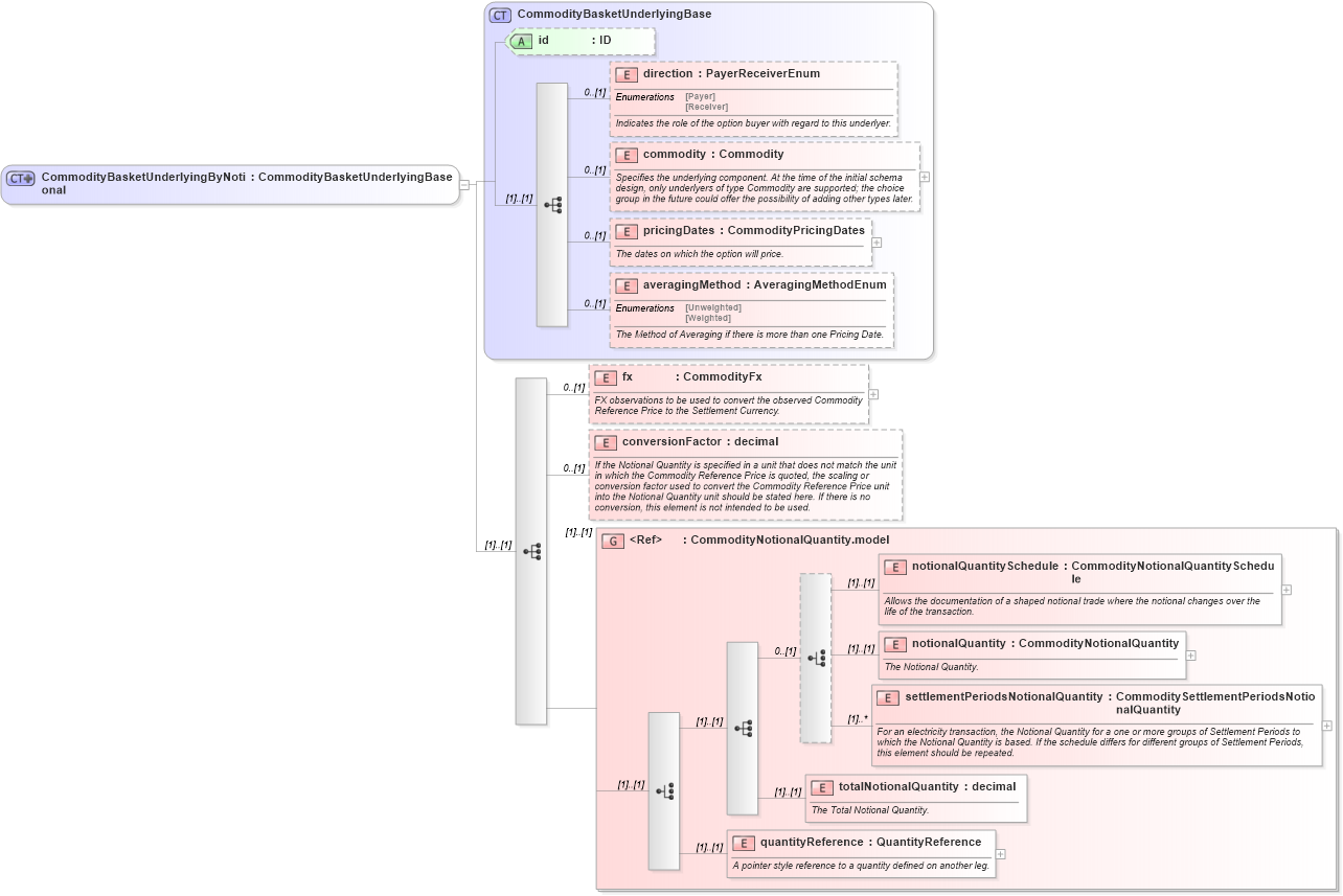
Drilldown into quantityReference in schema fpml-com-5-10_xsd1 Drilldown into totalNotionalQuantity in schema fpml-com-5-10_xsd1 Drilldown into settlementPeriodsNotionalQuantity in schema fpml-com-5-10_xsd1 Drilldown into notionalQuantity in schema fpml-com-5-10_xsd1 Drilldown into notionalQuantitySchedule in schema fpml-com-5-10_xsd1 Drilldown into CommodityNotionalQuantity.model in schema fpml-com-5-10_xsd1 Drilldown into conversionFactor in schema fpml-com-5-10_xsd1 Drilldown into fx in schema fpml-com-5-10_xsd1 Drilldown into averagingMethod in schema fpml-com-5-10_xsd1 Drilldown into pricingDates in schema fpml-com-5-10_xsd1 Drilldown into commodity in schema fpml-com-5-10_xsd1 Drilldown into direction in schema fpml-com-5-10_xsd1 Drilldown into id in schema fpml-com-5-10_xsd1 Drilldown into CommodityBasketUnderlyingBase in schema fpml-com-5-10_xsd1XSD Diagram of CommodityBasketUnderlyingByNotional in schema fpml-com-5-10_xsd1 (Financial products Markup Language (FpML®))
Collapse XSD Schema Code:
<xsd:complexType name="CommodityBasketUnderlyingByNotional">
    <xsd:complexContent>
        <xsd:extension base="CommodityBasketUnderlyingBase">
            <xsd:sequence>
                <xsd:element name="fx" type="CommodityFx" minOccurs="0">
                    <xsd:annotation>
                        <xsd:documentation xml:lang="en">FX observations to be used to convert the observed Commodity Reference Price to the Settlement Currency.</xsd:documentation>
                    </xsd:annotation>
                </xsd:element>
                <xsd:element name="conversionFactor" type="xsd:decimal" minOccurs="0">
                    <xsd:annotation>
                        <xsd:documentation xml:lang="en">If the Notional Quantity is specified in a unit that does not match the unit in which the Commodity Reference Price is quoted, the scaling or conversion factor used to convert the Commodity Reference Price unit into the Notional Quantity unit should be stated here. If there is no conversion, this element is not intended to be used.</xsd:documentation>
                    </xsd:annotation>
                </xsd:element>
                <xsd:group ref="CommodityNotionalQuantity.model" />
            </xsd:sequence>
        </xsd:extension>
    </xsd:complexContent>
</xsd:complexType>
Collapse Child Elements:
Name Type Min Occurs Max Occurs
direction nsD:direction 0 (1)
commodity nsD:commodity 0 (1)
pricingDates nsD:pricingDates 0 (1)
averagingMethod nsD:averagingMethod 0 (1)
fx nsD:fx 0 (1)
conversionFactor nsD:conversionFactor 0 (1)
notionalQuantitySchedule nsD:notionalQuantitySchedule (1) (1)
notionalQuantity nsD:notionalQuantity (1) (1)
settlementPeriodsNotionalQuantity nsD:settlementPeriodsNotionalQuantity (1) unbounded
totalNotionalQuantity nsD:totalNotionalQuantity (1) (1)
quantityReference nsD:quantityReference (1) (1)
<xs:group> nsD:CommodityNotionalQuantity.model (1) (1)
Collapse Child Attributes:
Name Type Default Value Use
id nsD:id Optional
Collapse Derivation Tree:
Collapse References:
nsD:underlying