Definition Type: ComplexType
Name: CommodityDeliveryPeriods
Namespace: http://www.fpml.org/FpML-5/reporting
Containing Schema: fpml-com-5-10.xsd
Abstract
Documentation:
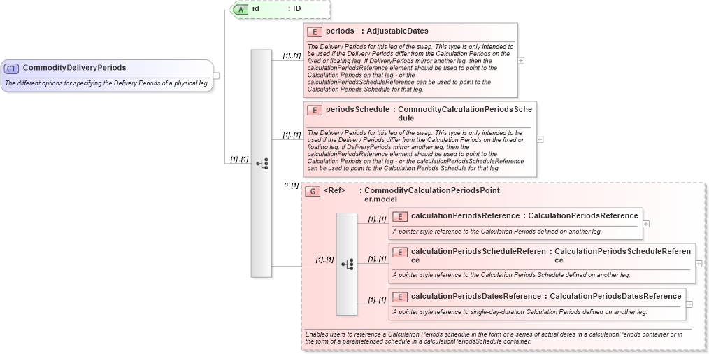
The different options for specifying the Delivery Periods of a physical leg.
Collapse XSD Schema Diagram:
Drilldown into calculationPeriodsDatesReference in schema fpml-com-5-10_xsd2 Drilldown into calculationPeriodsScheduleReference in schema fpml-com-5-10_xsd2 Drilldown into calculationPeriodsReference in schema fpml-com-5-10_xsd2 Drilldown into CommodityCalculationPeriodsPointer.model in schema fpml-com-5-10_xsd2 Drilldown into periodsSchedule in schema fpml-com-5-10_xsd2 Drilldown into periods in schema fpml-com-5-10_xsd2 Drilldown into id in schema fpml-com-5-10_xsd2XSD Diagram of CommodityDeliveryPeriods in schema fpml-com-5-10_xsd2 (Financial products Markup Language (FpML®))
Collapse XSD Schema Code:
<xsd:complexType name="CommodityDeliveryPeriods">
    <xsd:annotation>
        <xsd:documentation xml:lang="en">The different options for specifying the Delivery Periods of a physical leg.</xsd:documentation>
    </xsd:annotation>
    <xsd:choice>
        <xsd:element name="periods" type="AdjustableDates">
            <xsd:annotation>
                <xsd:documentation xml:lang="en">The Delivery Periods for this leg of the swap. This type is only intended to be used if the Delivery Periods differ from the Calculation Periods on the fixed or floating leg. If DeliveryPeriods mirror another leg, then the calculationPeriodsReference element should be used to point to the Calculation Periods on that leg - or the calculationPeriodsScheduleReference can be used to point to the Calculation Periods Schedule for that leg.</xsd:documentation>
            </xsd:annotation>
        </xsd:element>
        <xsd:element name="periodsSchedule" type="CommodityCalculationPeriodsSchedule">
            <xsd:annotation>
                <xsd:documentation xml:lang="en">The Delivery Periods for this leg of the swap. This type is only intended to be used if the Delivery Periods differ from the Calculation Periods on the fixed or floating leg. If DeliveryPeriods mirror another leg, then the calculationPeriodsReference element should be used to point to the Calculation Periods on that leg - or the calculationPeriodsScheduleReference can be used to point to the Calculation Periods Schedule for that leg.</xsd:documentation>
            </xsd:annotation>
        </xsd:element>
        <xsd:group ref="CommodityCalculationPeriodsPointer.model" minOccurs="0">
            <xsd:annotation>
                <xsd:documentation xml:lang="en">Enables users to reference a Calculation Periods schedule in the form of a series of actual dates in a calculationPeriods container or in the form of a parameterised schedule in a calculationPeriodsSchedule container.</xsd:documentation>
            </xsd:annotation>
        </xsd:group>
    </xsd:choice>
    <xsd:attribute name="id" type="xsd:ID" />
</xsd:complexType>
Collapse Child Elements:
Name Type Min Occurs Max Occurs
periods nsE:periods (1) (1)
periodsSchedule nsE:periodsSchedule (1) (1)
calculationPeriodsReference nsE:calculationPeriodsReference (1) (1)
calculationPeriodsScheduleReference nsE:calculationPeriodsScheduleReference (1) (1)
calculationPeriodsDatesReference nsE:calculationPeriodsDatesReference (1) (1)
<xs:group> nsE:CommodityCalculationPeriodsPointer.model 0 (1)
Collapse Child Attributes:
Name Type Default Value Use
id nsE:id (Optional)
Collapse Derivation Tree:
Collapse References:
nsE:deliveryPeriods, nsE:deliveryPeriods, nsE:deliveryPeriods, nsE:deliveryPeriodsnsE:GasDeliveryPeriods,