Definition Type: ComplexType
Name: CommodityForward
Namespace: http://www.fpml.org/FpML-5/recordkeeping
Type: nsD:Product
Containing Schema: fpml-com-5-10.xsd
Abstract
Documentation:
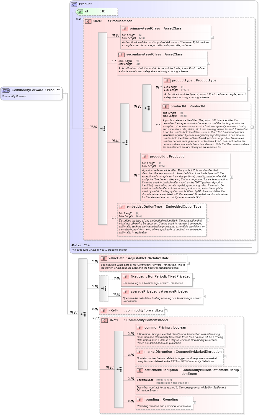
Commodity Forward
Collapse XSD Schema Diagram:
Drilldown into rounding in schema fpml-com-5-10_xsd1 Drilldown into settlementDisruption in schema fpml-com-5-10_xsd1 Drilldown into marketDisruption in schema fpml-com-5-10_xsd1 Drilldown into commonPricing in schema fpml-com-5-10_xsd1 Drilldown into CommodityContent.model in schema fpml-com-5-10_xsd1 Drilldown into commodityForwardLeg in schema fpml-com-5-10_xsd1 Drilldown into averagePriceLeg in schema fpml-com-5-10_xsd1 Drilldown into fixedLeg in schema fpml-com-5-10_xsd1 Drilldown into valueDate in schema fpml-com-5-10_xsd1 Drilldown into embeddedOptionType in schema fpml-shared-5-10_xsd3 Drilldown into productId in schema fpml-shared-5-10_xsd3 Drilldown into productId in schema fpml-shared-5-10_xsd3 Drilldown into productType in schema fpml-shared-5-10_xsd3 Drilldown into secondaryAssetClass in schema fpml-shared-5-10_xsd3 Drilldown into primaryAssetClass in schema fpml-shared-5-10_xsd3 Drilldown into Product.model in schema fpml-shared-5-10_xsd3 Drilldown into id in schema fpml-shared-5-10_xsd3 Drilldown into Product in schema fpml-shared-5-10_xsd3XSD Diagram of CommodityForward in schema fpml-com-5-10_xsd1 (Financial products Markup Language (FpML®))
Collapse XSD Schema Code:
<xsd:complexType name="CommodityForward">
    <xsd:annotation>
        <xsd:documentation xml:lang="en">Commodity Forward</xsd:documentation>
    </xsd:annotation>
    <xsd:complexContent>
        <xsd:extension base="Product">
            <xsd:sequence>
                <xsd:element name="valueDate" type="AdjustableOrRelativeDate" minOccurs="0">
                    <xsd:annotation>
                        <xsd:documentation xml:lang="en">Specifies the value date of the Commodity Forward Transaction. This is the day on which both the cash and the physical commodity settle.</xsd:documentation>
                    </xsd:annotation>
                </xsd:element>
                <xsd:choice minOccurs="0">
                    <xsd:element name="fixedLeg" type="NonPeriodicFixedPriceLeg">
                        <xsd:annotation>
                            <xsd:documentation xml:lang="en">The fixed leg of a Commodity Forward Transaction.</xsd:documentation>
                        </xsd:annotation>
                    </xsd:element>
                    <xsd:element name="averagePriceLeg" type="AveragePriceLeg">
                        <xsd:annotation>
                            <xsd:documentation xml:lang="en">Specifies the calculated floating price leg of a Commodity Forward Transaction.</xsd:documentation>
                        </xsd:annotation>
                    </xsd:element>
                </xsd:choice>
                <xsd:element ref="commodityForwardLeg" minOccurs="0" />
                <xsd:group ref="CommodityContent.model" minOccurs="0">
                </xsd:group>
            </xsd:sequence>
        </xsd:extension>
    </xsd:complexContent>
</xsd:complexType>
Collapse Child Elements:
Name Type Min Occurs Max Occurs
primaryAssetClass nsD:primaryAssetClass (1) (1)
secondaryAssetClass nsD:secondaryAssetClass 0 unbounded
productType nsD:productType (1) unbounded
productId nsD:productId 0 unbounded
productId nsD:productId (1) unbounded
embeddedOptionType nsD:embeddedOptionType 0 2
valueDate nsD:valueDate 0 (1)
fixedLeg nsD:fixedLeg (1) (1)
averagePriceLeg nsD:averagePriceLeg (1) (1)
commodityForwardLeg nsD:commodityForwardLeg 0 (1)
commonPricing nsD:commonPricing 0 (1)
marketDisruption nsD:marketDisruption 0 (1)
settlementDisruption nsD:settlementDisruption 0 (1)
rounding nsD:rounding 0 (1)
<xs:group> nsD:CommodityContent.model 0 (1)
Collapse Child Attributes:
Name Type Default Value Use
id nsD:id (Optional)
Collapse Derivation Tree:
Collapse References:
nsD:commodityForward