Definition Type: ComplexType
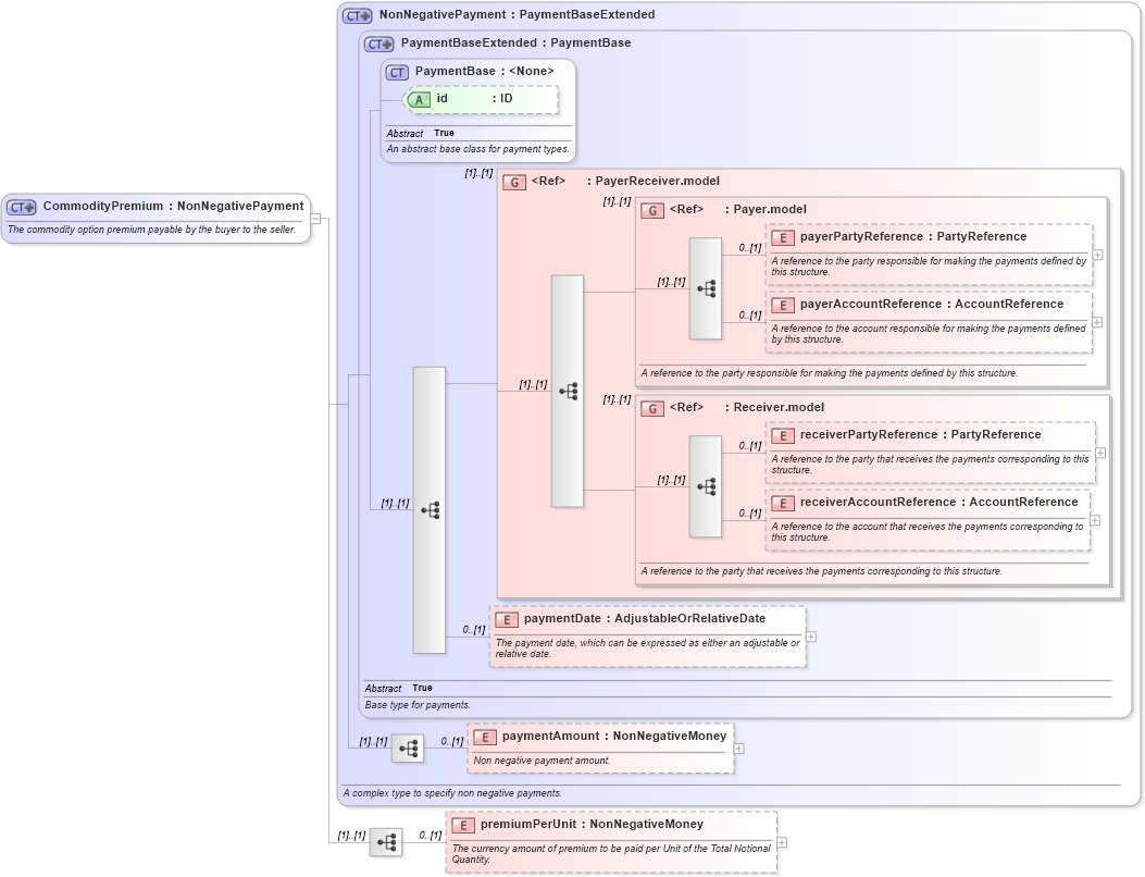
Name: CommodityPremium
Namespace: http://www.fpml.org/FpML-5/reporting
Type: nsE:NonNegativePayment
Containing Schema: fpml-com-5-10.xsd
Abstract
Documentation:
The commodity option premium payable by the buyer to the seller.
Collapse XSD Schema Diagram:
Drilldown into premiumPerUnit in schema fpml-com-5-10_xsd2 Drilldown into paymentAmount in schema fpml-shared-5-10_xsd4 Drilldown into paymentDate in schema fpml-shared-5-10_xsd4 Drilldown into receiverAccountReference in schema fpml-shared-5-10_xsd4 Drilldown into receiverPartyReference in schema fpml-shared-5-10_xsd4 Drilldown into Receiver.model in schema fpml-shared-5-10_xsd4 Drilldown into payerAccountReference in schema fpml-shared-5-10_xsd4 Drilldown into payerPartyReference in schema fpml-shared-5-10_xsd4 Drilldown into Payer.model in schema fpml-shared-5-10_xsd4 Drilldown into PayerReceiver.model in schema fpml-shared-5-10_xsd4 Drilldown into id in schema fpml-shared-5-10_xsd4 Drilldown into PaymentBase in schema fpml-shared-5-10_xsd4 Drilldown into PaymentBaseExtended in schema fpml-shared-5-10_xsd4 Drilldown into NonNegativePayment in schema fpml-shared-5-10_xsd4XSD Diagram of CommodityPremium in schema fpml-com-5-10_xsd2 (Financial products Markup Language (FpML®))
Collapse XSD Schema Code:
<xsd:complexType name="CommodityPremium">
    <xsd:annotation>
        <xsd:documentation xml:lang="en">The commodity option premium payable by the buyer to the seller.</xsd:documentation>
    </xsd:annotation>
    <xsd:complexContent>
        <xsd:extension base="NonNegativePayment">
            <xsd:sequence>
                <xsd:element name="premiumPerUnit" type="NonNegativeMoney" minOccurs="0">
                    <xsd:annotation>
                        <xsd:documentation xml:lang="en">The currency amount of premium to be paid per Unit of the Total Notional Quantity.</xsd:documentation>
                    </xsd:annotation>
                </xsd:element>
            </xsd:sequence>
        </xsd:extension>
    </xsd:complexContent>
</xsd:complexType>
Collapse Child Elements:
Name Type Min Occurs Max Occurs
payerPartyReference nsE:payerPartyReference 0 (1)
payerAccountReference nsE:payerAccountReference 0 (1)
receiverPartyReference nsE:receiverPartyReference 0 (1)
receiverAccountReference nsE:receiverAccountReference 0 (1)
paymentDate nsE:paymentDate 0 (1)
paymentAmount nsE:paymentAmount 0 (1)
premiumPerUnit nsE:premiumPerUnit 0 (1)
<xs:group> nsE:PayerReceiver.model (1) (1)
<xs:group> nsE:Payer.model (1) (1)
<xs:group> nsE:Receiver.model (1) (1)
Collapse Child Attributes:
Name Type Default Value Use
id nsE:id (Optional)
Collapse Derivation Tree:
Collapse References:
nsE:premium, nsE:premium, nsE:premium, nsE:premium