Definition Type: ComplexType
Name: CommodityRelativePaymentDates
Namespace: http://www.fpml.org/FpML-5/confirmation
Containing Schema: fpml-com-5-10.xsd
Abstract
Documentation:
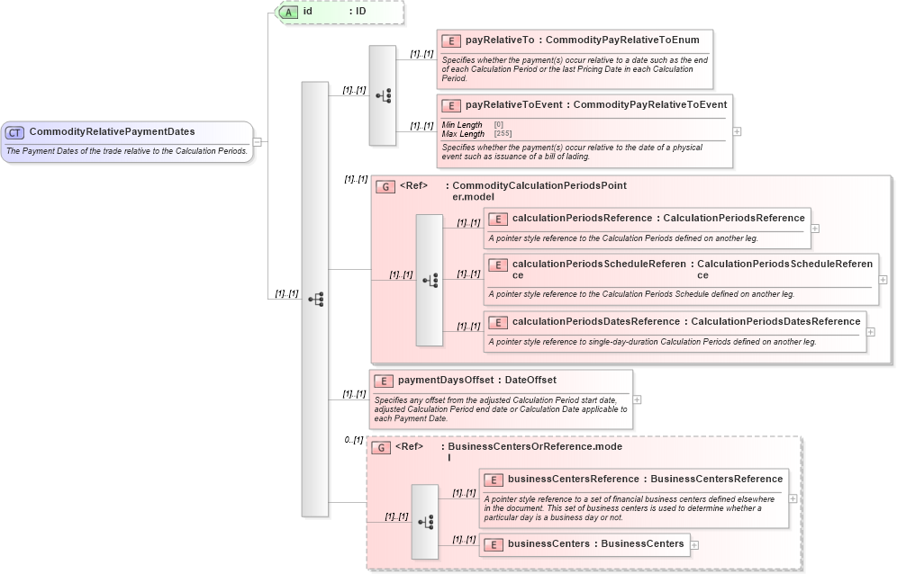
The Payment Dates of the trade relative to the Calculation Periods.
Collapse XSD Schema Diagram:
Drilldown into businessCenters in schema fpml-shared-5-10_xsd Drilldown into businessCentersReference in schema fpml-shared-5-10_xsd Drilldown into BusinessCentersOrReference.model in schema fpml-shared-5-10_xsd Drilldown into paymentDaysOffset in schema fpml-com-5-10_xsd Drilldown into calculationPeriodsDatesReference in schema fpml-com-5-10_xsd Drilldown into calculationPeriodsScheduleReference in schema fpml-com-5-10_xsd Drilldown into calculationPeriodsReference in schema fpml-com-5-10_xsd Drilldown into CommodityCalculationPeriodsPointer.model in schema fpml-com-5-10_xsd Drilldown into payRelativeToEvent in schema fpml-com-5-10_xsd Drilldown into payRelativeTo in schema fpml-com-5-10_xsd Drilldown into id in schema fpml-com-5-10_xsdXSD Diagram of CommodityRelativePaymentDates in schema fpml-com-5-10_xsd (Financial products Markup Language (FpML®))
Collapse XSD Schema Code:
<xsd:complexType name="CommodityRelativePaymentDates">
    <xsd:annotation>
        <xsd:documentation xml:lang="en">The Payment Dates of the trade relative to the Calculation Periods.</xsd:documentation>
    </xsd:annotation>
    <xsd:sequence>
        <xsd:choice>
            <xsd:element name="payRelativeTo" type="CommodityPayRelativeToEnum">
                <xsd:annotation>
                    <xsd:documentation xml:lang="en">Specifies whether the payment(s) occur relative to a date such as the end of each Calculation Period or the last Pricing Date in each Calculation Period.</xsd:documentation>
                </xsd:annotation>
            </xsd:element>
            <xsd:element name="payRelativeToEvent" type="CommodityPayRelativeToEvent">
                <xsd:annotation>
                    <xsd:documentation xml:lang="en">Specifies whether the payment(s) occur relative to the date of a physical event such as issuance of a bill of lading.</xsd:documentation>
                </xsd:annotation>
            </xsd:element>
        </xsd:choice>
        <xsd:group ref="CommodityCalculationPeriodsPointer.model" />
        <xsd:element name="paymentDaysOffset" type="DateOffset">
            <xsd:annotation>
                <xsd:documentation xml:lang="en">Specifies any offset from the adjusted Calculation Period start date, adjusted Calculation Period end date or Calculation Date applicable to each Payment Date.</xsd:documentation>
            </xsd:annotation>
        </xsd:element>
        <xsd:group ref="BusinessCentersOrReference.model" minOccurs="0" />
    </xsd:sequence>
    <xsd:attribute name="id" type="xsd:ID" />
</xsd:complexType>
Collapse Child Elements:
Name Type Min Occurs Max Occurs
payRelativeTo nsA:payRelativeTo (1) (1)
payRelativeToEvent nsA:payRelativeToEvent (1) (1)
calculationPeriodsReference nsA:calculationPeriodsReference (1) (1)
calculationPeriodsScheduleReference nsA:calculationPeriodsScheduleReference (1) (1)
calculationPeriodsDatesReference nsA:calculationPeriodsDatesReference (1) (1)
paymentDaysOffset nsA:paymentDaysOffset (1) (1)
businessCentersReference nsA:businessCentersReference (1) (1)
businessCenters nsA:businessCenters (1) (1)
<xs:group> nsA:CommodityCalculationPeriodsPointer.model (1) (1)
<xs:group> nsA:BusinessCentersOrReference.model 0 (1)
Collapse Child Attributes:
Name Type Default Value Use
id nsA:id (Optional)
Collapse Derivation Tree:
Collapse References:
nsA:paymentDates, nsA:relativePaymentDates