Definition Type: ComplexType
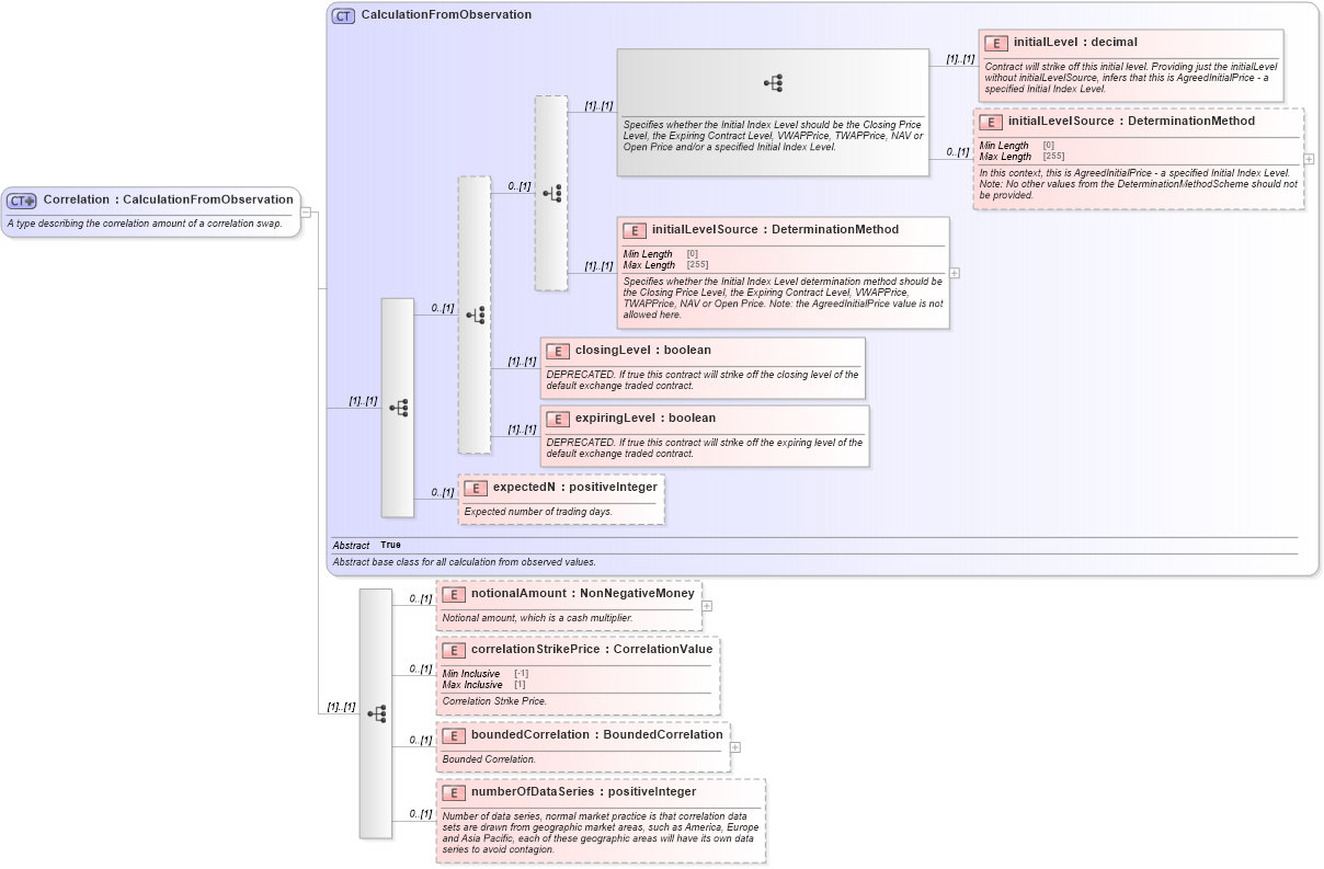
Name: Correlation
Namespace: http://www.fpml.org/FpML-5/reporting
Type: nsE:CalculationFromObservation
Containing Schema: fpml-eq-shared-5-10.xsd
Abstract
Documentation:
A type describing the correlation amount of a correlation swap.
Collapse XSD Schema Diagram:
Drilldown into numberOfDataSeries in schema fpml-eq-shared-5-10_xsd2 Drilldown into boundedCorrelation in schema fpml-eq-shared-5-10_xsd2 Drilldown into correlationStrikePrice in schema fpml-eq-shared-5-10_xsd2 Drilldown into notionalAmount in schema fpml-eq-shared-5-10_xsd2 Drilldown into expectedN in schema fpml-eq-shared-5-10_xsd2 Drilldown into expiringLevel in schema fpml-eq-shared-5-10_xsd2 Drilldown into closingLevel in schema fpml-eq-shared-5-10_xsd2 Drilldown into initialLevelSource in schema fpml-eq-shared-5-10_xsd2 Drilldown into initialLevelSource in schema fpml-eq-shared-5-10_xsd2 Drilldown into initialLevel in schema fpml-eq-shared-5-10_xsd2 Drilldown into CalculationFromObservation in schema fpml-eq-shared-5-10_xsd2XSD Diagram of Correlation in schema fpml-eq-shared-5-10_xsd2 (Financial products Markup Language (FpML®))
Collapse XSD Schema Code:
<xsd:complexType name="Correlation">
    <xsd:annotation>
        <xsd:documentation xml:lang="en">A type describing the correlation amount of a correlation swap.</xsd:documentation>
    </xsd:annotation>
    <xsd:complexContent>
        <xsd:extension base="CalculationFromObservation">
            <xsd:sequence>
                <xsd:element name="notionalAmount" type="NonNegativeMoney" minOccurs="0">
                    <xsd:annotation>
                        <xsd:documentation xml:lang="en">Notional amount, which is a cash multiplier.</xsd:documentation>
                    </xsd:annotation>
                </xsd:element>
                <xsd:element name="correlationStrikePrice" type="CorrelationValue" minOccurs="0">
                    <xsd:annotation>
                        <xsd:documentation xml:lang="en">Correlation Strike Price.</xsd:documentation>
                    </xsd:annotation>
                </xsd:element>
                <xsd:element name="boundedCorrelation" type="BoundedCorrelation" minOccurs="0">
                    <xsd:annotation>
                        <xsd:documentation xml:lang="en">Bounded Correlation.</xsd:documentation>
                    </xsd:annotation>
                </xsd:element>
                <xsd:element name="numberOfDataSeries" type="xsd:positiveInteger" minOccurs="0">
                    <xsd:annotation>
                        <xsd:documentation xml:lang="en">Number of data series, normal market practice is that correlation data sets are drawn from geographic market areas, such as America, Europe and Asia Pacific, each of these geographic areas will have its own data series to avoid contagion.</xsd:documentation>
                    </xsd:annotation>
                </xsd:element>
            </xsd:sequence>
        </xsd:extension>
    </xsd:complexContent>
</xsd:complexType>
Collapse Child Elements:
Name Type Min Occurs Max Occurs
initialLevel nsE:initialLevel (1) (1)
initialLevelSource nsE:initialLevelSource 0 (1)
initialLevelSource nsE:initialLevelSource (1) (1)
closingLevel nsE:closingLevel (1) (1)
expiringLevel nsE:expiringLevel (1) (1)
expectedN nsE:expectedN 0 (1)
notionalAmount nsE:notionalAmount 0 (1)
correlationStrikePrice nsE:correlationStrikePrice 0 (1)
boundedCorrelation nsE:boundedCorrelation 0 (1)
numberOfDataSeries nsE:numberOfDataSeries 0 (1)
Collapse Derivation Tree:
Collapse References:
nsE:correlation