Definition Type: ComplexType
Name: CreditCurve
Namespace: http://www.fpml.org/FpML-5/confirmation
Type: nsA:PricingStructure
Containing Schema: fpml-mktenv-5-10.xsd
Abstract
Documentation:
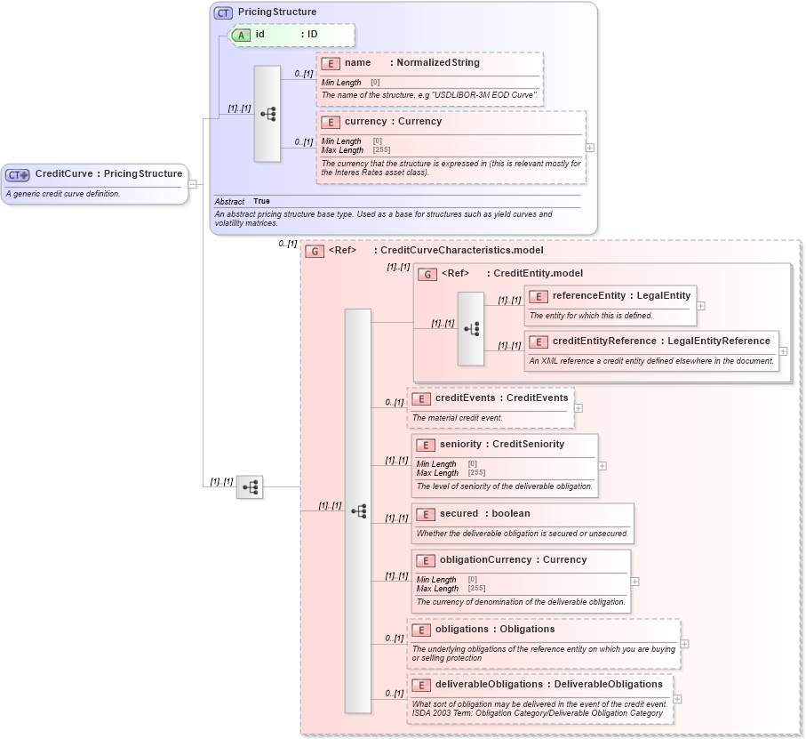
A generic credit curve definition.
Collapse XSD Schema Diagram:
Drilldown into deliverableObligations in schema fpml-mktenv-5-10_xsd Drilldown into obligations in schema fpml-mktenv-5-10_xsd Drilldown into obligationCurrency in schema fpml-mktenv-5-10_xsd Drilldown into secured in schema fpml-mktenv-5-10_xsd Drilldown into seniority in schema fpml-mktenv-5-10_xsd Drilldown into creditEvents in schema fpml-mktenv-5-10_xsd Drilldown into creditEntityReference in schema fpml-asset-5-10_xsd Drilldown into referenceEntity in schema fpml-asset-5-10_xsd Drilldown into CreditEntity.model in schema fpml-asset-5-10_xsd Drilldown into CreditCurveCharacteristics.model in schema fpml-mktenv-5-10_xsd Drilldown into currency in schema fpml-shared-5-10_xsd Drilldown into name in schema fpml-shared-5-10_xsd Drilldown into id in schema fpml-shared-5-10_xsd Drilldown into PricingStructure in schema fpml-shared-5-10_xsdXSD Diagram of CreditCurve in schema fpml-mktenv-5-10_xsd (Financial products Markup Language (FpML®))
Collapse XSD Schema Code:
<xsd:complexType name="CreditCurve">
    <xsd:annotation>
        <xsd:documentation xml:lang="en">A generic credit curve definition.</xsd:documentation>
    </xsd:annotation>
    <xsd:complexContent>
        <xsd:extension base="PricingStructure">
            <xsd:sequence>
                <xsd:group ref="CreditCurveCharacteristics.model" minOccurs="0" />
            </xsd:sequence>
        </xsd:extension>
    </xsd:complexContent>
</xsd:complexType>
Collapse Child Elements:
Name Type Min Occurs Max Occurs
name nsA:name 0 (1)
currency nsA:currency 0 (1)
referenceEntity nsA:referenceEntity (1) (1)
creditEntityReference nsA:creditEntityReference (1) (1)
creditEvents nsA:creditEvents 0 (1)
seniority nsA:seniority (1) (1)
secured nsA:secured (1) (1)
obligationCurrency nsA:obligationCurrency (1) (1)
obligations nsA:obligations 0 (1)
deliverableObligations nsA:deliverableObligations 0 (1)
<xs:group> nsA:CreditCurveCharacteristics.model 0 (1)
<xs:group> nsA:CreditEntity.model (1) (1)
Collapse Child Attributes:
Name Type Default Value Use
id nsA:id (Optional)
Collapse Derivation Tree:
Collapse References:
nsA:creditCurve