Definition Type: Element
Name: creditCurveValuation
Namespace: http://www.fpml.org/FpML-5/recordkeeping
Type: nsD:CreditCurveValuation
Containing Schema: fpml-mktenv-5-10.xsd
Abstract
Collapse XSD Schema Diagram:
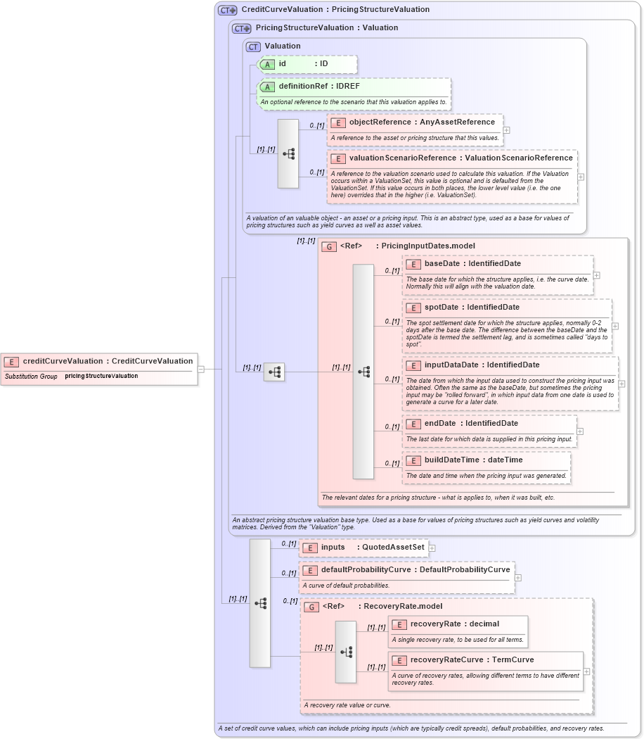
Drilldown into recoveryRateCurve in schema fpml-mktenv-5-10_xsd1 Drilldown into recoveryRate in schema fpml-mktenv-5-10_xsd1 Drilldown into RecoveryRate.model in schema fpml-mktenv-5-10_xsd1 Drilldown into defaultProbabilityCurve in schema fpml-mktenv-5-10_xsd1 Drilldown into inputs in schema fpml-mktenv-5-10_xsd1 Drilldown into buildDateTime in schema fpml-riskdef-5-10_xsd1 Drilldown into endDate in schema fpml-riskdef-5-10_xsd1 Drilldown into inputDataDate in schema fpml-riskdef-5-10_xsd1 Drilldown into spotDate in schema fpml-riskdef-5-10_xsd1 Drilldown into baseDate in schema fpml-riskdef-5-10_xsd1 Drilldown into PricingInputDates.model in schema fpml-riskdef-5-10_xsd1 Drilldown into valuationScenarioReference in schema fpml-riskdef-5-10_xsd1 Drilldown into objectReference in schema fpml-riskdef-5-10_xsd1 Drilldown into definitionRef in schema fpml-riskdef-5-10_xsd1 Drilldown into id in schema fpml-riskdef-5-10_xsd1 Drilldown into Valuation in schema fpml-riskdef-5-10_xsd1 Drilldown into PricingStructureValuation in schema fpml-riskdef-5-10_xsd1 Drilldown into CreditCurveValuation in schema fpml-mktenv-5-10_xsd1XSD Diagram of creditCurveValuation in schema fpml-mktenv-5-10_xsd1 (Financial products Markup Language (FpML®))
Collapse XSD Schema Code:
<xsd:element name="creditCurveValuation" type="CreditCurveValuation" substitutionGroup="pricingStructureValuation" />
Collapse Child Elements:
Name Type Min Occurs Max Occurs
objectReference nsD:objectReference 0 (1)
valuationScenarioReference nsD:valuationScenarioReference 0 (1)
baseDate nsD:baseDate 0 (1)
spotDate nsD:spotDate 0 (1)
inputDataDate nsD:inputDataDate 0 (1)
endDate nsD:endDate 0 (1)
buildDateTime nsD:buildDateTime 0 (1)
inputs nsD:inputs 0 (1)
defaultProbabilityCurve nsD:defaultProbabilityCurve 0 (1)
recoveryRate nsD:recoveryRate (1) (1)
recoveryRateCurve nsD:recoveryRateCurve (1) (1)
<xs:group> nsD:PricingInputDates.model (1) (1)
<xs:group> nsD:RecoveryRate.model 0 (1)
Collapse Child Attributes:
Name Type Default Value Use
id nsD:id (Optional)
definitionRef nsD:definitionRef (Optional)
Collapse Derivation Tree:
Collapse References:
nsD:pricingStructureValuation