Definition Type: ComplexType
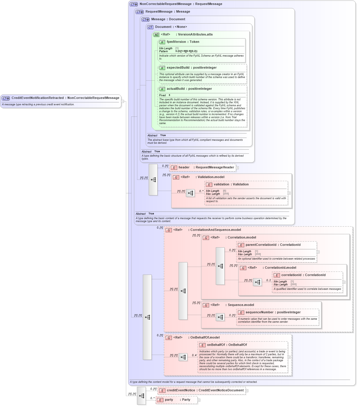
Name: CreditEventNotificationRetracted
Namespace: http://www.fpml.org/FpML-5/recordkeeping
Type: nsD:NonCorrectableRequestMessage
Containing Schema: fpml-credit-event-notification-5-10.xsd
Abstract
Documentation:
A message type retracting a previous credit event notification.
Collapse XSD Schema Diagram:
Drilldown into party in schema fpml-credit-event-notification-5-10_xsd1 Drilldown into creditEventNotice in schema fpml-credit-event-notification-5-10_xsd1 Drilldown into onBehalfOf in schema fpml-shared-5-10_xsd3 Drilldown into OnBehalfOf.model in schema fpml-shared-5-10_xsd3 Drilldown into sequenceNumber in schema fpml-msg-5-10_xsd2 Drilldown into Sequence.model in schema fpml-msg-5-10_xsd2 Drilldown into correlationId in schema fpml-msg-5-10_xsd2 Drilldown into CorrelationId.model in schema fpml-msg-5-10_xsd2 Drilldown into parentCorrelationId in schema fpml-msg-5-10_xsd2 Drilldown into Correlation.model in schema fpml-msg-5-10_xsd2 Drilldown into CorrelationAndSequence.model in schema fpml-msg-5-10_xsd2 Drilldown into validation in schema fpml-doc-5-10_xsd3 Drilldown into Validation.model in schema fpml-doc-5-10_xsd3 Drilldown into header in schema fpml-msg-5-10_xsd2 Drilldown into actualBuild in schema fpml-doc-5-10_xsd3 Drilldown into expectedBuild in schema fpml-doc-5-10_xsd3 Drilldown into fpmlVersion in schema fpml-doc-5-10_xsd3 Drilldown into VersionAttributes.atts in schema fpml-doc-5-10_xsd3 Drilldown into Document in schema fpml-doc-5-10_xsd3 Drilldown into Message in schema fpml-msg-5-10_xsd2 Drilldown into RequestMessage in schema fpml-msg-5-10_xsd2 Drilldown into NonCorrectableRequestMessage in schema fpml-msg-5-10_xsd2XSD Diagram of CreditEventNotificationRetracted in schema fpml-credit-event-notification-5-10_xsd1 (Financial products Markup Language (FpML®))
Collapse XSD Schema Code:
<xsd:complexType name="CreditEventNotificationRetracted">
    <xsd:annotation>
        <xsd:documentation xml:lang="en">A message type retracting a previous credit event notification.</xsd:documentation>
    </xsd:annotation>
    <xsd:complexContent>
        <xsd:extension base="NonCorrectableRequestMessage">
            <xsd:sequence>
                <xsd:element name="creditEventNotice" type="CreditEventNoticeDocument" minOccurs="0" />
                <xsd:element name="party" type="Party" minOccurs="0" maxOccurs="unbounded" />
            </xsd:sequence>
        </xsd:extension>
    </xsd:complexContent>
</xsd:complexType>
Collapse Child Elements:
Name Type Min Occurs Max Occurs
header nsD:header 0 (1)
validation nsD:validation 0 unbounded
parentCorrelationId nsD:parentCorrelationId 0 (1)
correlationId nsD:correlationId 0 2
sequenceNumber nsD:sequenceNumber 0 (1)
onBehalfOf nsD:onBehalfOf 0 4
creditEventNotice nsD:creditEventNotice 0 (1)
party nsD:party 0 unbounded
<xs:group> nsD:Validation.model (1) (1)
<xs:group> nsD:CorrelationAndSequence.model 0 (1)
<xs:group> nsD:Correlation.model (1) (1)
<xs:group> nsD:CorrelationId.model (1) (1)
<xs:group> nsD:Sequence.model (1) (1)
<xs:group> nsD:OnBehalfOf.model 0 (1)
Collapse Child Attributes:
Name Type Default Value Use
fpmlVersion nsD:fpmlVersion Required
expectedBuild nsD:expectedBuild (Optional)
actualBuild nsD:actualBuild (Optional)
Collapse Derivation Tree:
Collapse References:
nsD:creditEventNotificationRetracted