Definition Type: ComplexType
Name: CreditLimit
Namespace: http://www.fpml.org/FpML-5/pretrade
Type: nsC:CreditLimitBase
Containing Schema: fpml-business-events-5-10.xsd
Abstract
Documentation:
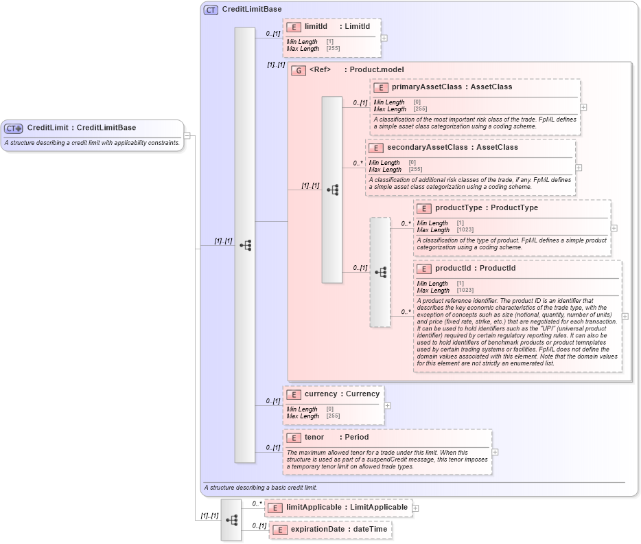
A structure describing a credit limit with applicability constraints.
Collapse XSD Schema Diagram:
Drilldown into expirationDate in schema fpml-business-events-5-10_xsd1 Drilldown into limitApplicable in schema fpml-business-events-5-10_xsd1 Drilldown into tenor in schema fpml-business-events-5-10_xsd1 Drilldown into currency in schema fpml-business-events-5-10_xsd1 Drilldown into productId in schema fpml-shared-5-10_xsd2 Drilldown into productType in schema fpml-shared-5-10_xsd2 Drilldown into secondaryAssetClass in schema fpml-shared-5-10_xsd2 Drilldown into primaryAssetClass in schema fpml-shared-5-10_xsd2 Drilldown into Product.model in schema fpml-shared-5-10_xsd2 Drilldown into limitId in schema fpml-business-events-5-10_xsd1 Drilldown into CreditLimitBase in schema fpml-business-events-5-10_xsd1XSD Diagram of CreditLimit in schema fpml-business-events-5-10_xsd1 (Financial products Markup Language (FpML®))
Collapse XSD Schema Code:
<xsd:complexType name="CreditLimit">
    <xsd:annotation>
        <xsd:documentation xml:lang="en">A structure describing a credit limit with applicability constraints.</xsd:documentation>
    </xsd:annotation>
    <xsd:complexContent>
        <xsd:extension base="CreditLimitBase">
            <xsd:sequence>
                <xsd:element name="limitApplicable" type="LimitApplicable" minOccurs="0" maxOccurs="unbounded" />
                <xsd:element name="expirationDate" type="xsd:dateTime" minOccurs="0" />
            </xsd:sequence>
        </xsd:extension>
    </xsd:complexContent>
</xsd:complexType>
Collapse Child Elements:
Name Type Min Occurs Max Occurs
limitId nsC:limitId 0 (1)
primaryAssetClass nsC:primaryAssetClass 0 (1)
secondaryAssetClass nsC:secondaryAssetClass 0 unbounded
productType nsC:productType 0 unbounded
productId nsC:productId 0 unbounded
currency nsC:currency 0 (1)
tenor nsC:tenor 0 (1)
limitApplicable nsC:limitApplicable 0 unbounded
expirationDate nsC:expirationDate 0 (1)
<xs:group> nsC:Product.model (1) (1)
Collapse Derivation Tree:
Collapse References:
nsC:creditLimit, nsC:CreditLimitExtended