Definition Type: Element
Name: creditLimit
Namespace: http://www.fpml.org/FpML-5/pretrade
Type: nsC:CreditLimitBase
Containing Schema: fpml-pretrade-processes-5-10.xsd
MinOccurs 0
MaxOccurs unbounded
Abstract
Collapse XSD Schema Diagram:
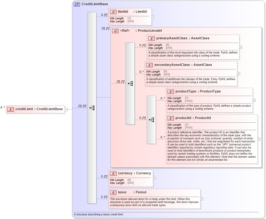
Drilldown into tenor in schema fpml-business-events-5-10_xsd1 Drilldown into currency in schema fpml-business-events-5-10_xsd1 Drilldown into productId in schema fpml-shared-5-10_xsd2 Drilldown into productType in schema fpml-shared-5-10_xsd2 Drilldown into secondaryAssetClass in schema fpml-shared-5-10_xsd2 Drilldown into primaryAssetClass in schema fpml-shared-5-10_xsd2 Drilldown into Product.model in schema fpml-shared-5-10_xsd2 Drilldown into limitId in schema fpml-business-events-5-10_xsd1 Drilldown into CreditLimitBase in schema fpml-business-events-5-10_xsd1XSD Diagram of creditLimit in schema fpml-pretrade-processes-5-10_xsd (Financial products Markup Language (FpML®))
Collapse XSD Schema Code:
<xsd:element name="creditLimit" type="CreditLimitBase" minOccurs="0" maxOccurs="unbounded" />
Collapse Child Elements:
Name Type Min Occurs Max Occurs
limitId nsC:limitId 0 (1)
primaryAssetClass nsC:primaryAssetClass 0 (1)
secondaryAssetClass nsC:secondaryAssetClass 0 unbounded
productType nsC:productType 0 unbounded
productId nsC:productId 0 unbounded
currency nsC:currency 0 (1)
tenor nsC:tenor 0 (1)
<xs:group> nsC:Product.model (1) (1)
Collapse Derivation Tree: