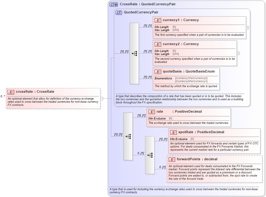
Definition Type: Element
Name: crossRate
Namespace: http://www.fpml.org/FpML-5/confirmation
Type: nsA:CrossRate
Containing Schema: fpml-generic-5-10.xsd
MinOccurs 0
MaxOccurs unbounded
Abstract
Documentation:
An optional element that allow for definition of the currency exchange rates used to cross between the traded currencies for non-base currency FX contracts.
Collapse XSD Schema Diagram:
Drilldown into forwardPoints in schema fpml-fx-5-10_xsd Drilldown into spotRate in schema fpml-fx-5-10_xsd Drilldown into rate in schema fpml-fx-5-10_xsd Drilldown into quoteBasis in schema fpml-shared-5-10_xsd Drilldown into currency2 in schema fpml-shared-5-10_xsd Drilldown into currency1 in schema fpml-shared-5-10_xsd Drilldown into QuotedCurrencyPair in schema fpml-shared-5-10_xsd Drilldown into CrossRate in schema fpml-fx-5-10_xsdXSD Diagram of crossRate in schema fpml-generic-5-10_xsd (Financial products Markup Language (FpML®))
Collapse XSD Schema Code:
<xsd:element name="crossRate" type="CrossRate" minOccurs="0" maxOccurs="unbounded">
    <xsd:annotation>
        <xsd:documentation xml:lang="en">An optional element that allow for definition of the currency exchange rates used to cross between the traded currencies for non-base currency FX contracts.</xsd:documentation>
    </xsd:annotation>
</xsd:element>
Collapse Child Elements:
Name Type Min Occurs Max Occurs
currency1 nsA:currency1 (1) (1)
currency2 nsA:currency2 (1) (1)
quoteBasis nsA:quoteBasis (1) (1)
rate nsA:rate (1) (1)
spotRate nsA:spotRate (1) (1)
forwardPoints nsA:forwardPoints 0 (1)
Collapse Derivation Tree: