Definition Type: Group
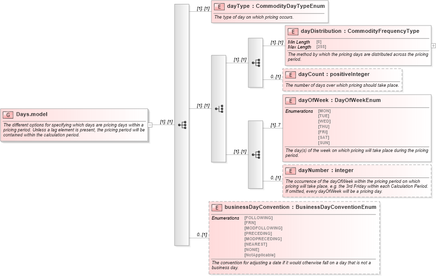
Name: Days.model
Namespace: http://www.fpml.org/FpML-5/confirmation
Containing Schema: fpml-com-5-10.xsd
Documentation:
The different options for specifying which days are pricing days within a pricing period. Unless a lag element is present, the pricing period will be contained within the calculation period.
Collapse XSD Schema Diagram:
Drilldown into businessDayConvention in schema fpml-com-5-10_xsd Drilldown into dayNumber in schema fpml-com-5-10_xsd Drilldown into dayOfWeek in schema fpml-com-5-10_xsd Drilldown into dayCount in schema fpml-com-5-10_xsd Drilldown into dayDistribution in schema fpml-com-5-10_xsd Drilldown into dayType in schema fpml-com-5-10_xsdXSD Diagram of Days.model in schema fpml-com-5-10_xsd (Financial products Markup Language (FpML®))
Collapse XSD Schema Code:
<xsd:group name="Days.model">
    <xsd:annotation>
        <xsd:documentation xml:lang="en">The different options for specifying which days are pricing days within a pricing period. Unless a lag element is present, the pricing period will be contained within the calculation period.</xsd:documentation>
    </xsd:annotation>
    <xsd:sequence>
        <xsd:element name="dayType" type="CommodityDayTypeEnum">
            <xsd:annotation>
                <xsd:documentation xml:lang="en">The type of day on which pricing occurs.</xsd:documentation>
            </xsd:annotation>
        </xsd:element>
        <xsd:choice>
            <xsd:sequence>
                <xsd:element name="dayDistribution" type="CommodityFrequencyType">
                    <xsd:annotation>
                        <xsd:documentation xml:lang="en">The method by which the pricing days are distributed across the pricing period.</xsd:documentation>
                    </xsd:annotation>
                </xsd:element>
                <xsd:element name="dayCount" type="xsd:positiveInteger" minOccurs="0">
                    <xsd:annotation>
                        <xsd:documentation xml:lang="en">The number of days over which pricing should take place.</xsd:documentation>
                    </xsd:annotation>
                </xsd:element>
            </xsd:sequence>
            <xsd:sequence>
                <xsd:element name="dayOfWeek" type="DayOfWeekEnum" maxOccurs="7">
                    <xsd:annotation>
                        <xsd:documentation xml:lang="en">The day(s) of the week on which pricing will take place during the pricing period.</xsd:documentation>
                    </xsd:annotation>
                </xsd:element>
                <xsd:element name="dayNumber" type="xsd:integer" minOccurs="0">
                    <xsd:annotation>
                        <xsd:documentation xml:lang="en">The occurrence of the dayOfWeek within the pricing period on which pricing will take place, e.g. the 3rd Friday within each Calculation Period. If omitted, every dayOfWeek will be a pricing day.</xsd:documentation>
                    </xsd:annotation>
                </xsd:element>
            </xsd:sequence>
        </xsd:choice>
        <xsd:element name="businessDayConvention" type="BusinessDayConventionEnum" minOccurs="0">
            <xsd:annotation>
                <xsd:documentation xml:lang="en">The convention for adjusting a date if it would otherwise fall on a day that is not a business day.</xsd:documentation>
            </xsd:annotation>
        </xsd:element>
    </xsd:sequence>
</xsd:group>
Collapse Child Elements:
Name Type Min Occurs Max Occurs
dayType nsA:dayType (1) (1)
dayDistribution nsA:dayDistribution (1) (1)
dayCount nsA:dayCount 0 (1)
dayOfWeek nsA:dayOfWeek (1) 7
dayNumber nsA:dayNumber 0 (1)
businessDayConvention nsA:businessDayConvention 0 (1)