Definition Type: Element
Name: deliveryConditions
Namespace: http://www.fpml.org/FpML-5/confirmation
Type: nsA:GasDelivery
Containing Schema: fpml-com-5-10.xsd
MinOccurs (1)
MaxOccurs (1)
Abstract
Documentation:
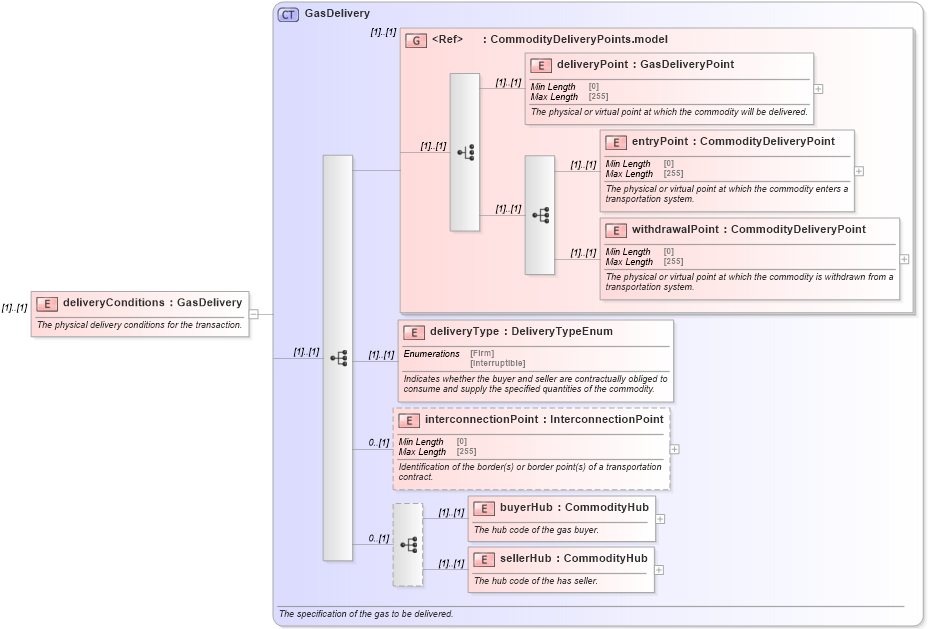
The physical delivery conditions for the transaction.
Collapse XSD Schema Diagram:
Drilldown into sellerHub in schema fpml-com-5-10_xsd Drilldown into buyerHub in schema fpml-com-5-10_xsd Drilldown into interconnectionPoint in schema fpml-com-5-10_xsd Drilldown into deliveryType in schema fpml-com-5-10_xsd Drilldown into withdrawalPoint in schema fpml-com-5-10_xsd Drilldown into entryPoint in schema fpml-com-5-10_xsd Drilldown into deliveryPoint in schema fpml-com-5-10_xsd Drilldown into CommodityDeliveryPoints.model in schema fpml-com-5-10_xsd Drilldown into GasDelivery in schema fpml-com-5-10_xsdXSD Diagram of deliveryConditions in schema fpml-com-5-10_xsd (Financial products Markup Language (FpML®))
Collapse XSD Schema Code:
<xsd:element name="deliveryConditions" type="GasDelivery">
    <xsd:annotation>
        <xsd:documentation xml:lang="en">The physical delivery conditions for the transaction.</xsd:documentation>
    </xsd:annotation>
</xsd:element>
Collapse Child Elements:
Name Type Min Occurs Max Occurs
deliveryPoint nsA:deliveryPoint (1) (1)
entryPoint nsA:entryPoint (1) (1)
withdrawalPoint nsA:withdrawalPoint (1) (1)
deliveryType nsA:deliveryType (1) (1)
interconnectionPoint nsA:interconnectionPoint 0 (1)
buyerHub nsA:buyerHub (1) (1)
sellerHub nsA:sellerHub (1) (1)
<xs:group> nsA:CommodityDeliveryPoints.model (1) (1)
Collapse Derivation Tree: