Definition Type: Element
Name: deliveryPeriods
Namespace: http://www.fpml.org/FpML-5/confirmation
Type: nsA:GasDeliveryPeriods
Containing Schema: fpml-com-5-10.xsd
MinOccurs (1)
MaxOccurs (1)
Abstract
Documentation:
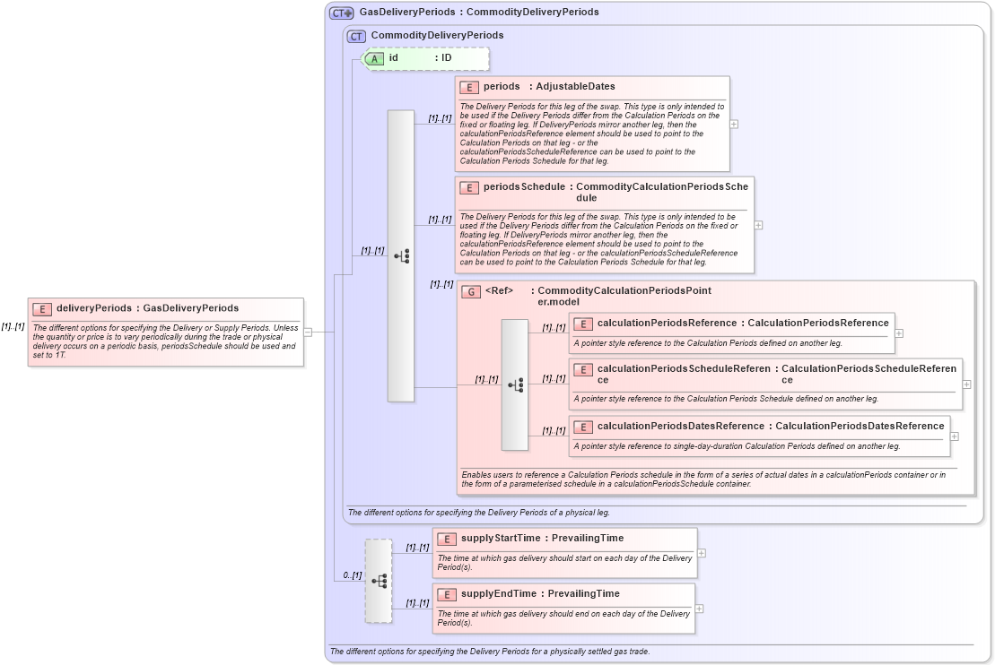
The different options for specifying the Delivery or Supply Periods. Unless the quantity or price is to vary periodically during the trade or physical delivery occurs on a periodic basis, periodsSchedule should be used and set to 1T.
Collapse XSD Schema Diagram:
Drilldown into supplyEndTime in schema fpml-com-5-10_xsd Drilldown into supplyStartTime in schema fpml-com-5-10_xsd Drilldown into calculationPeriodsDatesReference in schema fpml-com-5-10_xsd Drilldown into calculationPeriodsScheduleReference in schema fpml-com-5-10_xsd Drilldown into calculationPeriodsReference in schema fpml-com-5-10_xsd Drilldown into CommodityCalculationPeriodsPointer.model in schema fpml-com-5-10_xsd Drilldown into periodsSchedule in schema fpml-com-5-10_xsd Drilldown into periods in schema fpml-com-5-10_xsd Drilldown into id in schema fpml-com-5-10_xsd Drilldown into CommodityDeliveryPeriods in schema fpml-com-5-10_xsd Drilldown into GasDeliveryPeriods in schema fpml-com-5-10_xsdXSD Diagram of deliveryPeriods in schema fpml-com-5-10_xsd (Financial products Markup Language (FpML®))
Collapse XSD Schema Code:
<xsd:element name="deliveryPeriods" type="GasDeliveryPeriods">
    <xsd:annotation>
        <xsd:documentation xml:lang="en">The different options for specifying the Delivery or Supply Periods. Unless the quantity or price is to vary periodically during the trade or physical delivery occurs on a periodic basis, periodsSchedule should be used and set to 1T.</xsd:documentation>
    </xsd:annotation>
</xsd:element>
Collapse Child Elements:
Name Type Min Occurs Max Occurs
periods nsA:periods (1) (1)
periodsSchedule nsA:periodsSchedule (1) (1)
calculationPeriodsReference nsA:calculationPeriodsReference (1) (1)
calculationPeriodsScheduleReference nsA:calculationPeriodsScheduleReference (1) (1)
calculationPeriodsDatesReference nsA:calculationPeriodsDatesReference (1) (1)
supplyStartTime nsA:supplyStartTime (1) (1)
supplyEndTime nsA:supplyEndTime (1) (1)
<xs:group> nsA:CommodityCalculationPeriodsPointer.model (1) (1)
Collapse Child Attributes:
Name Type Default Value Use
id nsA:id (Optional)
Collapse Derivation Tree: