Definition Type: Element
Name: dividendConditions
Namespace: http://www.fpml.org/FpML-5/confirmation
Type: nsA:DividendConditions
Containing Schema: fpml-eqd-5-10.xsd
MinOccurs 0
MaxOccurs (1)
Abstract
Collapse XSD Schema Diagram:
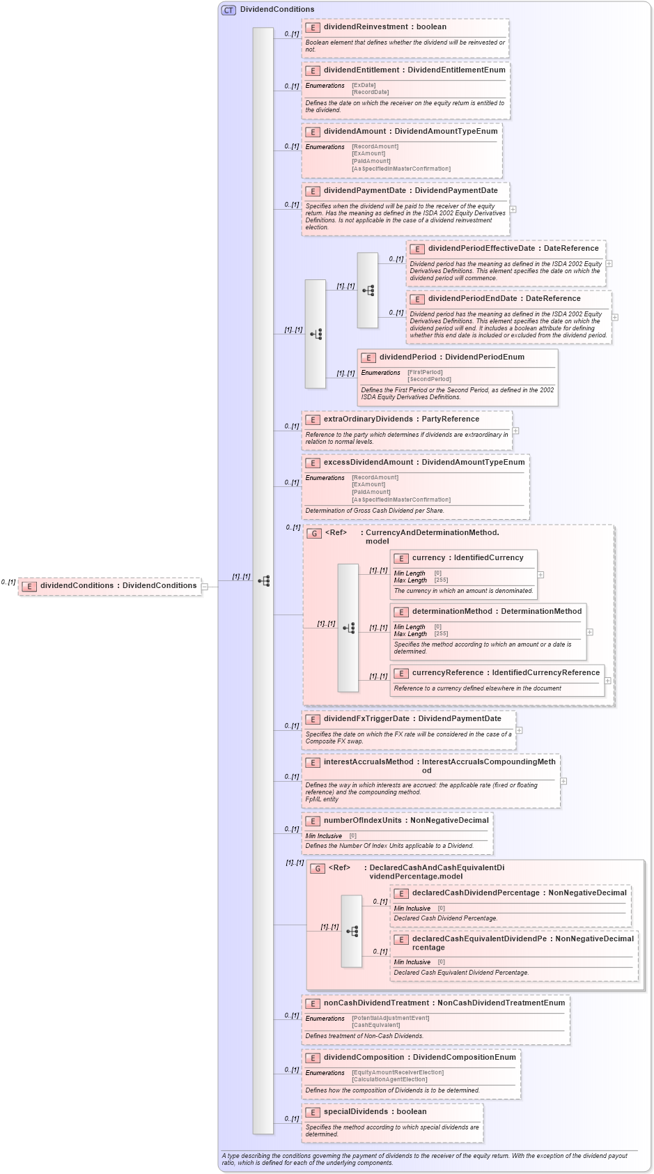
Drilldown into specialDividends in schema fpml-eq-shared-5-10_xsd Drilldown into dividendComposition in schema fpml-eq-shared-5-10_xsd Drilldown into nonCashDividendTreatment in schema fpml-eq-shared-5-10_xsd Drilldown into declaredCashEquivalentDividendPercentage in schema fpml-eq-shared-5-10_xsd Drilldown into declaredCashDividendPercentage in schema fpml-eq-shared-5-10_xsd Drilldown into DeclaredCashAndCashEquivalentDividendPercentage.model in schema fpml-eq-shared-5-10_xsd Drilldown into numberOfIndexUnits in schema fpml-eq-shared-5-10_xsd Drilldown into interestAccrualsMethod in schema fpml-eq-shared-5-10_xsd Drilldown into dividendFxTriggerDate in schema fpml-eq-shared-5-10_xsd Drilldown into currencyReference in schema fpml-eq-shared-5-10_xsd Drilldown into determinationMethod in schema fpml-eq-shared-5-10_xsd Drilldown into currency in schema fpml-eq-shared-5-10_xsd Drilldown into CurrencyAndDeterminationMethod.model in schema fpml-eq-shared-5-10_xsd Drilldown into excessDividendAmount in schema fpml-eq-shared-5-10_xsd Drilldown into extraOrdinaryDividends in schema fpml-eq-shared-5-10_xsd Drilldown into dividendPeriod in schema fpml-eq-shared-5-10_xsd Drilldown into dividendPeriodEndDate in schema fpml-eq-shared-5-10_xsd Drilldown into dividendPeriodEffectiveDate in schema fpml-eq-shared-5-10_xsd Drilldown into dividendPaymentDate in schema fpml-eq-shared-5-10_xsd Drilldown into dividendAmount in schema fpml-eq-shared-5-10_xsd Drilldown into dividendEntitlement in schema fpml-eq-shared-5-10_xsd Drilldown into dividendReinvestment in schema fpml-eq-shared-5-10_xsd Drilldown into DividendConditions in schema fpml-eq-shared-5-10_xsdXSD Diagram of dividendConditions in schema fpml-eqd-5-10_xsd (Financial products Markup Language (FpML®))
Collapse XSD Schema Code:
<xsd:element name="dividendConditions" type="DividendConditions" minOccurs="0" />
Collapse Child Elements:
Name Type Min Occurs Max Occurs
dividendReinvestment nsA:dividendReinvestment 0 (1)
dividendEntitlement nsA:dividendEntitlement 0 (1)
dividendAmount nsA:dividendAmount 0 (1)
dividendPaymentDate nsA:dividendPaymentDate 0 (1)
dividendPeriodEffectiveDate nsA:dividendPeriodEffectiveDate 0 (1)
dividendPeriodEndDate nsA:dividendPeriodEndDate 0 (1)
dividendPeriod nsA:dividendPeriod (1) (1)
extraOrdinaryDividends nsA:extraOrdinaryDividends 0 (1)
excessDividendAmount nsA:excessDividendAmount 0 (1)
currency nsA:currency (1) (1)
determinationMethod nsA:determinationMethod (1) (1)
currencyReference nsA:currencyReference (1) (1)
dividendFxTriggerDate nsA:dividendFxTriggerDate 0 (1)
interestAccrualsMethod nsA:interestAccrualsMethod 0 (1)
numberOfIndexUnits nsA:numberOfIndexUnits 0 (1)
declaredCashDividendPercentage nsA:declaredCashDividendPercentage 0 (1)
declaredCashEquivalentDividendPercentage nsA:declaredCashEquivalentDividendPercentage 0 (1)
nonCashDividendTreatment nsA:nonCashDividendTreatment 0 (1)
dividendComposition nsA:dividendComposition 0 (1)
specialDividends nsA:specialDividends 0 (1)
<xs:group> nsA:CurrencyAndDeterminationMethod.model 0 (1)
<xs:group> nsA:DeclaredCashAndCashEquivalentDividendPercentage.model (1) (1)
Collapse Derivation Tree: