Definition Type: Element
Name: dividendConditions
Namespace: http://www.fpml.org/FpML-5/recordkeeping
Type: nsD:DividendConditions
Containing Schema: fpml-eqd-5-10.xsd
MinOccurs 0
MaxOccurs (1)
Abstract
Collapse XSD Schema Diagram:
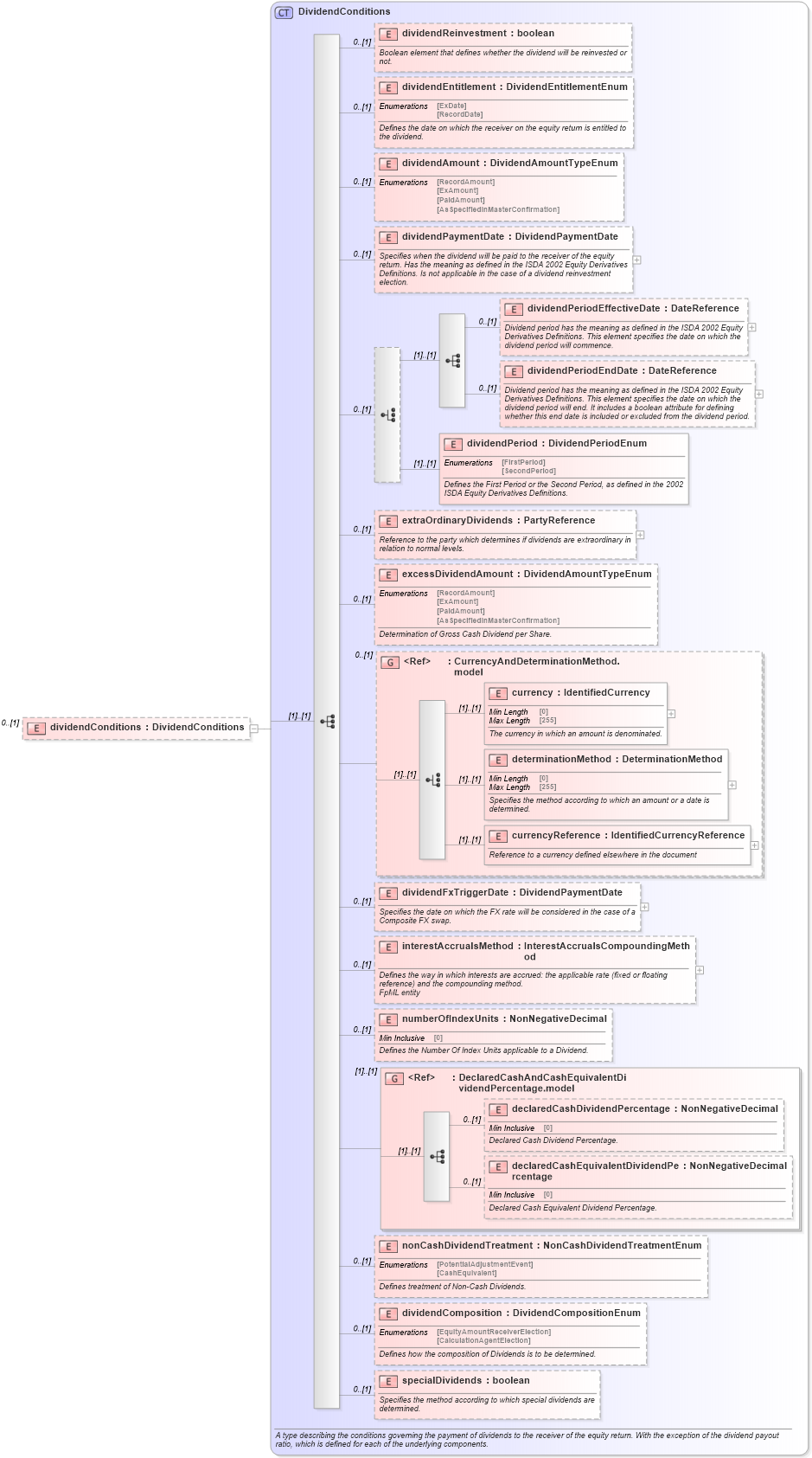
Drilldown into specialDividends in schema fpml-eq-shared-5-10_xsd1 Drilldown into dividendComposition in schema fpml-eq-shared-5-10_xsd1 Drilldown into nonCashDividendTreatment in schema fpml-eq-shared-5-10_xsd1 Drilldown into declaredCashEquivalentDividendPercentage in schema fpml-eq-shared-5-10_xsd1 Drilldown into declaredCashDividendPercentage in schema fpml-eq-shared-5-10_xsd1 Drilldown into DeclaredCashAndCashEquivalentDividendPercentage.model in schema fpml-eq-shared-5-10_xsd1 Drilldown into numberOfIndexUnits in schema fpml-eq-shared-5-10_xsd1 Drilldown into interestAccrualsMethod in schema fpml-eq-shared-5-10_xsd1 Drilldown into dividendFxTriggerDate in schema fpml-eq-shared-5-10_xsd1 Drilldown into currencyReference in schema fpml-eq-shared-5-10_xsd1 Drilldown into determinationMethod in schema fpml-eq-shared-5-10_xsd1 Drilldown into currency in schema fpml-eq-shared-5-10_xsd1 Drilldown into CurrencyAndDeterminationMethod.model in schema fpml-eq-shared-5-10_xsd1 Drilldown into excessDividendAmount in schema fpml-eq-shared-5-10_xsd1 Drilldown into extraOrdinaryDividends in schema fpml-eq-shared-5-10_xsd1 Drilldown into dividendPeriod in schema fpml-eq-shared-5-10_xsd1 Drilldown into dividendPeriodEndDate in schema fpml-eq-shared-5-10_xsd1 Drilldown into dividendPeriodEffectiveDate in schema fpml-eq-shared-5-10_xsd1 Drilldown into dividendPaymentDate in schema fpml-eq-shared-5-10_xsd1 Drilldown into dividendAmount in schema fpml-eq-shared-5-10_xsd1 Drilldown into dividendEntitlement in schema fpml-eq-shared-5-10_xsd1 Drilldown into dividendReinvestment in schema fpml-eq-shared-5-10_xsd1 Drilldown into DividendConditions in schema fpml-eq-shared-5-10_xsd1XSD Diagram of dividendConditions in schema fpml-eqd-5-10_xsd1 (Financial products Markup Language (FpML®))
Collapse XSD Schema Code:
<xsd:element name="dividendConditions" type="DividendConditions" minOccurs="0" />
Collapse Child Elements:
Name Type Min Occurs Max Occurs
dividendReinvestment nsD:dividendReinvestment 0 (1)
dividendEntitlement nsD:dividendEntitlement 0 (1)
dividendAmount nsD:dividendAmount 0 (1)
dividendPaymentDate nsD:dividendPaymentDate 0 (1)
dividendPeriodEffectiveDate nsD:dividendPeriodEffectiveDate 0 (1)
dividendPeriodEndDate nsD:dividendPeriodEndDate 0 (1)
dividendPeriod nsD:dividendPeriod (1) (1)
extraOrdinaryDividends nsD:extraOrdinaryDividends 0 (1)
excessDividendAmount nsD:excessDividendAmount 0 (1)
currency nsD:currency (1) (1)
determinationMethod nsD:determinationMethod (1) (1)
currencyReference nsD:currencyReference (1) (1)
dividendFxTriggerDate nsD:dividendFxTriggerDate 0 (1)
interestAccrualsMethod nsD:interestAccrualsMethod 0 (1)
numberOfIndexUnits nsD:numberOfIndexUnits 0 (1)
declaredCashDividendPercentage nsD:declaredCashDividendPercentage 0 (1)
declaredCashEquivalentDividendPercentage nsD:declaredCashEquivalentDividendPercentage 0 (1)
nonCashDividendTreatment nsD:nonCashDividendTreatment 0 (1)
dividendComposition nsD:dividendComposition 0 (1)
specialDividends nsD:specialDividends 0 (1)
<xs:group> nsD:CurrencyAndDeterminationMethod.model 0 (1)
<xs:group> nsD:DeclaredCashAndCashEquivalentDividendPercentage.model (1) (1)
Collapse Derivation Tree: