Definition Type: Element
Name: dividendConditions
Namespace: http://www.fpml.org/FpML-5/recordkeeping
Type: nsD:DividendConditions
Containing Schema: fpml-eq-shared-5-10.xsd
MinOccurs 0
MaxOccurs (1)
Abstract
Documentation:
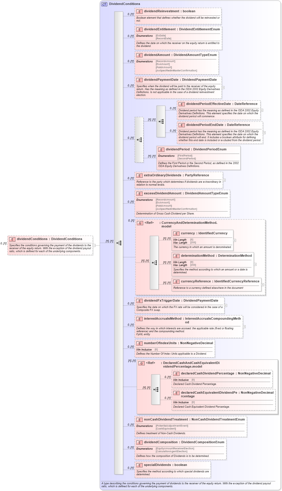
Specifies the conditions governing the payment of the dividends to the receiver of the equity return. With the exception of the dividend payout ratio, which is defined for each of the underlying components.
Collapse XSD Schema Diagram:
Drilldown into specialDividends in schema fpml-eq-shared-5-10_xsd1 Drilldown into dividendComposition in schema fpml-eq-shared-5-10_xsd1 Drilldown into nonCashDividendTreatment in schema fpml-eq-shared-5-10_xsd1 Drilldown into declaredCashEquivalentDividendPercentage in schema fpml-eq-shared-5-10_xsd1 Drilldown into declaredCashDividendPercentage in schema fpml-eq-shared-5-10_xsd1 Drilldown into DeclaredCashAndCashEquivalentDividendPercentage.model in schema fpml-eq-shared-5-10_xsd1 Drilldown into numberOfIndexUnits in schema fpml-eq-shared-5-10_xsd1 Drilldown into interestAccrualsMethod in schema fpml-eq-shared-5-10_xsd1 Drilldown into dividendFxTriggerDate in schema fpml-eq-shared-5-10_xsd1 Drilldown into currencyReference in schema fpml-eq-shared-5-10_xsd1 Drilldown into determinationMethod in schema fpml-eq-shared-5-10_xsd1 Drilldown into currency in schema fpml-eq-shared-5-10_xsd1 Drilldown into CurrencyAndDeterminationMethod.model in schema fpml-eq-shared-5-10_xsd1 Drilldown into excessDividendAmount in schema fpml-eq-shared-5-10_xsd1 Drilldown into extraOrdinaryDividends in schema fpml-eq-shared-5-10_xsd1 Drilldown into dividendPeriod in schema fpml-eq-shared-5-10_xsd1 Drilldown into dividendPeriodEndDate in schema fpml-eq-shared-5-10_xsd1 Drilldown into dividendPeriodEffectiveDate in schema fpml-eq-shared-5-10_xsd1 Drilldown into dividendPaymentDate in schema fpml-eq-shared-5-10_xsd1 Drilldown into dividendAmount in schema fpml-eq-shared-5-10_xsd1 Drilldown into dividendEntitlement in schema fpml-eq-shared-5-10_xsd1 Drilldown into dividendReinvestment in schema fpml-eq-shared-5-10_xsd1 Drilldown into DividendConditions in schema fpml-eq-shared-5-10_xsd1XSD Diagram of dividendConditions in schema fpml-eq-shared-5-10_xsd1 (Financial products Markup Language (FpML®))
Collapse XSD Schema Code:
<xsd:element name="dividendConditions" type="DividendConditions" minOccurs="0">
    <xsd:annotation>
        <xsd:documentation xml:lang="en">Specifies the conditions governing the payment of the dividends to the receiver of the equity return. With the exception of the dividend payout ratio, which is defined for each of the underlying components.</xsd:documentation>
    </xsd:annotation>
</xsd:element>
Collapse Child Elements:
Name Type Min Occurs Max Occurs
dividendReinvestment nsD:dividendReinvestment 0 (1)
dividendEntitlement nsD:dividendEntitlement 0 (1)
dividendAmount nsD:dividendAmount 0 (1)
dividendPaymentDate nsD:dividendPaymentDate 0 (1)
dividendPeriodEffectiveDate nsD:dividendPeriodEffectiveDate 0 (1)
dividendPeriodEndDate nsD:dividendPeriodEndDate 0 (1)
dividendPeriod nsD:dividendPeriod (1) (1)
extraOrdinaryDividends nsD:extraOrdinaryDividends 0 (1)
excessDividendAmount nsD:excessDividendAmount 0 (1)
currency nsD:currency (1) (1)
determinationMethod nsD:determinationMethod (1) (1)
currencyReference nsD:currencyReference (1) (1)
dividendFxTriggerDate nsD:dividendFxTriggerDate 0 (1)
interestAccrualsMethod nsD:interestAccrualsMethod 0 (1)
numberOfIndexUnits nsD:numberOfIndexUnits 0 (1)
declaredCashDividendPercentage nsD:declaredCashDividendPercentage 0 (1)
declaredCashEquivalentDividendPercentage nsD:declaredCashEquivalentDividendPercentage 0 (1)
nonCashDividendTreatment nsD:nonCashDividendTreatment 0 (1)
dividendComposition nsD:dividendComposition 0 (1)
specialDividends nsD:specialDividends 0 (1)
<xs:group> nsD:CurrencyAndDeterminationMethod.model 0 (1)
<xs:group> nsD:DeclaredCashAndCashEquivalentDividendPercentage.model (1) (1)
Collapse Derivation Tree: