Definition Type: Element
Name: dividendConditions
Namespace: http://www.fpml.org/FpML-5/reporting
Type: nsE:DividendConditions
Containing Schema: fpml-eq-shared-5-10.xsd
MinOccurs 0
MaxOccurs (1)
Abstract
Documentation:
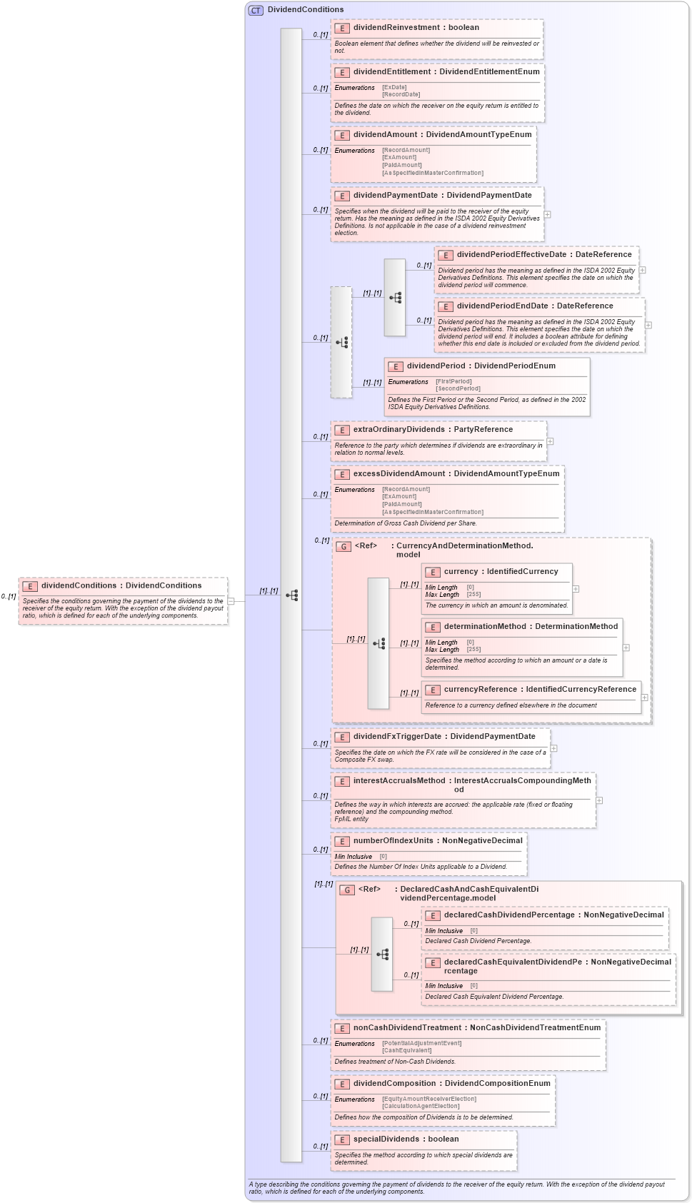
Specifies the conditions governing the payment of the dividends to the receiver of the equity return. With the exception of the dividend payout ratio, which is defined for each of the underlying components.
Collapse XSD Schema Diagram:
Drilldown into specialDividends in schema fpml-eq-shared-5-10_xsd2 Drilldown into dividendComposition in schema fpml-eq-shared-5-10_xsd2 Drilldown into nonCashDividendTreatment in schema fpml-eq-shared-5-10_xsd2 Drilldown into declaredCashEquivalentDividendPercentage in schema fpml-eq-shared-5-10_xsd2 Drilldown into declaredCashDividendPercentage in schema fpml-eq-shared-5-10_xsd2 Drilldown into DeclaredCashAndCashEquivalentDividendPercentage.model in schema fpml-eq-shared-5-10_xsd2 Drilldown into numberOfIndexUnits in schema fpml-eq-shared-5-10_xsd2 Drilldown into interestAccrualsMethod in schema fpml-eq-shared-5-10_xsd2 Drilldown into dividendFxTriggerDate in schema fpml-eq-shared-5-10_xsd2 Drilldown into currencyReference in schema fpml-eq-shared-5-10_xsd2 Drilldown into determinationMethod in schema fpml-eq-shared-5-10_xsd2 Drilldown into currency in schema fpml-eq-shared-5-10_xsd2 Drilldown into CurrencyAndDeterminationMethod.model in schema fpml-eq-shared-5-10_xsd2 Drilldown into excessDividendAmount in schema fpml-eq-shared-5-10_xsd2 Drilldown into extraOrdinaryDividends in schema fpml-eq-shared-5-10_xsd2 Drilldown into dividendPeriod in schema fpml-eq-shared-5-10_xsd2 Drilldown into dividendPeriodEndDate in schema fpml-eq-shared-5-10_xsd2 Drilldown into dividendPeriodEffectiveDate in schema fpml-eq-shared-5-10_xsd2 Drilldown into dividendPaymentDate in schema fpml-eq-shared-5-10_xsd2 Drilldown into dividendAmount in schema fpml-eq-shared-5-10_xsd2 Drilldown into dividendEntitlement in schema fpml-eq-shared-5-10_xsd2 Drilldown into dividendReinvestment in schema fpml-eq-shared-5-10_xsd2 Drilldown into DividendConditions in schema fpml-eq-shared-5-10_xsd2XSD Diagram of dividendConditions in schema fpml-eq-shared-5-10_xsd2 (Financial products Markup Language (FpML®))
Collapse XSD Schema Code:
<xsd:element name="dividendConditions" type="DividendConditions" minOccurs="0">
    <xsd:annotation>
        <xsd:documentation xml:lang="en">Specifies the conditions governing the payment of the dividends to the receiver of the equity return. With the exception of the dividend payout ratio, which is defined for each of the underlying components.</xsd:documentation>
    </xsd:annotation>
</xsd:element>
Collapse Child Elements:
Name Type Min Occurs Max Occurs
dividendReinvestment nsE:dividendReinvestment 0 (1)
dividendEntitlement nsE:dividendEntitlement 0 (1)
dividendAmount nsE:dividendAmount 0 (1)
dividendPaymentDate nsE:dividendPaymentDate 0 (1)
dividendPeriodEffectiveDate nsE:dividendPeriodEffectiveDate 0 (1)
dividendPeriodEndDate nsE:dividendPeriodEndDate 0 (1)
dividendPeriod nsE:dividendPeriod (1) (1)
extraOrdinaryDividends nsE:extraOrdinaryDividends 0 (1)
excessDividendAmount nsE:excessDividendAmount 0 (1)
currency nsE:currency (1) (1)
determinationMethod nsE:determinationMethod (1) (1)
currencyReference nsE:currencyReference (1) (1)
dividendFxTriggerDate nsE:dividendFxTriggerDate 0 (1)
interestAccrualsMethod nsE:interestAccrualsMethod 0 (1)
numberOfIndexUnits nsE:numberOfIndexUnits 0 (1)
declaredCashDividendPercentage nsE:declaredCashDividendPercentage 0 (1)
declaredCashEquivalentDividendPercentage nsE:declaredCashEquivalentDividendPercentage 0 (1)
nonCashDividendTreatment nsE:nonCashDividendTreatment 0 (1)
dividendComposition nsE:dividendComposition 0 (1)
specialDividends nsE:specialDividends 0 (1)
<xs:group> nsE:CurrencyAndDeterminationMethod.model 0 (1)
<xs:group> nsE:DeclaredCashAndCashEquivalentDividendPercentage.model (1) (1)
Collapse Derivation Tree: